I have created test scripts successfully. Sometime, I reopen created scripts but Test Studio cann't load scripts.
(First, I installed WebUI_TestStudio_Developer_2010_3_1421_Purchase.msi using as trial. After that, I removed and re-installed using licence key then have above issue.)
You can see attached file.
So Is it possible to restore my lose scripts ?
(First, I installed WebUI_TestStudio_Developer_2010_3_1421_Purchase.msi using as trial. After that, I removed and re-installed using licence key then have above issue.)
You can see attached file.
So Is it possible to restore my lose scripts ?
3 Answers, 1 is accepted
0
Hello Totti,
I do not fully understand your scenario.
When you load your tests, sometimes all steps show correctly and sometimes it is blank? Or are certain tests always blank?
Did you uninstall and reinstall the same version, 2010.3.1421? I want to ensure you did not install an older version and then try to access tests created on a newer version.
Can you zip up a test that exhibits this behavior so I can inspect it?
Kind regards,
Anthony
the Telerik team
I do not fully understand your scenario.
When you load your tests, sometimes all steps show correctly and sometimes it is blank? Or are certain tests always blank?
Did you uninstall and reinstall the same version, 2010.3.1421? I want to ensure you did not install an older version and then try to access tests created on a newer version.
Can you zip up a test that exhibits this behavior so I can inspect it?
Kind regards,
Anthony
the Telerik team
Register today for a live 'What's New in Test Studio R1 2011 SP2' event on Tuesday, July 19 at 2pm EST!
Have you looked at the new Online User Guide for Telerik Test Studio?
Have you looked at the new Online User Guide for Telerik Test Studio?
0
Totti
Top achievements
Rank 1
answered on 04 Jul 2011, 11:21 AM
Thank for your Answers.
- Before, I created test scripts completely (all tests are passed). Sine for long time, I reopen these test scripts then it's impossible to load test, the tests 're blank or cannot open *.aii file (Error message: "The operation could not be completed").
- I already have uninstalled ole version before reinstall 2010.3.1421 version.
I attached my project including some tests and a loading picture at error in this post.
- Before, I created test scripts completely (all tests are passed). Sine for long time, I reopen these test scripts then it's impossible to load test, the tests 're blank or cannot open *.aii file (Error message: "The operation could not be completed").
- I already have uninstalled ole version before reinstall 2010.3.1421 version.
I attached my project including some tests and a loading picture at error in this post.
0
Hello Totti,
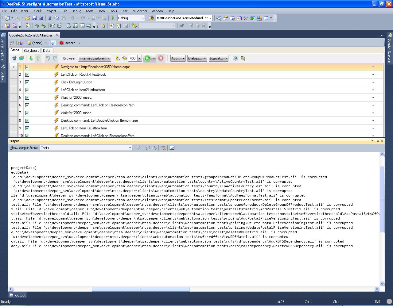
Thanks for providing a copy of your project. A number of your tests do indeed contain corruption. Please see the attached screen shot for an example. I saw this by right clicking the test in the Solution Explorer, choosing "Open With," and then "XML (Text) Editor with Encoding."
Simply removing the corruption or commenting it out will not likely return the affected tests to a workable state. It is impossible to know if more critical lines were lost or replaced by the corrupted lines.
The good news is that the bulk of the XML data is retained in your corrupted tests. You may be able to edit a corrupted test and a working test side by side, deduce what information was lost, and reinsert it.
Best wishes,
Anthony
the Telerik team
Thanks for providing a copy of your project. A number of your tests do indeed contain corruption. Please see the attached screen shot for an example. I saw this by right clicking the test in the Solution Explorer, choosing "Open With," and then "XML (Text) Editor with Encoding."
Simply removing the corruption or commenting it out will not likely return the affected tests to a workable state. It is impossible to know if more critical lines were lost or replaced by the corrupted lines.
The good news is that the bulk of the XML data is retained in your corrupted tests. You may be able to edit a corrupted test and a working test side by side, deduce what information was lost, and reinsert it.
Best wishes,
Anthony
the Telerik team
Register today for a live 'What's New in Test Studio R1 2011 SP2' event on Tuesday, July 19 at 2pm EST!
Have you looked at the new Online User Guide for Telerik Test Studio?
Have you looked at the new Online User Guide for Telerik Test Studio?