This is a migrated thread and some comments may be shown as answers.

[Solved] Anti forgery tokens in load tests

17 Answers 636 Views
General Discussions
This is a migrated thread and some comments may be shown as answers.
Baptiste
Top achievements
Rank 1
Baptiste asked on 12 Jun 2013, 07:52 AM
Hi,

I have a functionnal test where a user login to my app and navigate through it. Then i use this WebTest to capture a load test.
In the POST request, I can easily configure login/password with a data bind but how can I use the generated csrf token from the previous page into this POST request?

In my functionnal test, I already extracted the value from the hidden input and hoped I could use it later on in the load test.

Actually I'm not sure i can really do it this way. If it's the case, how can I solve this problem?

(I'm sure it's a common problem, but I couldn't find an answer yet.)

17 Answers, 1 is accepted

Sort by
0
Baptiste
Top achievements
Rank 1
answered on 12 Jun 2013, 12:44 PM
By the way the input doesn''t appear in the dynamic targets list.
0
Cody
Telerik team
answered on 13 Jun 2013, 08:40 PM
Hi Baptiste,

I had to do some research on CSRF and anti-forgery tokens (we know test automation, not how to block attacks). I found this site useful because it talks about using "anti-CSRF token" which sounds like what you're doing.

I need to see how this looks at the HTTP level. Can you take a Fiddler trace of your website working normally (outside of Test Studio) and send it to me for analysis? I need to see where and how your anti-forgery token appears in the HTTP requests and responses. It would help if you could point it out to me as well, else I'll have to do some digging and guessing where exactly it is in the trace. Once I understand how it's implemented on the wire I can instruct how how to make it work in a load test (or even if it's possible).

Regards,
Cody
Telerik
Free summer webinars on advanced web automation tactics hosted by Jim Holmes & Adam Goucher.
Reserve your seat today!
0
Baptiste
Top achievements
Rank 1
answered on 14 Jun 2013, 08:19 AM
Hi,

In the attached file there's the headers of the login process.
Step 1:
- the user access the login page
- in the page there's a hidden input named _csrf_protect_token (which is generated each time the user request this page)

Step 2:
- the user has submitted the form with his credentials
- along came _csrf_protect_token
- if the token submitted is the same as the last generated one server-side, and his credentials are correct he is redirected to main main page

Step 3:
- the user gave valid credentials with a correct token
- he has access to his account page

So now back to test studio, I have a load test, captured from one of my functionnal tests, with a data binding for users logins and passwords.
The problem I have is that the load test replay the same token captured the first time, but since it's regenerated server-side each time the login page is reached, the user can't login due to the mismatch.

Now to solve the problem, I would like to extract the token contained in the page from step 1 and passed it as POST argument in step 2. Or can I force this input to be a dynamic target?


Thanks
0
Cody
Telerik team
answered on 14 Jun 2013, 08:03 PM
Hello Baptiste,

Thanks for the additional details. We detect dynamic targets out of query strings and web form fields, as long as it has key/value pair format. This enables us to data bind user name and password fields. Your _csrf_protect_token is it stored and returned just like any other web form data? How is it getting set, is it via an AJAX call which is returning JSON? Currently we're not able to parse JSON data,which might explain why we're not picking it up.

Or can I force this input to be a dynamic target?

No there is no way to force it. We need to figure out why Test Studio is not automatically detecting it as a dynamic target. If it's being set as a hidden input field in a <form> via simple HTML sent by the server, then returned in the POST as form data, we should be detecting it without any problems.

Could you send me your generated load test? It will contain the complete HTTP requests and responses for your login sequence. We (me and my software developers) need to study the content of the raw requests and responses to understand why Test Studio is not automatically detecting _csrf_protect_token as a dynamic target for you.

Regards,
Cody
Telerik
Free summer webinars on advanced web automation tactics hosted by Jim Holmes & Adam Goucher.
Reserve your seat today!
0
Baptiste
Top achievements
Rank 1
answered on 17 Jun 2013, 08:23 AM
Hi Cody,

My login form is a standard web form, the token is present when the page is loaded; it's set in a hidden input.
<form>
  <input type=hidden name=_csrf_protect_token value=token />
  <input type=text name=User_Login />
  <input type=password name=User_Password />
  <input type=submit name=ok value=Connexion />
</form>
The login is loaded as above, no ajax call to load the token.
So it should be detected as dynamic target.
0
Cody
Telerik team
answered on 17 Jun 2013, 07:17 PM
Hi Baptiste,

Thank you for the test file. It shows that you are likely hitting a bug we recently discovered and actually have fixed, but the fix is not yet publicly available. Specifically we failed to handle dynamic targets in gzip'ed content. I'd like you to try turning off gzip compression in your test web server and then try creating your load test again. We should be detecting all three input fields as dynamic targets. Clearly we're not detecting any at this time. Let me know your results.

FYI, the fix for this will be included in our upcoming 2013 R1 release.

Regards,
Cody
Telerik
Free summer webinars on advanced web automation tactics hosted by Jim Holmes & Adam Goucher.
Reserve your seat today!
0
Cody
Telerik team
answered on 21 Jun 2013, 03:03 PM
Hello Baptiste,

Just wanted to touch base with you and find out if you had any success reconfiguring your test web server to not compress the HTML, and if Test Studio load testing works better for you after that.

Regards,
Cody
Telerik
Free summer webinars on advanced web automation tactics hosted by Jim Holmes & Adam Goucher.
Reserve your seat today!
0
Support@readysetwork
Top achievements
Rank 1
answered on 01 May 2015, 07:26 PM

I've recently been given access to Test Studio and have run into a similar issue. I'm attempting to build a load test against one of our testing websites, but the problem is the application throws the exception "The required anti-forgery cookie __RequestVerificationToken is not present." This issue doesnt exist in the Web Test OR when I build the User Profile from that WebTest. Have load tests been checked against anti-forgery cookies and if so how could I fix this problem?

 

Thanks,

-Nick

0
Cody
Telerik team
answered on 01 May 2015, 10:05 PM
Hello Nick,

We have never setup a test website that uses anti-forgery cookies. In addition there's more than one way to implement this technology. I'll be glad to investigate your specific setup and see if we can find a way to overcome the problem you are running into.

To diagnose what's causing the problem I need three items:

  1. A copy of the logs from the execution server as it's trying to run the load test
  2. A copy of your load test. This is a .tstest file on disk. Place it into a .zip file then attach the .zip file.
  3. A Fiddler trace of your load test trying to run. Please start and end with only 1 VU.


Regards,
Cody
Telerik
 
The New Release of Telerik Test Studio Is Here! Download, install,
and send us your feedback!
0
Support@readysetwork
Top achievements
Rank 1
answered on 04 May 2015, 02:01 PM

I've attached the required files.

 

Thank you.

0
Cody
Telerik team
answered on 05 May 2015, 09:04 PM
Hello Nick,

Thank you. The log does show a serious problem:

Message: Unable to find databound item in text returned from server.  Check that the capture is not stale, and check if the dynamic variable is needed.  Uri[https://v-p2p.it.primepay.local/Employer/Overview?employeruniqueid=61620804A] Step[28] BindingName[__RequestVerificationToken] FAULT USER.

In other words, when it tried to execute step 28 in the user profile, it was looking for the value for the dynamic target "__RequestVerificationToken" but could not find it. It seems the web server did not send it in a previous response as expected.

I did not realize your web site uses HTTPS. I should have explained you need to check "Decrypt HTTPS Traffic". Because this was not checked, the Fiddler trace did not capture any of the actual load test traffic. This prevents me from investigating further. Can you capture another Fiddler trace with this option enabled please then send it to me? I need this to see what the web server actually sent, compare it to what was expected so I can diagnose why we didn't get the expected response.


Regards,
Cody
Telerik
 
The New Release of Telerik Test Studio Is Here! Download, install,
and send us your feedback!
0
Support@readysetwork
Top achievements
Rank 1
answered on 06 May 2015, 01:04 PM
I apologize it didn't even register with me we were behind Https, the purpose of that environment is to simulate production on a very small scale. I've attached a new zip folder with the files requested. 
0
Cody
Telerik team
answered on 08 May 2015, 12:02 AM
Hello Nick,

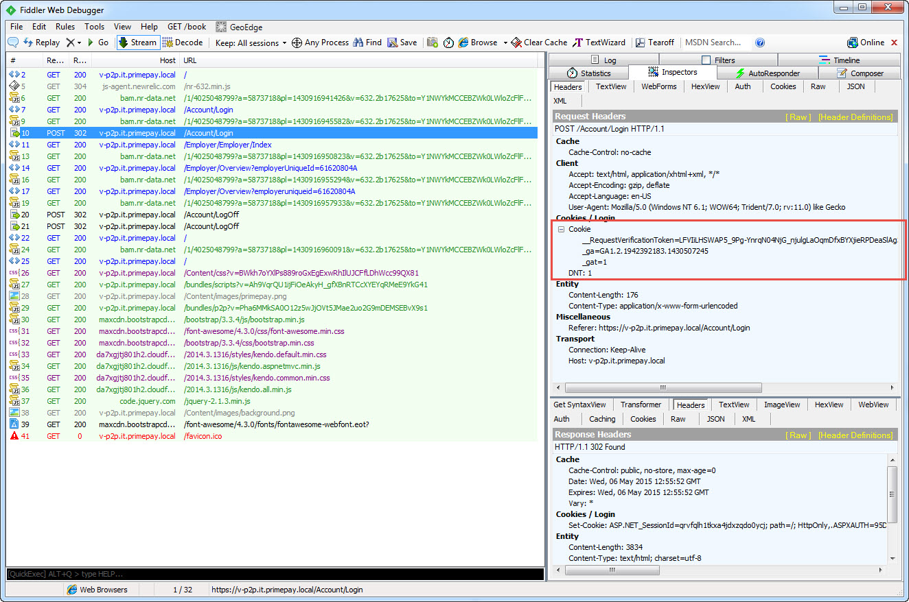
You helped us uncover a bug in Test Studio with regard to cookie handling. I attached a series of screen shots to help demonstrate the problem.
  • In the first screen shot we can see the web server is setting the __RequestVerificationToken cookie
  • In the next screen shot we can see the correct request with cookies
  • In the next screen shot we can see the correct Login post with the correct __RequestVerificationToken cookie
  • In the next screen shot we can see the load test incorrectly sending the __RequestVerificationToken cookie
  • In the last screen shot we can see the load test is not sending the __RequestVerificationToken cookie when it's supposed to. This is resulting in an error 500 being returned by the web application. In other words login failed. As a result nothing else downstream is going to work.

 The bug is all about cookie domains. Test Studio is not correctly associating the cookies being set with the correct domain they belong in. As a result it's not returning them when they're supposed to. We've not seen this before because we haven't worked with load tests that deal with cookies being set in multiple domains before.

Unfortunately I don't see any way to work around this short of not using multiple domains, which I doubt you have the option of changing.


Regards,
Cody
Telerik
 
The New Release of Telerik Test Studio Is Here! Download, install,
and send us your feedback!
0
Cody
Telerik team
answered on 12 May 2015, 02:44 PM
Hi Nick,

I have some good news. We believe we have fixed your cookie issue. We created a private build with the proposed fix and would very much appreciate it if you can install it and test it for us (since we're unable to reproduce the problem you are running into). You can download the installer from here:

https://www.dropbox.com/s/uvd7wouptga0cos/Telerik.TestStudio.2015.1.512.Ultimate.Trial.msi?dl=0

Please treat this as Beta quality. If it checks out good by you we will roll the fix into our official production code base.

If you need help verifying the fix, just take another Fiddler trace like you did last time and send it to me for analysis. I'll be able to study the new Fiddler trace and verify cookies are being correctly handled in your environment.


Regards,
Cody
Telerik
 
The New Release of Telerik Test Studio Is Here! Download, install,
and send us your feedback!
0
Support@readysetwork
Top achievements
Rank 1
answered on 15 May 2015, 03:55 PM

Hi Cody,

Thanks for getting back to me with a fix so quickly. The fix appears to be working based on the test results and our error logging system also isn't recording any problems in regards to initial tests anymore. If your team requires additional data from me let me know and I'll try to make new recordings.

 

Thanks again,

Nick

0
Support@readysetwork
Top achievements
Rank 1
answered on 15 May 2015, 03:57 PM

Hi Cody,

 

Thanks for getting back to me so quickly with a fix. The version of test studio you linked me to appears to be working correctly based on test results and the applications error logging system also isn't recording that problem anymore. If you require any more recorded tests from me let me know and I'll try to get them recorded as soon as I can.

 

Thanks again,

Nick

0
Cody
Telerik team
answered on 15 May 2015, 04:22 PM
Hi Nick,

That's wonderful news! Thank you for the update. We'll role the change into our next major release. You may continue using this private custom build until then.


Regards,
Cody
Telerik
 
The New Release of Telerik Test Studio Is Here! Download, install,
and send us your feedback!
Tags
General Discussions
Asked by
Baptiste
Top achievements
Rank 1
Answers by
Baptiste
Top achievements
Rank 1
Cody
Telerik team
Support@readysetwork
Top achievements
Rank 1
Share this question
or