This is a migrated thread and some comments may be shown as answers.

[Solved] System.NullReferenceException

5 Answers 201 Views
General Discussions
This is a migrated thread and some comments may be shown as answers.
Madhu
Top achievements
Rank 1
Madhu asked on 12 Jul 2011, 11:45 PM

Hello Support,

I'm running into this situation (System.NullReferenceException: Object reference not set to an instance of an object
)
 couple of times every day.

We have more than 50 different scripts; every other test has coded steps. All the scripts are working as expected.


But, while running scripts for some reason (say after 20 scripts) we closed browser
 forcefully it throws below exception. Now, we are using QA SP2; but I see same issue since long time. I’m expecting to see Failed -15 Passed Out of Total 20 executed.


Finally, we are ending up with Failed - 0 passed out of Total 0 executed.


Screenshot attached.


Is there any way to solve this issue?


Your help is really appreciated.


Thanks,

Madhu.




------------------------------------------------------------
'7/12/2011 5:11:35 PM' - Starting execution....
'7/12/2011 5:11:39 PM' - Detected a Silverlight Test. Setting EnableSilverlight=True
'7/12/2011 5:12:03 PM' - Failure detected during execution. Details:
------------------------------------------------------------
'7/12/2011 5:12:03 PM' - System.NullReferenceException: Object reference not set to an instance of an object.
   at ArtOfTest.WebAii.Design.Execution.ExecutionEngine.CanRunAgainstBrowser(Browser activeBrowser, AutomationStep step, TestResult activeResult)
   at ArtOfTest.WebAii.Design.Execution.ExecutionEngine.InternalExecuteSteps(AutomationStepList stepList, TestResult testResult, Object codeBehindInstance, Boolean& stopExecution)
   at ArtOfTest.WebAii.Design.Execution.ExecutionEngine.InternalExecuteTestIteration(Object codeBehindInstance)
   at ArtOfTest.WebAii.Design.Execution.ExecutionEngine.InternalExecuteTest(Test test, TestResult initializationResult)
   at ArtOfTest.WebAii.Design.Execution.TestExecuteProxy.ExecuteTest(Test test, Settings settings, String deploymentFolder, String binariesFolder, ExecutionType exeType, Guid firstStepGuid, Guid lastStepGuid, IntPtr existingBrowserHandle, DebuggerOptions debuggerOptions)
------------------------------------------------------------
'7/12/2011 5:12:03 PM' - Test completed!

5 Answers, 1 is accepted

Sort by
0
Dobry Zranchev
Telerik team
answered on 15 Jul 2011, 03:45 PM
Hi Madhu,

Thank you for writing.

I looked at the screenshot and tried to reproduce the issue but I did not managed to reproduce this issue. Could you provide us a demo project that reproduces the issue. This will help us to investigate it and to give you appropriate help. I am looking forward to you reply.

Regards,
Dobry Zranchev
the Telerik team
Register today for a live 'What's New in Test Studio R1 2011 SP2' event on Tuesday, July 19 at 2pm EST!

Have you looked at the new Online User Guide for Telerik Test Studio?
0
Madhu
Top achievements
Rank 1
answered on 18 Jul 2011, 09:46 PM
Hi Dobry,

Thanks for support.

Sorry, our application is intranet based outside access is difficult! This morning while updating one of the custom script I see attached error.
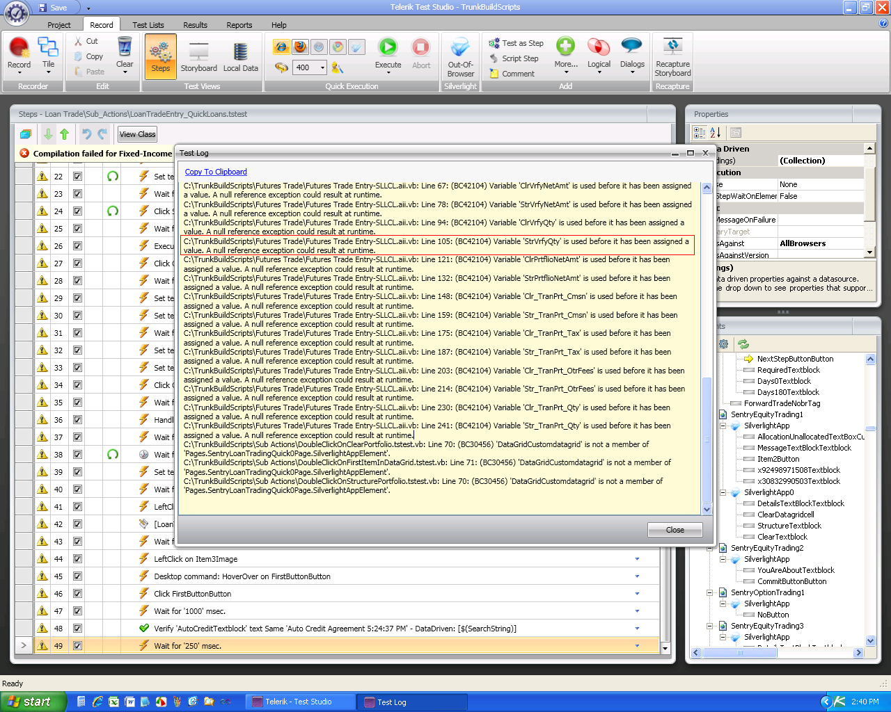
C:\TrunkBuildScripts\Fixed Income Trades\Fixed-Income Trade-Buy.aii.vb: Line 47: (BC42104) Variable 'ExpAccruedInt' is used before it has been assigned a value. A null reference exception could result at runtime.
I hope this error will give you more idea? But as showed in screenshot (error) I have not declared same string more than once.

Thanks,
Madhu.
0
Cody
Telerik team
answered on 19 Jul 2011, 06:14 PM
Hi Madhu,

(Dobry is on vacation this week).

To understand what is causing the "Variable 'ExpAccruedInt' is used before it has been assigned a value" we need to see the code involved. Can you send me these files (put into a .zip first):

Future Trades Entry-SLLCL.aii
Future Trades Entry-SLLCL.resx
Future Trades Entry-SLLCL.aii.vb

Once we receive those we should be able to figure out what is causing this.

Best wishes,
Cody
the Telerik team
Register today for a live 'What's New in Test Studio R1 2011 SP2' event on Tuesday, July 19 at 2pm EST!

Have you looked at the new Online User Guide for Telerik Test Studio?
0
Madhu
Top achievements
Rank 1
answered on 26 Jul 2011, 03:06 PM
Hi Cody,

1st thing sorry for late reply.

I just created a support ticket to attach my project files.

Thanks,
Madhu.
0
Cody
Telerik team
answered on 26 Jul 2011, 09:35 PM
Hi Madhu,

Thanks I received them. We will continue troubleshooting this problem in the support ticket.

Regards,
Cody
the Telerik team
Check out the Test Studio roadmap to find out more about the new performance testing functionality coming in our R2 2011 release this September!

Have you looked at the new Online User Guide for Telerik Test Studio?
Tags
General Discussions
Asked by
Madhu
Top achievements
Rank 1
Answers by
Dobry Zranchev
Telerik team
Madhu
Top achievements
Rank 1
Cody
Telerik team
Share this question
or