I am getting the following error while trying to click on a link:
ArtOfTest.Common.Design.Exceptions.ExecutionException: ExecuteCommand failed!
InError set by the client. Client Error:
System.ArgumentNullException: Value cannot be null.
Parameter name: SetCurrentDocumentMarkup. The document object is null. Unable to get markup.
at ArtOfTest.InternetExplorer.IECommandProcessor.SetCurrentDocumentMarkup(BrowserCommand& response)
at ArtOfTest.InternetExplorer.IECommandProcessor.ProcessInformationCommands(BrowserCommand request)
at ArtOfTest.InternetExplorer.IECommandProcessor.ProcessCommand(WebBrowserClass ieInstance, BrowserCommand request, IHTMLDocument2 document)
BrowserCommand (Type:'Information',Info:'DocumentMarkup',Action:'NotSet',Target:'null',Data:'',ClientId:'Client_edc9b035-4116-44ce-9062-e322cd06eb14',HasFrames:'False',FramesInfo:'',TargetFrameIndex:'-1',InError:'True',Response:'System.ArgumentNullException: Value cannot be null.
Parameter name: SetCurrentDocumentMarkup. The document object is null. Unable to get markup.
at ArtOfTest.InternetExplorer.IECommandProcessor.SetCurrentDocumentMarkup(BrowserCommand& response)
at ArtOfTest.InternetExplorer.IECommandProcessor.ProcessInformationCommands(BrowserCommand request)
at ArtOfTest.InternetExplorer.IECommandProcessor.ProcessCommand(WebBrowserClass ieInstance, BrowserCommand request, IHTMLDocument2 document)')
InnerException: none.
---> ArtOfTest.WebAii.Exceptions.ExecuteCommandException
at ArtOfTest.WebAii.Core.Browser.ExecuteCommandInternal(BrowserCommand request)
at ArtOfTest.WebAii.Core.Browser.ExecuteCommand(BrowserCommand request, Boolean performDomRefresh, Boolean waitUntilReady)
at ArtOfTest.WebAii.Core.Browser.RefreshDomTree()
at ArtOfTest.WebAii.Design.Execution.ExecutionUtils.WaitForAllElements(Browser browser, AutomationDescriptor descriptor)
at ArtOfTest.WebAii.Design.Execution.ExecutionEngine.ExecuteStep()
--- End of inner exception stack trace ---
This page that I am testing uses a table design where the "links" are simply the table cells that have been assigned the 'onlick' method that runs a javascript. Example:
In order to record this I have tried both clicking on the link and assigning "left click" from the blue bubble menu. While record it works but when playing back the recording I get the above error.
ArtOfTest.Common.Design.Exceptions.ExecutionException: ExecuteCommand failed!
InError set by the client. Client Error:
System.ArgumentNullException: Value cannot be null.
Parameter name: SetCurrentDocumentMarkup. The document object is null. Unable to get markup.
at ArtOfTest.InternetExplorer.IECommandProcessor.SetCurrentDocumentMarkup(BrowserCommand& response)
at ArtOfTest.InternetExplorer.IECommandProcessor.ProcessInformationCommands(BrowserCommand request)
at ArtOfTest.InternetExplorer.IECommandProcessor.ProcessCommand(WebBrowserClass ieInstance, BrowserCommand request, IHTMLDocument2 document)
BrowserCommand (Type:'Information',Info:'DocumentMarkup',Action:'NotSet',Target:'null',Data:'',ClientId:'Client_edc9b035-4116-44ce-9062-e322cd06eb14',HasFrames:'False',FramesInfo:'',TargetFrameIndex:'-1',InError:'True',Response:'System.ArgumentNullException: Value cannot be null.
Parameter name: SetCurrentDocumentMarkup. The document object is null. Unable to get markup.
at ArtOfTest.InternetExplorer.IECommandProcessor.SetCurrentDocumentMarkup(BrowserCommand& response)
at ArtOfTest.InternetExplorer.IECommandProcessor.ProcessInformationCommands(BrowserCommand request)
at ArtOfTest.InternetExplorer.IECommandProcessor.ProcessCommand(WebBrowserClass ieInstance, BrowserCommand request, IHTMLDocument2 document)')
InnerException: none.
---> ArtOfTest.WebAii.Exceptions.ExecuteCommandException
at ArtOfTest.WebAii.Core.Browser.ExecuteCommandInternal(BrowserCommand request)
at ArtOfTest.WebAii.Core.Browser.ExecuteCommand(BrowserCommand request, Boolean performDomRefresh, Boolean waitUntilReady)
at ArtOfTest.WebAii.Core.Browser.RefreshDomTree()
at ArtOfTest.WebAii.Design.Execution.ExecutionUtils.WaitForAllElements(Browser browser, AutomationDescriptor descriptor)
at ArtOfTest.WebAii.Design.Execution.ExecutionEngine.ExecuteStep()
--- End of inner exception stack trace ---
This page that I am testing uses a table design where the "links" are simply the table cells that have been assigned the 'onlick' method that runs a javascript. Example:
<table border="0" cellpadding="0" cellspacing="0" align="center" style="width:85px; height:;" onclick="javascript:Click1('Admin.aspx?')"> In order to record this I have tried both clicking on the link and assigning "left click" from the blue bubble menu. While record it works but when playing back the recording I get the above error.
10 Answers, 1 is accepted
0
Hello Ben,
we will need as much info as possible in order to troubleshoot this. First off could you please record a Jing video demonstrating how the issue occurs.
Hope to hear from you soon!
Greetings,
we will need as much info as possible in order to troubleshoot this. First off could you please record a Jing video demonstrating how the issue occurs.
Hope to hear from you soon!
Greetings,
Stoich
the Telerik team
Do you want to have your say when we set our development plans?
Do you want to know when a feature you care about is added or when a bug fixed?
Explore the
Telerik Public Issue Tracking
system and vote to affect the priority of the items
0
Ben
Top achievements
Rank 1
answered on 05 Apr 2011, 06:23 PM
I have seen a few other posts where other Telerik staff have setup GoToMeetings. Is this an option? I have a couple other things I am having issues with that I would like to demonstrate as well.
0
Hello Ben,
GoToMeetings are generally a last resort. Also, they are not always practical. It could be that you're encountering some complex issue that requires deep troubleshooting. A GoToMeeting doesn't allow for that - it's quite possible we won't be able to solve the issue on the spot.
With all of this in mind I would like to learn as much as possible about the problem before we proceed to a GoToMeeting (if necessary). Please go ahead and post separate tickets/forum threads on your other problems.
Hope to hear from you soon!
Best wishes,
GoToMeetings are generally a last resort. Also, they are not always practical. It could be that you're encountering some complex issue that requires deep troubleshooting. A GoToMeeting doesn't allow for that - it's quite possible we won't be able to solve the issue on the spot.
With all of this in mind I would like to learn as much as possible about the problem before we proceed to a GoToMeeting (if necessary). Please go ahead and post separate tickets/forum threads on your other problems.
Hope to hear from you soon!
Best wishes,
Stoich
the Telerik team
Do you want to have your say when we set our development plans?
Do you want to know when a feature you care about is added or when a bug fixed?
Explore the
Telerik Public Issue Tracking
system and vote to affect the priority of the items
0
Ben
Top achievements
Rank 1
answered on 06 Apr 2011, 05:05 PM
some more details.......
The site that I am testing uses frames pretty heavily. What I have found is that for the step that is producing this error, the playback in the tool is looking for this particular element in the previous (non-visible) frame.
Is there a way that I can put a verification step just before this in the playback that will confirm which frame is visible?
The site that I am testing uses frames pretty heavily. What I have found is that for the step that is producing this error, the playback in the tool is looking for this particular element in the previous (non-visible) frame.
Is there a way that I can put a verification step just before this in the playback that will confirm which frame is visible?
0
Ben
Top achievements
Rank 1
answered on 06 Apr 2011, 09:33 PM
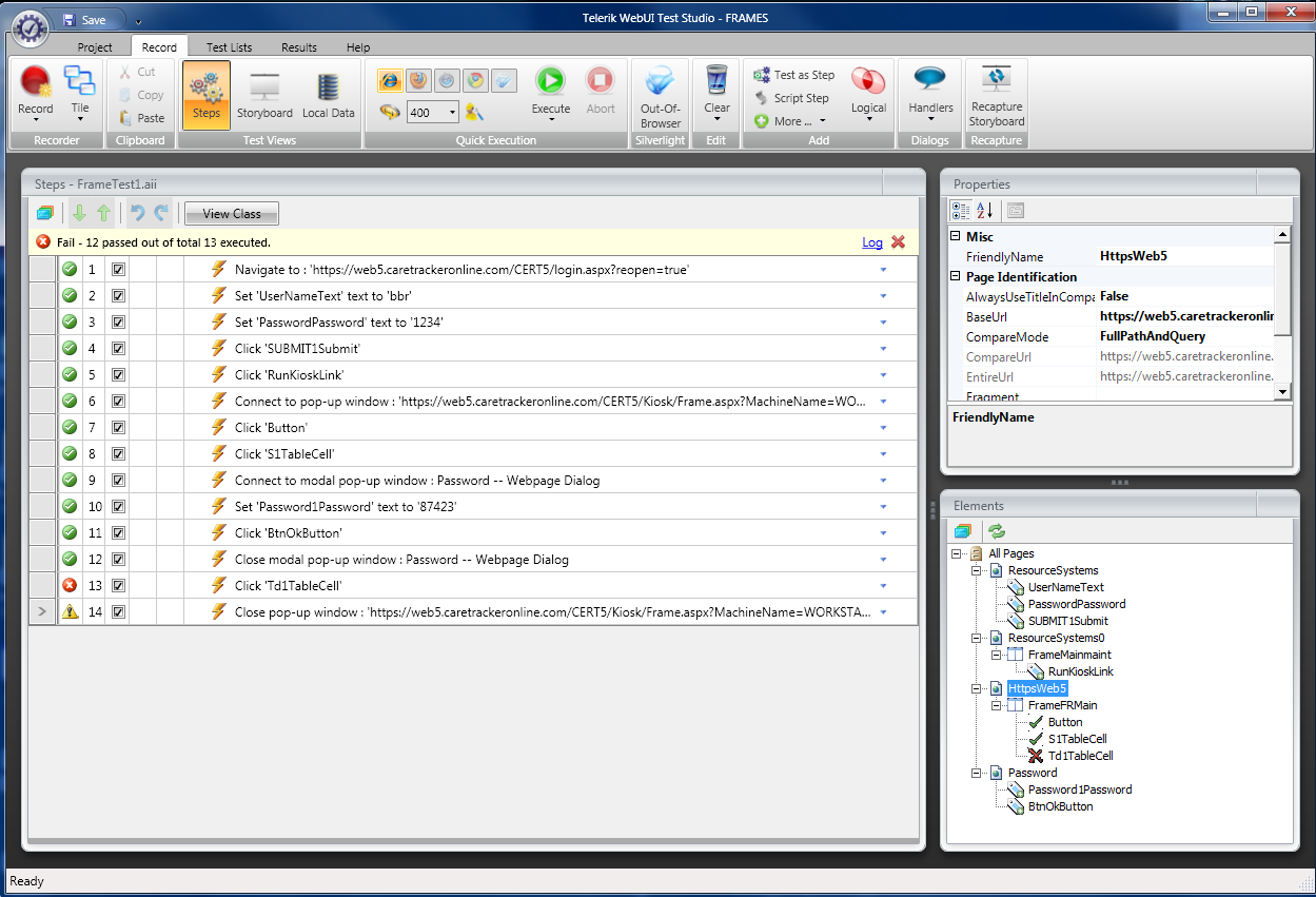
I was unable to attach a Jing video....it only allows me to save a video as swf and I am unable to attach that type of file here.
So, I have attached the following screen shots....
1. failureSummary.png - this image shows the error that is showing up when trying to click on the link
2. frameError.png - this image shows the test execution screen for my test in WebUI.
What I have noticed is that I get this error on playback when it tries to click on the link in the table cell 'Td1TableCell'.
In the 'Elements' portion of the window, I notice that this table cell is being assigned to the incorrect frame(FrameFRMain). Is there a way that I can manually assign this element to the correct frame.
- Step 8 - 'Click S1TableCell' is located on the first frame.
- Once I login, steps 9-12, it switches to another frame
- I then click on the 'Td1TableCell' link on that frame. However on playback it thinks that this link(table cell) is on the previous frame.
I hope this additional information helps....
0
Ben
Top achievements
Rank 1
answered on 06 Apr 2011, 09:40 PM
another question, was not sure where to put this.....
I have the pricing breakdown as given at the end of the webinar for all of the different products. However, are there any yearly fees that we would pay. What about training/support/software updates. How are these handled and what is the pricing structure?
I have the pricing breakdown as given at the end of the webinar for all of the different products. However, are there any yearly fees that we would pay. What about training/support/software updates. How are these handled and what is the pricing structure?
0
Hi Ben,
Cody
the Telerik team
The website will accept .zip files. You can put the .swf inside of a .zip file and attach it that way. Personally I like using Screencast (which is also free). I upload my video to Screencast (which Jing nicely integrates with) then post the link to the video.
The initial purchase price includes a 1 year subscription to priority support and access to all new versions we release. After that you are free to use the software as long as you like. There is a subscription renewal fee. The pricing is listed here.
I'll make sure that Stoich gets this ticket just the same.
Cody
the Telerik team
Do you want to have your say when we set our development plans?
Do you want to know when a feature you care about is added or when a bug fixed?
Explore the
Telerik Public Issue Tracking
system and vote to affect the priority of the items
0
Hi Ben,
did you manage to get this resolved? Do you require further assistance?
All the best,
did you manage to get this resolved? Do you require further assistance?
All the best,
Stoich
the Telerik team
Do you want to have your say when we set our development plans?
Do you want to know when a feature you care about is added or when a bug fixed?
Explore the
Telerik Public Issue Tracking
system and vote to affect the priority of the items
0
Aruna
Top achievements
Rank 1
answered on 29 Jan 2013, 06:42 AM
Hi,
I have login control and I am getting following exception. I am not able to figure out why I am getting this exception.
I have login control and I am getting following exception. I am not able to figure out why I am getting this exception.
System.ArgumentNullException: Value cannot be null. Parameter name: String
Generated: Tue, 29 Jan 2013 03:03:59 GMT
System.Web.HttpUnhandledException (0x80004005): Exception of type 'System.Web.HttpUnhandledException' was thrown. ---> System.ArgumentNullException: Value cannot be null.
Parameter name: String
at System.Number.StringToNumber(String str, NumberStyles options, NumberBuffer& number, NumberFormatInfo info, Boolean parseDecimal)
at System.Number.ParseInt32(String s, NumberStyles style, NumberFormatInfo info)
at SitefinityWebApp.Login.LocalServiceAuth(String UserName, String Password) in C:\Projects\RCS\Subversion\PublicWebsite2012\PublicWebsite2012\UserControls\Login.ascx.cs:line 157
at SitefinityWebApp.Login.Login1_OnAuthenticate(Object sender, AuthenticateEventArgs e) in C:\Projects\RCS\Subversion\PublicWebsite2012\PublicWebsite2012\UserControls\Login.ascx.cs:line 51
at System.Web.UI.WebControls.Login.AttemptLogin()
at System.Web.UI.WebControls.Login.OnBubbleEvent(Object source, EventArgs e)
at System.Web.UI.Control.RaiseBubbleEvent(Object source, EventArgs args)
at System.Web.UI.Page.ProcessRequestMain(Boolean includeStagesBeforeAsyncPoint, Boolean includeStagesAfterAsyncPoint)
at System.Web.UI.Page.HandleError(Exception e)
at System.Web.UI.Page.ProcessRequestMain(Boolean includeStagesBeforeAsyncPoint, Boolean includeStagesAfterAsyncPoint)
at System.Web.UI.Page.ProcessRequest(Boolean includeStagesBeforeAsyncPoint, Boolean includeStagesAfterAsyncPoint)
at System.Web.UI.Page.ProcessRequest()
at System.Web.UI.Page.ProcessRequest(HttpContext context)
at ASP.sfpageservice_2e0db92e_892b_4079_b11e_bfed5b3310ad_350t258ef30527tb3c288e13_notheme_aspx.ProcessRequest(HttpContext context) in c:\Windows\Microsoft.NET\Framework64\v4.0.30319\Temporary ASP.NET Files\root\064fee01\b8660d29\App_Web_2e0db92e-892b-4079-b11e-bfed5b3310ad_350t258ef30527tb3c288e13_notheme.aspx.d63928b6.mkl2ljpk.0.cs:line 0
at System.Web.HttpApplication.CallHandlerExecutionStep.System.Web.HttpApplication.IExecutionStep.Execute()
at System.Web.HttpApplication.ExecuteStep(IExecutionStep step, Boolean& completedSynchronously)
0
Hi Aruna,
unfortunately it seems to me that you might have posted this in the wrong place. The stack trace you've provided doesn't seem to be related to Test Studio in any way (in fact it doesn't seem to come from a test).
Is you're issue related to Sitefinity perhaps?
Regards,
Stoich
the Telerik team
unfortunately it seems to me that you might have posted this in the wrong place. The stack trace you've provided doesn't seem to be related to Test Studio in any way (in fact it doesn't seem to come from a test).
Is you're issue related to Sitefinity perhaps?
Regards,
Stoich
the Telerik team
Quickly become an expert in Test Studio, check out our new training sessions!
Test Studio Trainings
Test Studio Trainings