This is a migrated thread and some comments may be shown as answers.

[Solved] Compilation Error occurs when new code is added to recorded steps

1 Answer 737 Views
General Discussions
This is a migrated thread and some comments may be shown as answers.
Aaron Noel
Top achievements
Rank 1
Aaron Noel asked on 05 Aug 2010, 03:09 PM
I am using WebUI Test Studio 2010.2

I record the steps and execute .. its working fine.
When I add a simple code to the recorded steps .. its throwing compilation error 
I remove the added code and click execute.. it still throws the same error..
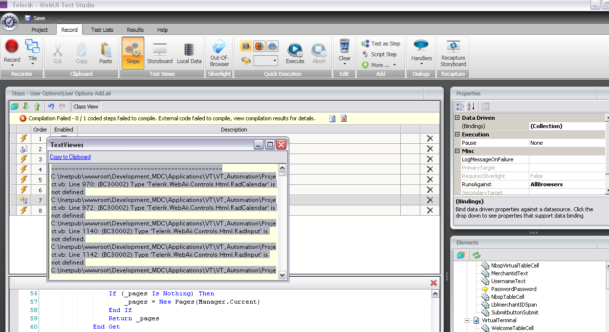
Please check attachment for the same .
Could you please advice me on how to resolve this ?

--------------------------------------------------
C:\Inetpub\wwwroot\Development_MDC\Applications\VT\VT_Automation\Project.vb: Line 970: (BC30002) Type 'Telerik.WebAii.Controls.Html.RadCalendar' is not defined.
C:\Inetpub\wwwroot\Development_MDC\Applications\VT\VT_Automation\Project.vb: Line 972: (BC30002) Type 'Telerik.WebAii.Controls.Html.RadCalendar' is not defined.
C:\Inetpub\wwwroot\Development_MDC\Applications\VT\VT_Automation\Project.vb: Line 1140: (BC30002) Type 'Telerik.WebAii.Controls.Html.RadInput' is not defined.
C:\Inetpub\wwwroot\Development_MDC\Applications\VT\VT_Automation\Project.vb: Line 1142: (BC30002) Type 'Telerik.WebAii.Controls.Html.RadInput' is not defined.
C:\Inetpub\wwwroot\Development_MDC\Applications\VT\VT_Automation\Project.vb: Line 1356: (BC30002) Type 'Telerik.WebAii.Controls.Html.RadCalendar' is not defined.
C:\Inetpub\wwwroot\Development_MDC\Applications\VT\VT_Automation\Project.vb: Line 1358: (BC30002) Type 'Telerik.WebAii.Controls.Html.RadCalendar' is not defined.
C:\Inetpub\wwwroot\Development_MDC\Applications\VT\VT_Automation\Project.vb: Line 1376: (BC30002) Type 'Telerik.WebAii.Controls.Html.GridTableHeader' is not defined.
C:\Inetpub\wwwroot\Development_MDC\Applications\VT\VT_Automation\Project.vb: Line 1378: (BC30002) Type 'Telerik.WebAii.Controls.Html.GridTableHeader' is not defined.
C:\Inetpub\wwwroot\Development_MDC\Applications\VT\VT_Automation\User Options\Project.vb: Line 20: (BC30175) class 'Pages' and class 'Pages', declared in 'C:\Inetpub\wwwroot\Development_MDC\Applications\VT\VT_Automation\Project.vb', conflict in namespace '<Default>'.
C:\Inetpub\wwwroot\Development_MDC\Applications\VT\VT_Automation\User Options\UnitTest1.vb: Line 4: (BC40056) Namespace or type specified in the Imports 'Microsoft.VisualStudio.TestTools.UnitTesting' doesn't contain any public member or cannot be found. Make sure the namespace or the type is defined and contains at least one public member. Make sure the imported element name doesn't use any aliases.
C:\Inetpub\wwwroot\Development_MDC\Applications\VT\VT_Automation\User Options\UnitTest1.vb: Line 6: (BC30002) Type 'TestClass' is not defined.
C:\Inetpub\wwwroot\Development_MDC\Applications\VT\VT_Automation\User Options\UnitTest1.vb: Line 8: (BC30002) Type 'TestContext' is not defined.
C:\Inetpub\wwwroot\Development_MDC\Applications\VT\VT_Automation\User Options\UnitTest1.vb: Line 14: (BC30002) Type 'TestContext' is not defined.
C:\Inetpub\wwwroot\Development_MDC\Applications\VT\VT_Automation\User Options\UnitTest1.vb: Line 18: (BC30002) Type 'TestContext' is not defined.
C:\Inetpub\wwwroot\Development_MDC\Applications\VT\VT_Automation\User Options\UnitTest1.vb: Line 45: (BC30002) Type 'TestMethod' is not defined.
C:\Inetpub\wwwroot\Development_MDC\Applications\VT\VT_Automation\User Options\User Options Add.aii.vb: Line 1: (BC40056) Namespace or type specified in the Imports 'Telerik.WebAii.Controls.Html' doesn't contain any public member or cannot be found. Make sure the namespace or the type is defined and contains at least one public member. Make sure the imported element name doesn't use any aliases.
C:\Inetpub\wwwroot\Development_MDC\Applications\VT\VT_Automation\User Options\User Options Add.aii.vb: Line 2: (BC40056) Namespace or type specified in the Imports 'Telerik.WebAii.Controls.Xaml' doesn't contain any public member or cannot be found. Make sure the namespace or the type is defined and contains at least one public member. Make sure the imported element name doesn't use any aliases.
C:\Inetpub\wwwroot\Development_MDC\Applications\VT\VT_Automation\User Options\User Preferences.aii.vb: Line 1: (BC40056) Namespace or type specified in the Imports 'Telerik.WebAii.Controls.Xaml' doesn't contain any public member or cannot be found. Make sure the namespace or the type is defined and contains at least one public member. Make sure the imported element name doesn't use any aliases.
C:\Inetpub\wwwroot\Development_MDC\Applications\VT\VT_Automation\User Options\User Preferences.aii.vb: Line 3: (BC40056) Namespace or type specified in the Imports 'Telerik.WebAii.Controls.Html' doesn't contain any public member or cannot be found. Make sure the namespace or the type is defined and contains at least one public member. Make sure the imported element name doesn't use any aliases.
C:\Inetpub\wwwroot\Development_MDC\Applications\VT\VT_Automation\User Options\User Preferences.aii.vb: Line 9: (BC40056) Namespace or type specified in the Imports 'Microsoft.VisualStudio.TestTools.UnitTesting' doesn't contain any public member or cannot be found. Make sure the namespace or the type is defined and contains at least one public member. Make sure the imported element name doesn't use any aliases.
C:\Inetpub\wwwroot\Development_MDC\Applications\VT\VT_Automation\VT 01 Tran  Add\My Project\AssemblyInfo.vb: Line 11: (BC30663) Attribute 'AssemblyTitleAttribute' cannot be applied multiple times.
C:\Inetpub\wwwroot\Development_MDC\Applications\VT\VT_Automation\VT 01 Tran  Add\My Project\AssemblyInfo.vb: Line 12: (BC30663) Attribute 'AssemblyDescriptionAttribute' cannot be applied multiple times.
C:\Inetpub\wwwroot\Development_MDC\Applications\VT\VT_Automation\VT 01 Tran  Add\My Project\AssemblyInfo.vb: Line 13: (BC30663) Attribute 'AssemblyCompanyAttribute' cannot be applied multiple times.
C:\Inetpub\wwwroot\Development_MDC\Applications\VT\VT_Automation\VT 01 Tran  Add\My Project\AssemblyInfo.vb: Line 14: (BC30663) Attribute 'AssemblyProductAttribute' cannot be applied multiple times.
C:\Inetpub\wwwroot\Development_MDC\Applications\VT\VT_Automation\VT 01 Tran  Add\My Project\AssemblyInfo.vb: Line 15: (BC30663) Attribute 'AssemblyCopyrightAttribute' cannot be applied multiple times.
C:\Inetpub\wwwroot\Development_MDC\Applications\VT\VT_Automation\VT 01 Tran  Add\My Project\AssemblyInfo.vb: Line 16: (BC30663) Attribute 'AssemblyTrademarkAttribute' cannot be applied multiple times.
C:\Inetpub\wwwroot\Development_MDC\Applications\VT\VT_Automation\VT 01 Tran  Add\My Project\AssemblyInfo.vb: Line 18: (BC30663) Attribute 'CLSCompliantAttribute' cannot be applied multiple times.
C:\Inetpub\wwwroot\Development_MDC\Applications\VT\VT_Automation\VT 01 Tran  Add\My Project\AssemblyInfo.vb: Line 20: (BC30663) Attribute 'ComVisibleAttribute' cannot be applied multiple times.
C:\Inetpub\wwwroot\Development_MDC\Applications\VT\VT_Automation\VT 01 Tran  Add\My Project\AssemblyInfo.vb: Line 23: (BC30663) Attribute 'GuidAttribute' cannot be applied multiple times.
C:\Inetpub\wwwroot\Development_MDC\Applications\VT\VT_Automation\VT 01 Tran  Add\My Project\AssemblyInfo.vb: Line 36: (BC30663) Attribute 'AssemblyVersionAttribute' cannot be applied multiple times.
C:\Inetpub\wwwroot\Development_MDC\Applications\VT\VT_Automation\VT 01 Tran  Add\My Project\AssemblyInfo.vb: Line 37: (BC30663) Attribute 'AssemblyFileVersionAttribute' cannot be applied multiple times.
C:\Inetpub\wwwroot\Development_MDC\Applications\VT\VT_Automation\VT 01 Tran  Add\Project.vb: Line 20: (BC30175) class 'Pages' and class 'Pages', declared in 'C:\Inetpub\wwwroot\Development_MDC\Applications\VT\VT_Automation\Project.vb', conflict in namespace '<Default>'.
C:\Inetpub\wwwroot\Development_MDC\Applications\VT\VT_Automation\VT 01 Tran  Add\VT 01 Tran Add Echeck Quantity.aii.vb: Line 1: (BC40056) Namespace or type specified in the Imports 'Telerik.WebAii.Controls.Xaml' doesn't contain any public member or cannot be found. Make sure the namespace or the type is defined and contains at least one public member. Make sure the imported element name doesn't use any aliases.
C:\Inetpub\wwwroot\Development_MDC\Applications\VT\VT_Automation\VT 01 Tran  Add\VT 01 Tran Add Echeck Quantity.aii.vb: Line 3: (BC40056) Namespace or type specified in the Imports 'Telerik.WebAii.Controls.Html' doesn't contain any public member or cannot be found. Make sure the namespace or the type is defined and contains at least one public member. Make sure the imported element name doesn't use any aliases.
C:\Inetpub\wwwroot\Development_MDC\Applications\VT\VT_Automation\VT 01 Tran  Add\VT 01 Tran Add Echeck Quantity.aii.vb: Line 9: (BC40056) Namespace or type specified in the Imports 'Microsoft.VisualStudio.TestTools.UnitTesting' doesn't contain any public member or cannot be found. Make sure the namespace or the type is defined and contains at least one public member. Make sure the imported element name doesn't use any aliases.
C:\Inetpub\wwwroot\Development_MDC\Applications\VT\VT_Automation\VT 01 Tran  Add\VT 01 Tran Add Simple.aii.vb: Line 5: (BC40056) Namespace or type specified in the Imports 'Microsoft.VisualStudio.TestTools.UnitTesting' doesn't contain any public member or cannot be found. Make sure the namespace or the type is defined and contains at least one public member. Make sure the imported element name doesn't use any aliases.
C:\Inetpub\wwwroot\Development_MDC\Applications\VT\VT_Automation\VT 01 Tran  Add\VT 01 Tran Add Simple.aii.vb: Line 69: (BC30456) 'VirtualTerminal_1' is not a member of 'Pages'.
C:\Inetpub\wwwroot\Development_MDC\Applications\VT\VT_Automation\VT 01 Tran  Add\VT 01 Tran Add Simple.aii.vb: Line 76: (BC30456) 'VirtualTerminal_1' is not a member of 'Pages'.
C:\Inetpub\wwwroot\Development_MDC\Applications\VT\VT_Automation\VT 01 Tran  Add\VT 01 Tran Add Simple.aii.vb: Line 83: (BC30456) 'VirtualTerminal_0' is not a member of 'Pages'.
C:\Inetpub\wwwroot\Development_MDC\Applications\VT\VT_Automation\VT 01 Tran  Add\VT 01 Tran Add Simple.aii.vb: Line 84: (BC30456) 'VirtualTerminal_0' is not a member of 'Pages'.
C:\Inetpub\wwwroot\Development_MDC\Applications\VT\VT_Automation\VT 01 Tran  Add\VT 01 Tran Add Simple.aii.vb: Line 92: (BC30456) 'VirtualTerminal_0' is not a member of 'Pages'.
C:\Inetpub\wwwroot\Development_MDC\Applications\VT\VT_Automation\VT 01 Tran  Add\VT 01 Tran Add Simple.aii.vb: Line 94: (BC30456) 'VirtualTerminal_0' is not a member of 'Pages'.
C:\Inetpub\wwwroot\Development_MDC\Applications\VT\VT_Automation\VT 01 Tran  Add\VT 01 Tran Add Simple.aii.vb: Line 102: (BC30456) 'VirtualTerminal_0' is not a member of 'Pages'.
C:\Inetpub\wwwroot\Development_MDC\Applications\VT\VT_Automation\VT 01 Tran  Add\VT 01 Tran Add Simple.aii.vb: Line 104: (BC30456) 'VirtualTerminal_0' is not a member of 'Pages'.
C:\Inetpub\wwwroot\Development_MDC\Applications\VT\VT_Automation\VT 01 Tran  Add\VT 01 Tran Add Simple.aii.vb: Line 112: (BC30456) 'VirtualTerminal_0' is not a member of 'Pages'.
C:\Inetpub\wwwroot\Development_MDC\Applications\VT\VT_Automation\VT 01 Tran  Add\VT 01 Tran Add Simple.aii.vb: Line 114: (BC30456) 'VirtualTerminal_0' is not a member of 'Pages'.
C:\Inetpub\wwwroot\Development_MDC\Applications\VT\VT_Automation\VT 01 Tran  Add\VT 01 Tran Add Simple.aii.vb: Line 122: (BC30456) 'VirtualTerminal_0' is not a member of 'Pages'.
C:\Inetpub\wwwroot\Development_MDC\Applications\VT\VT_Automation\VT 01 Tran  Add\VT 01 Tran Add Simple.aii.vb: Line 145: (BC30652) Reference required to assembly 'System.Windows.Forms, Version=2.0.0.0, Culture=neutral, PublicKeyToken=b77a5c561934e089' containing the type 'System.Windows.Forms.Keys'. Add one to your project.
C:\Inetpub\wwwroot\Development_MDC\Applications\VT\VT_Automation\VT 01 Tran  Add\VT 01 Tran Add Simple.aii.vb: Line 145: (BC30652) Reference required to assembly 'System.Windows.Forms, Version=2.0.0.0, Culture=neutral, PublicKeyToken=b77a5c561934e089' containing the type 'System.Windows.Forms.Keys'. Add one to your project.
C:\Inetpub\wwwroot\Development_MDC\Applications\VT\VT_Automation\VT 01 Tran  Add\VT 01 Tran Add Simple.aii.vb: Line 162: (BC30652) Reference required to assembly 'System.Windows.Forms, Version=2.0.0.0, Culture=neutral, PublicKeyToken=b77a5c561934e089' containing the type 'System.Windows.Forms.Keys'. Add one to your project.
C:\Inetpub\wwwroot\Development_MDC\Applications\VT\VT_Automation\VT 01 Tran  Add\VT 01 Tran Add Simple.aii.vb: Line 162: (BC30652) Reference required to assembly 'System.Windows.Forms, Version=2.0.0.0, Culture=neutral, PublicKeyToken=b77a5c561934e089' containing the type 'System.Windows.Forms.Keys'. Add one to your project.
C:\Inetpub\wwwroot\Development_MDC\Applications\VT\VT_Automation\VT 01 Tran  Add\VT 01 Tran Add Simple.aii.vb: Line 179: (BC30652) Reference required to assembly 'System.Windows.Forms, Version=2.0.0.0, Culture=neutral, PublicKeyToken=b77a5c561934e089' containing the type 'System.Windows.Forms.Keys'. Add one to your project.
C:\Inetpub\wwwroot\Development_MDC\Applications\VT\VT_Automation\VT 01 Tran  Add\VT 01 Tran Add Simple.aii.vb: Line 179: (BC30652) Reference required to assembly 'System.Windows.Forms, Version=2.0.0.0, Culture=neutral, PublicKeyToken=b77a5c561934e089' containing the type 'System.Windows.Forms.Keys'. Add one to your project.
C:\Inetpub\wwwroot\Development_MDC\Applications\VT\VT_Automation\VT 01 Tran  Add\VT 01 Tran Add Simple.aii.vb: Line 209: (BC30456) 'VirtualTerminal_1' is not a member of 'Pages'.
C:\Inetpub\wwwroot\Development_MDC\Applications\VT\VT_Automation\VT 01 Tran  Add\VT Tran Add  CC  Continuous.aii.vb: Line 1: (BC40056) Namespace or type specified in the Imports 'Telerik.WebAii.Controls.Xaml' doesn't contain any public member or cannot be found. Make sure the namespace or the type is defined and contains at least one public member. Make sure the imported element name doesn't use any aliases.
C:\Inetpub\wwwroot\Development_MDC\Applications\VT\VT_Automation\VT 01 Tran  Add\VT Tran Add  CC  Continuous.aii.vb: Line 3: (BC40056) Namespace or type specified in the Imports 'Telerik.WebAii.Controls.Html' doesn't contain any public member or cannot be found. Make sure the namespace or the type is defined and contains at least one public member. Make sure the imported element name doesn't use any aliases.
C:\Inetpub\wwwroot\Development_MDC\Applications\VT\VT_Automation\VT 01 Tran  Add\VT Tran Add  CC  Continuous.aii.vb: Line 9: (BC40056) Namespace or type specified in the Imports 'Microsoft.VisualStudio.TestTools.UnitTesting' doesn't contain any public member or cannot be found. Make sure the namespace or the type is defined and contains at least one public member. Make sure the imported element name doesn't use any aliases.
C:\Inetpub\wwwroot\Development_MDC\Applications\VT\VT_Automation\VT 01 Tran  Add\VT Tran Add  CC  Continuous.aii.vb: Line 73: (BC30456) 'VirtualTerminal_0' is not a member of 'Pages'.
C:\Inetpub\wwwroot\Development_MDC\Applications\VT\VT_Automation\VT 01 Tran  Add\VT Tran Add  CC  Continuous.aii.vb: Line 75: (BC30456) 'VirtualTerminal_0' is not a member of 'Pages'.
C:\Inetpub\wwwroot\Development_MDC\Applications\VT\VT_Automation\VT 05 Gateway Settings\My Project\AssemblyInfo.vb: Line 11: (BC30663) Attribute 'AssemblyTitleAttribute' cannot be applied multiple times.
C:\Inetpub\wwwroot\Development_MDC\Applications\VT\VT_Automation\VT 05 Gateway Settings\My Project\AssemblyInfo.vb: Line 12: (BC30663) Attribute 'AssemblyDescriptionAttribute' cannot be applied multiple times.
C:\Inetpub\wwwroot\Development_MDC\Applications\VT\VT_Automation\VT 05 Gateway Settings\My Project\AssemblyInfo.vb: Line 13: (BC30663) Attribute 'AssemblyCompanyAttribute' cannot be applied multiple times.
C:\Inetpub\wwwroot\Development_MDC\Applications\VT\VT_Automation\VT 05 Gateway Settings\My Project\AssemblyInfo.vb: Line 14: (BC30663) Attribute 'AssemblyProductAttribute' cannot be applied multiple times.
C:\Inetpub\wwwroot\Development_MDC\Applications\VT\VT_Automation\VT 05 Gateway Settings\My Project\AssemblyInfo.vb: Line 15: (BC30663) Attribute 'AssemblyCopyrightAttribute' cannot be applied multiple times.
C:\Inetpub\wwwroot\Development_MDC\Applications\VT\VT_Automation\VT 05 Gateway Settings\My Project\AssemblyInfo.vb: Line 16: (BC30663) Attribute 'AssemblyTrademarkAttribute' cannot be applied multiple times.
C:\Inetpub\wwwroot\Development_MDC\Applications\VT\VT_Automation\VT 05 Gateway Settings\My Project\AssemblyInfo.vb: Line 18: (BC30663) Attribute 'CLSCompliantAttribute' cannot be applied multiple times.
C:\Inetpub\wwwroot\Development_MDC\Applications\VT\VT_Automation\VT 05 Gateway Settings\My Project\AssemblyInfo.vb: Line 20: (BC30663) Attribute 'ComVisibleAttribute' cannot be applied multiple times.
C:\Inetpub\wwwroot\Development_MDC\Applications\VT\VT_Automation\VT 05 Gateway Settings\My Project\AssemblyInfo.vb: Line 23: (BC30663) Attribute 'GuidAttribute' cannot be applied multiple times.
C:\Inetpub\wwwroot\Development_MDC\Applications\VT\VT_Automation\VT 05 Gateway Settings\My Project\AssemblyInfo.vb: Line 36: (BC30663) Attribute 'AssemblyVersionAttribute' cannot be applied multiple times.
C:\Inetpub\wwwroot\Development_MDC\Applications\VT\VT_Automation\VT 05 Gateway Settings\My Project\AssemblyInfo.vb: Line 37: (BC30663) Attribute 'AssemblyFileVersionAttribute' cannot be applied multiple times.
C:\Inetpub\wwwroot\Development_MDC\Applications\VT\VT_Automation\VT 05 Gateway Settings\Project.vb: Line 20: (BC30175) class 'Pages' and class 'Pages', declared in 'C:\Inetpub\wwwroot\Development_MDC\Applications\VT\VT_Automation\Project.vb', conflict in namespace '<Default>'.
C:\Inetpub\wwwroot\Development_MDC\Applications\VT\VT_Automation\VT Client\My Project\AssemblyInfo.vb: Line 11: (BC30663) Attribute 'AssemblyTitleAttribute' cannot be applied multiple times.
C:\Inetpub\wwwroot\Development_MDC\Applications\VT\VT_Automation\VT Client\My Project\AssemblyInfo.vb: Line 12: (BC30663) Attribute 'AssemblyDescriptionAttribute' cannot be applied multiple times.
C:\Inetpub\wwwroot\Development_MDC\Applications\VT\VT_Automation\VT Client\My Project\AssemblyInfo.vb: Line 13: (BC30663) Attribute 'AssemblyCompanyAttribute' cannot be applied multiple times.
C:\Inetpub\wwwroot\Development_MDC\Applications\VT\VT_Automation\VT Client\My Project\AssemblyInfo.vb: Line 14: (BC30663) Attribute 'AssemblyProductAttribute' cannot be applied multiple times.
C:\Inetpub\wwwroot\Development_MDC\Applications\VT\VT_Automation\VT Client\My Project\AssemblyInfo.vb: Line 15: (BC30663) Attribute 'AssemblyCopyrightAttribute' cannot be applied multiple times.
C:\Inetpub\wwwroot\Development_MDC\Applications\VT\VT_Automation\VT Client\My Project\AssemblyInfo.vb: Line 16: (BC30663) Attribute 'AssemblyTrademarkAttribute' cannot be applied multiple times.
C:\Inetpub\wwwroot\Development_MDC\Applications\VT\VT_Automation\VT Client\My Project\AssemblyInfo.vb: Line 18: (BC30663) Attribute 'CLSCompliantAttribute' cannot be applied multiple times.
C:\Inetpub\wwwroot\Development_MDC\Applications\VT\VT_Automation\VT Client\My Project\AssemblyInfo.vb: Line 20: (BC30663) Attribute 'ComVisibleAttribute' cannot be applied multiple times.
C:\Inetpub\wwwroot\Development_MDC\Applications\VT\VT_Automation\VT Client\My Project\AssemblyInfo.vb: Line 23: (BC30663) Attribute 'GuidAttribute' cannot be applied multiple times.
C:\Inetpub\wwwroot\Development_MDC\Applications\VT\VT_Automation\VT Client\My Project\AssemblyInfo.vb: Line 36: (BC30663) Attribute 'AssemblyVersionAttribute' cannot be applied multiple times.
C:\Inetpub\wwwroot\Development_MDC\Applications\VT\VT_Automation\VT Client\My Project\AssemblyInfo.vb: Line 37: (BC30663) Attribute 'AssemblyFileVersionAttribute' cannot be applied multiple times.
C:\Inetpub\wwwroot\Development_MDC\Applications\VT\VT_Automation\VT Client\Project.vb: Line 20: (BC30175) class 'Pages' and class 'Pages', declared in 'C:\Inetpub\wwwroot\Development_MDC\Applications\VT\VT_Automation\Project.vb', conflict in namespace '<Default>'.
C:\Inetpub\wwwroot\Development_MDC\Applications\VT\VT_Automation\VT Merchant Options\My Project\AssemblyInfo.vb: Line 11: (BC30663) Attribute 'AssemblyTitleAttribute' cannot be applied multiple times.
C:\Inetpub\wwwroot\Development_MDC\Applications\VT\VT_Automation\VT Merchant Options\My Project\AssemblyInfo.vb: Line 12: (BC30663) Attribute 'AssemblyDescriptionAttribute' cannot be applied multiple times.
C:\Inetpub\wwwroot\Development_MDC\Applications\VT\VT_Automation\VT Merchant Options\My Project\AssemblyInfo.vb: Line 13: (BC30663) Attribute 'AssemblyCompanyAttribute' cannot be applied multiple times.
C:\Inetpub\wwwroot\Development_MDC\Applications\VT\VT_Automation\VT Merchant Options\My Project\AssemblyInfo.vb: Line 14: (BC30663) Attribute 'AssemblyProductAttribute' cannot be applied multiple times.
C:\Inetpub\wwwroot\Development_MDC\Applications\VT\VT_Automation\VT Merchant Options\My Project\AssemblyInfo.vb: Line 15: (BC30663) Attribute 'AssemblyCopyrightAttribute' cannot be applied multiple times.
C:\Inetpub\wwwroot\Development_MDC\Applications\VT\VT_Automation\VT Merchant Options\My Project\AssemblyInfo.vb: Line 16: (BC30663) Attribute 'AssemblyTrademarkAttribute' cannot be applied multiple times.
C:\Inetpub\wwwroot\Development_MDC\Applications\VT\VT_Automation\VT Merchant Options\My Project\AssemblyInfo.vb: Line 18: (BC30663) Attribute 'CLSCompliantAttribute' cannot be applied multiple times.
C:\Inetpub\wwwroot\Development_MDC\Applications\VT\VT_Automation\VT Merchant Options\My Project\AssemblyInfo.vb: Line 20: (BC30663) Attribute 'ComVisibleAttribute' cannot be applied multiple times.
C:\Inetpub\wwwroot\Development_MDC\Applications\VT\VT_Automation\VT Merchant Options\My Project\AssemblyInfo.vb: Line 23: (BC30663) Attribute 'GuidAttribute' cannot be applied multiple times.
C:\Inetpub\wwwroot\Development_MDC\Applications\VT\VT_Automation\VT Merchant Options\My Project\AssemblyInfo.vb: Line 36: (BC30663) Attribute 'AssemblyVersionAttribute' cannot be applied multiple times.
C:\Inetpub\wwwroot\Development_MDC\Applications\VT\VT_Automation\VT Merchant Options\My Project\AssemblyInfo.vb: Line 37: (BC30663) Attribute 'AssemblyFileVersionAttribute' cannot be applied multiple times.
C:\Inetpub\wwwroot\Development_MDC\Applications\VT\VT_Automation\VT Merchant Options\Project.vb: Line 20: (BC30175) class 'Pages' and class 'Pages', declared in 'C:\Inetpub\wwwroot\Development_MDC\Applications\VT\VT_Automation\Project.vb', conflict in namespace '<Default>'.
C:\Inetpub\wwwroot\Development_MDC\Applications\VT\VT_Automation\VT Merchant Options\VT Merch Options -Main-Main.aii.vb: Line 1: (BC40056) Namespace or type specified in the Imports 'Telerik.WebAii.Controls.Xaml' doesn't contain any public member or cannot be found. Make sure the namespace or the type is defined and contains at least one public member. Make sure the imported element name doesn't use any aliases.
C:\Inetpub\wwwroot\Development_MDC\Applications\VT\VT_Automation\VT Merchant Options\VT Merch Options -Main-Main.aii.vb: Line 3: (BC40056) Namespace or type specified in the Imports 'Telerik.WebAii.Controls.Html' doesn't contain any public member or cannot be found. Make sure the namespace or the type is defined and contains at least one public member. Make sure the imported element name doesn't use any aliases.
C:\Inetpub\wwwroot\Development_MDC\Applications\VT\VT_Automation\VT Merchant Options\VT Merch Options -Main-Main.aii.vb: Line 9: (BC40056) Namespace or type specified in the Imports 'Microsoft.VisualStudio.TestTools.UnitTesting' doesn't contain any public member or cannot be found. Make sure the namespace or the type is defined and contains at least one public member. Make sure the imported element name doesn't use any aliases.
C:\Inetpub\wwwroot\Development_MDC\Applications\VT\VT_Automation\VT Merchant Options\VT Merch Options Main -  Echeck.aii.vb: Line 5: (BC40056) Namespace or type specified in the Imports 'Microsoft.VisualStudio.TestTools.UnitTesting' doesn't contain any public member or cannot be found. Make sure the namespace or the type is defined and contains at least one public member. Make sure the imported element name doesn't use any aliases.
C:\Inetpub\wwwroot\Development_MDC\Applications\VT\VT_Automation\VT Merchant Options\VT Merch Options Merchdefined.aii.vb: Line 1: (BC40056) Namespace or type specified in the Imports 'Telerik.WebAii.Controls.Xaml' doesn't contain any public member or cannot be found. Make sure the namespace or the type is defined and contains at least one public member. Make sure the imported element name doesn't use any aliases.
C:\Inetpub\wwwroot\Development_MDC\Applications\VT\VT_Automation\VT Merchant Options\VT Merch Options Merchdefined.aii.vb: Line 3: (BC40056) Namespace or type specified in the Imports 'Telerik.WebAii.Controls.Html' doesn't contain any public member or cannot be found. Make sure the namespace or the type is defined and contains at least one public member. Make sure the imported element name doesn't use any aliases.
C:\Inetpub\wwwroot\Development_MDC\Applications\VT\VT_Automation\VT Merchant Options\VT Merch Options Merchdefined.aii.vb: Line 9: (BC40056) Namespace or type specified in the Imports 'Microsoft.VisualStudio.TestTools.UnitTesting' doesn't contain any public member or cannot be found. Make sure the namespace or the type is defined and contains at least one public member. Make sure the imported element name doesn't use any aliases.
C:\Inetpub\wwwroot\Development_MDC\Applications\VT\VT_Automation\VT Merchant Options\VT Merch Options Merchdefined.aii.vb: Line 73: (BC30456) 'Data1TextBoxText' is not a member of 'Pages.VirtualTerminal_5Page'.
C:\Inetpub\wwwroot\Development_MDC\Applications\VT\VT_Automation\VT Merchant Options\VT Merch Options Merchdefined.aii.vb: Line 75: (BC30456) 'Data1TextBoxText' is not a member of 'Pages.VirtualTerminal_5Page'.
C:\Inetpub\wwwroot\Development_MDC\Applications\VT\VT_Automation\VT Merchant Options\VT Merch Options Merchdefined.aii.vb: Line 83: (BC30456) 'Data3TextboxText' is not a member of 'Pages.VirtualTerminal_5Page'.
C:\Inetpub\wwwroot\Development_MDC\Applications\VT\VT_Automation\VT Merchant Options\VT Merch Options Merchdefined.aii.vb: Line 90: (BC30456) 'Data2TextboxText' is not a member of 'Pages.VirtualTerminal_5Page'.
C:\Inetpub\wwwroot\Development_MDC\Applications\VT\VT_Automation\VT Merchant Options\VT Merch Options Merchdefined.aii.vb: Line 97: (BC30456) 'Data4TextboxText' is not a member of 'Pages.VirtualTerminal_5Page'.
C:\Inetpub\wwwroot\Development_MDC\Applications\VT\VT_Automation\VT_Automation\My Project\AssemblyInfo.vb: Line 11: (BC30663) Attribute 'AssemblyTitleAttribute' cannot be applied multiple times.
C:\Inetpub\wwwroot\Development_MDC\Applications\VT\VT_Automation\VT_Automation\My Project\AssemblyInfo.vb: Line 12: (BC30663) Attribute 'AssemblyDescriptionAttribute' cannot be applied multiple times.
C:\Inetpub\wwwroot\Development_MDC\Applications\VT\VT_Automation\VT_Automation\My Project\AssemblyInfo.vb: Line 13: (BC30663) Attribute 'AssemblyCompanyAttribute' cannot be applied multiple times.
C:\Inetpub\wwwroot\Development_MDC\Applications\VT\VT_Automation\VT_Automation\My Project\AssemblyInfo.vb: Line 14: (BC30663) Attribute 'AssemblyProductAttribute' cannot be applied multiple times.
C:\Inetpub\wwwroot\Development_MDC\Applications\VT\VT_Automation\VT_Automation\My Project\AssemblyInfo.vb: Line 15: (BC30663) Attribute 'AssemblyCopyrightAttribute' cannot be applied multiple times.
C:\Inetpub\wwwroot\Development_MDC\Applications\VT\VT_Automation\VT_Automation\My Project\AssemblyInfo.vb: Line 16: (BC30663) Attribute 'AssemblyTrademarkAttribute' cannot be applied multiple times.
C:\Inetpub\wwwroot\Development_MDC\Applications\VT\VT_Automation\VT_Automation\My Project\AssemblyInfo.vb: Line 18: (BC30663) Attribute 'CLSCompliantAttribute' cannot be applied multiple times.
C:\Inetpub\wwwroot\Development_MDC\Applications\VT\VT_Automation\VT_Automation\My Project\AssemblyInfo.vb: Line 20: (BC30663) Attribute 'ComVisibleAttribute' cannot be applied multiple times.
C:\Inetpub\wwwroot\Development_MDC\Applications\VT\VT_Automation\VT_Automation\My Project\AssemblyInfo.vb: Line 23: (BC30663) Attribute 'GuidAttribute' cannot be applied multiple times.
C:\Inetpub\wwwroot\Development_MDC\Applications\VT\VT_Automation\VT_Automation\My Project\AssemblyInfo.vb: Line 36: (BC30663) Attribute 'AssemblyVersionAttribute' cannot be applied multiple times.
C:\Inetpub\wwwroot\Development_MDC\Applications\VT\VT_Automation\VT_Automation\My Project\AssemblyInfo.vb: Line 37: (BC30663) Attribute 'AssemblyFileVersionAttribute' cannot be applied multiple times.
C:\Inetpub\wwwroot\Development_MDC\Applications\VT\VT_Automation\VT_Automation\UnitTest1.vb: Line 4: (BC40056) Namespace or type specified in the Imports 'Microsoft.VisualStudio.TestTools.UnitTesting' doesn't contain any public member or cannot be found. Make sure the namespace or the type is defined and contains at least one public member. Make sure the imported element name doesn't use any aliases.
C:\Inetpub\wwwroot\Development_MDC\Applications\VT\VT_Automation\VT_Automation\UnitTest1.vb: Line 6: (BC30002) Type 'TestClass' is not defined.
C:\Inetpub\wwwroot\Development_MDC\Applications\VT\VT_Automation\VT_Automation\UnitTest1.vb: Line 6: (BC30175) class 'UnitTest1' and class 'UnitTest1', declared in 'C:\Inetpub\wwwroot\Development_MDC\Applications\VT\VT_Automation\User Options\UnitTest1.vb', conflict in namespace '<Default>'.

 

1 Answer, 1 is accepted

Sort by
0
Cody
Telerik team
answered on 05 Aug 2010, 04:32 PM
Hi Aaron Noel,

I see many things in the list of errors that concern me. The first is the path "C:\Inetpub\wwwroot\...". Did you really put your test project under the IIS root website folder? I strongly recommend moving it elsewhere. IIS treats everything under that root folder special, i.e. like it's part of a website.

The next item that concerns me is ."..\User Options\Project.vb". That file normally is part of a Visual Studio project. The screenshot shows you're running QA edition, not Dev Edition. That file shouldn't even exist in a QA edition test project.

Same thing for "...\User Options\UnitTest1.vb". This file normally gets created when you create a Test Project in Visual Studio. Now your QA edition is finding it and trying to compile it but again it should even exist in your QA Edition test project.

I guess to start we need to move your test project out of INetpub and then clean up the files in your test project.

Greetings,
Cody
the Telerik team
Do you want to have your say when we set our development plans? Do you want to know when a feature you care about is added or when a bug fixed? Explore the Telerik Public Issue Tracking system and vote to affect the priority of the items
Tags
General Discussions
Asked by
Aaron Noel
Top achievements
Rank 1
Answers by
Cody
Telerik team
Share this question
or