Telerik blogs

Following the Telerik MVC Q1 2011 BETA release announced yesterday, we are sharing another exhilarating news: the RadControls for ASP.NET AJAX Q1 2011 BETA release is here! This is an early preview of the next major release of our AJAX suite which is focused on major supplements to the SharePoint 2010 Telerik AJAX webparts armory, new controls (RibbonBar and MonthYearPicker) and important updates across the whole Telerik AJAX portfolio.

Check our ONLINE DEMOS and RELEASE NOTES

The downloads are now available in your account (or free trials): both full installation (MSI) or manual installation (ZIP)

 

Details on the Q1 2011 BETA (also present on Telerik Labs)

Common
With this milestone we enhanced our controls to be compatible with the IE9 RC and plugged significant improvements with regards to mobile devices/browsers (touch/drag gestures, TouchScrollExtender upgrade). Moreover, we invested some time to achieve better accessibility for the components and created a dedicated example for each control which can be used to test its accessibility compliance level.

New AJAX controls

RibbonBar - the ribbon bar follows the implementation of the Microsoft Office 2007/2010 Ribbon UI to organize action items in a compact and flexible toolbar. The dynamic resizing and codeless customization makes this control the perfect fit for navigation-and-action systems.

Ribbon_FirstLook

Ribbon_Events 

See demos

MonthYearPicker - a new addition to the current set of date/time pickers that allows you to select month and year using quick navigation popup.

MonthYearPicker_FirstLook   MonthYearPicker_GridTemplateColumn

See demos

FileExplorer

Our file explorer receives some nice enhancements such as filter textbox for the grid integrated inside and improved keyboard navigation.

FileExplorer_FilterTextBox

Grid

The highly popular Telerik AJAX grid  gets equipped with brand new Visual Studio designer and picks up various exporting improvements (see the Beta release notes for details for the latter)

Grid_DesignTimeWizard

TreeList

Commenced in the Q3 2010 release of the suite, the treelist control gets upgraded with plethora of new columns and data editing operations in this release. Edit/insert operations can be processed via inline, auto-generated and custom edit forms. This is accompanied by localization and accessibility improvements.

 TreeList_ColumnTypes_Editing

 

Rating/Slider

Our rating and slider controls take advantage of built-in data-binding functionality in this new release. This is especially useful in scenarios where you want to attach the rating or slider to data available in bindable storage.

Rating_Slider_DataBinding

 

Telerik SharePoint 2010 AJAX webparts

SPRadListView web part - a new web part which hosts our AJAX ListView control. It exposes options to bind the component to SharePoint lists or SQL backend (in the same manner supported by the SPRadGrid web part) and allows design-time listview configuration. The screen shot below illustrates a subset of the predefined layouts for data presentation available out-of-the-box in our SPRadListView web part.

SPRadListView

SPRadScheduler web part - the main purpose of this web part is to serve the purpose of the default SharePoint scheduler and extend its read-only presentation with options to edit and insert appointments. Major advantages are design-time configuration to connect to MS Exchange and straight-forward scheduler customization.

SPRadSheduler

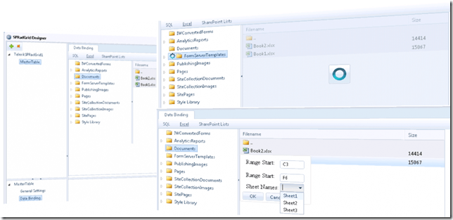
Excel binding for SPRadGrid - in addition to the SP Lists and SQL binding supported by our AJAX grid's SP2010 web part, we introduced option for Excel binding from the SPRadGrid visual designer. This feature can be very useful when you want to access an Excel file in SharePoint 2010 context, visualize the data from it in a table structure and perform sorting, paging, filtering, editing, etc. operations.

SpRadGrid_ExcelBinding

A few valuable additions to the SPRadGrid web part are built-in support for hyperlink and image columns and multiple-field hierarchical relations.

See demos

We will be expecting your comments/feedback for the new controls, SP2010 web parts and features introduced in the Q1 2011 Beta release in our public forums here. And do not forget to sniff for an upcoming Telerik TV video illustrating the enhanced mobile devices and IE9 RC support of our AJAX extensions (it will most probably be briefly previewed during the Q1 2011 AJAX/MVC Webinar, too).


rahnev
About the Author

Stefan Rahnev

Stefan Rahnev (@StDiR) is Product Manager for Telerik Kendo UI living in Sofia, Bulgaria. He has been working for the company since 2005, when he started out as a regular support officer. His next steps at Telerik took him through the positions of Technical Support Director, co-team leader in one of the ASP.NET AJAX teams and unit manager for UI for ASP.NET AJAX and Kendo UI. Stefan’s main interests are web development, agile processes planning and management, client services and psychology.

Related Posts

Comments

Comments are disabled in preview mode.