This is a migrated thread and some comments may be shown as answers.

[Solved] List View Open Layout Editor Crashes

3 Answers 74 Views
ListView
This is a migrated thread and some comments may be shown as answers.
Bharani Mani
Top achievements
Rank 1
Bharani Mani asked on 17 Dec 2009, 09:45 PM
Hello,
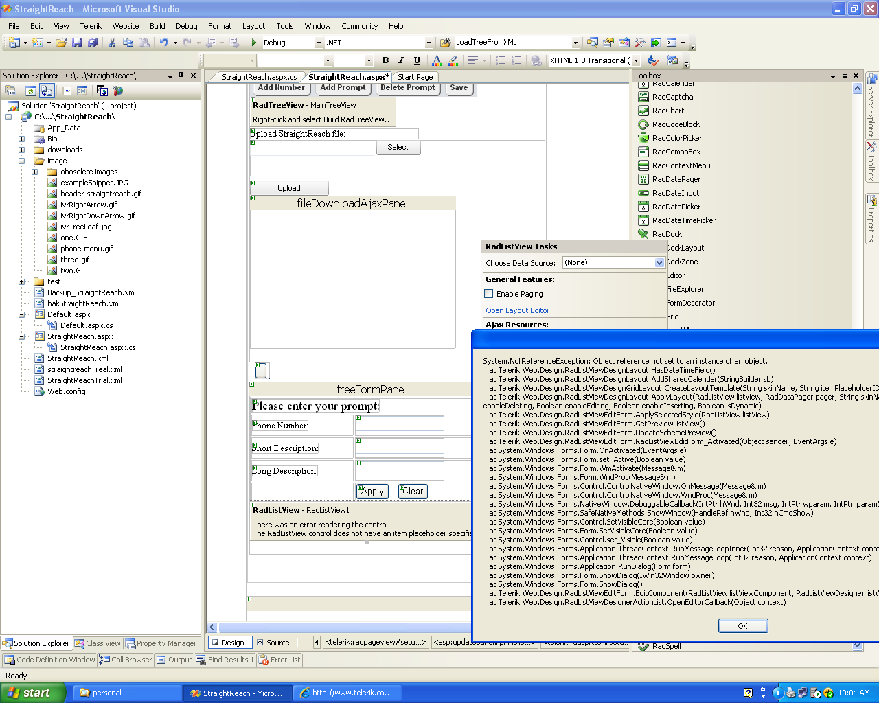
         I m using Visual studio 2005 and Telerik RadControls for ASP.Net AJAX Q3 2009. I want to use list view on one of my pages. I added it  but when I tried to go to Open Layout Editor in Designer Window the application crashed. Is this a known issue? Is there a work around for this?.. Please let me know.

Thanks,
Bharani

3 Answers, 1 is accepted

Sort by
0
Rosen
Telerik team
answered on 18 Dec 2009, 08:57 AM
Hi Bharani, 

I'm afraid that I'm unable to recreate the behavior you have described. I have attached a screenshot of VS2005 design surface with RadListView.

Sincerely yours,
Rosen
the Telerik team

Instantly find answers to your questions on the new Telerik Support Portal.
Watch a video on how to optimize your support resource searches and check out more tips on the blogs.
0
Bharani Mani
Top achievements
Rank 1
answered on 18 Dec 2009, 03:04 PM
Hi Rosen,
            Thanks for replying. Please check the attachment of the crash on Visual studio.


Thanks,
Bharani
0
Rosen
Telerik team
answered on 19 Dec 2009, 09:06 AM
Hello Bharani,

Although I'm still unable to recreate the error locally, I suspect that it is caused by the fact that there is not DataSource control assigned.
This scenario has been addressed by our developers, thus with the next version of the control, setting the DataSource will be prerequisite in order to use the LayoutDesigner. I have updated your telerik points for bringing this to our attention.

Regards,
Rosen
the Telerik team

Instantly find answers to your questions on the new Telerik Support Portal.
Watch a video on how to optimize your support resource searches and check out more tips on the blogs.
Tags
ListView
Asked by
Bharani Mani
Top achievements
Rank 1
Answers by
Rosen
Telerik team
Bharani Mani
Top achievements
Rank 1
Share this question
or