3 Answers, 1 is accepted
0
Hi insomlide,
Please, see the following forum thread on the subject: How do i find the file selected via the template manager dialog?.
Greetings,
Rumen
the Telerik team
Instantly find answers to your questions on the new Telerik Support Portal.
Check out the tips for optimizing your support resource searches.
Please, see the following forum thread on the subject: How do i find the file selected via the template manager dialog?.
Greetings,
Rumen
the Telerik team
Instantly find answers to your questions on the new Telerik Support Portal.
Check out the tips for optimizing your support resource searches.
0
insomlide
Top achievements
Rank 1
answered on 13 Mar 2009, 04:45 PM
My second questions is, can you explain me please, how to pass other parameters to the main page, like the base identifier of the selected file?
Thanks
Thanks
0
Hi,
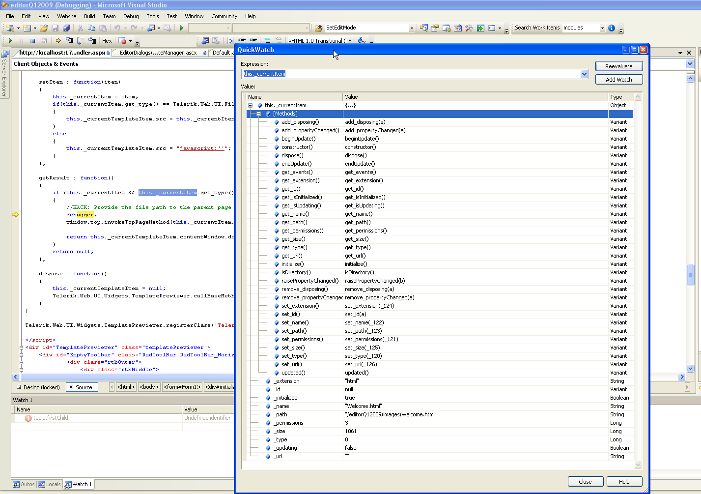
For your convenience I have attached a screenshot that shows the available methods and properties of the this._currentItem (this is the object representing the currently selected file in the template manager of RadEditor Q1 2009). You can work only with these methods and pass the returned values by them as parameters of the invokeTopPageMethod(filePath, fileSize, param3) function.
Since we streamlined a bit the dialogs client-side API after the RadFileExplorer integration in the editor's file browsers in Q1 2009, I attached a sample project that demonstrates how to use the new API.
Best regards,
Rumen
the Telerik team
Instantly find answers to your questions on the new Telerik Support Portal.
Check out the tips for optimizing your support resource searches.
For your convenience I have attached a screenshot that shows the available methods and properties of the this._currentItem (this is the object representing the currently selected file in the template manager of RadEditor Q1 2009). You can work only with these methods and pass the returned values by them as parameters of the invokeTopPageMethod(filePath, fileSize, param3) function.
Since we streamlined a bit the dialogs client-side API after the RadFileExplorer integration in the editor's file browsers in Q1 2009, I attached a sample project that demonstrates how to use the new API.
Best regards,
Rumen
the Telerik team
Instantly find answers to your questions on the new Telerik Support Portal.
Check out the tips for optimizing your support resource searches.
