Telerik blogs

Similar to my previous post, I've made small example to illustrate how to use Telerik Reporting in Microsoft LightSwitch Beta 2.

1) Create new LightSwitch project and add new screen:
 

 

 

 
2) Switch to File View, add references to the Silverlight assemblies in Client project, add new UserControl and declare an empty ReportViewer:

 

 

 
3) Add custom control in the screen designer and run the application to check the result:

 

* Don't forget to add references to the Telerik assemblies!
 

 
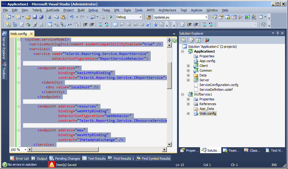
4) Add new WCF Service Application, add references to Telerik Reporting server-side assemblies from Reporting demos and declare the connection string and service configuration in Web.config (again from Telerik Reporting official examples):

 

 

* You will need AdventureWorks!
 

 
4) Copy ReportService.svc (again from Telerik Reporting official examples) in the WCF Service Application and declare the report and the service url in the ReportViewer:

 
5) Run the application and browse the Telerik Reporting demos from LightSwitch application:
 

Enjoy!

 

Download

About the Author

Vladimir Enchev

is Director of Engineering, Native Mobile UI & Frameworks

Comments

Comments are disabled in preview mode.