Hello,
I understand that the team is working hard to support the Report Designer for .NET 8 projects in Visual Studio 2022. However, may I know whether the Report Designer for .NET Framework 4.8 projects will be supported in Visual Studio 2026?
Thanks.
Deepak Gupta

Hi,
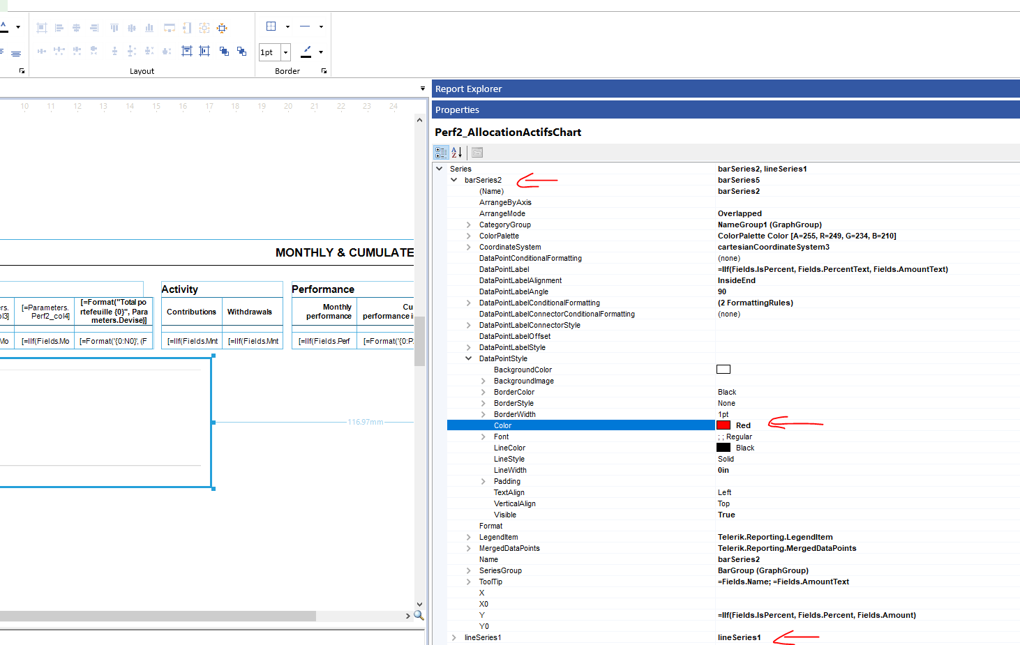
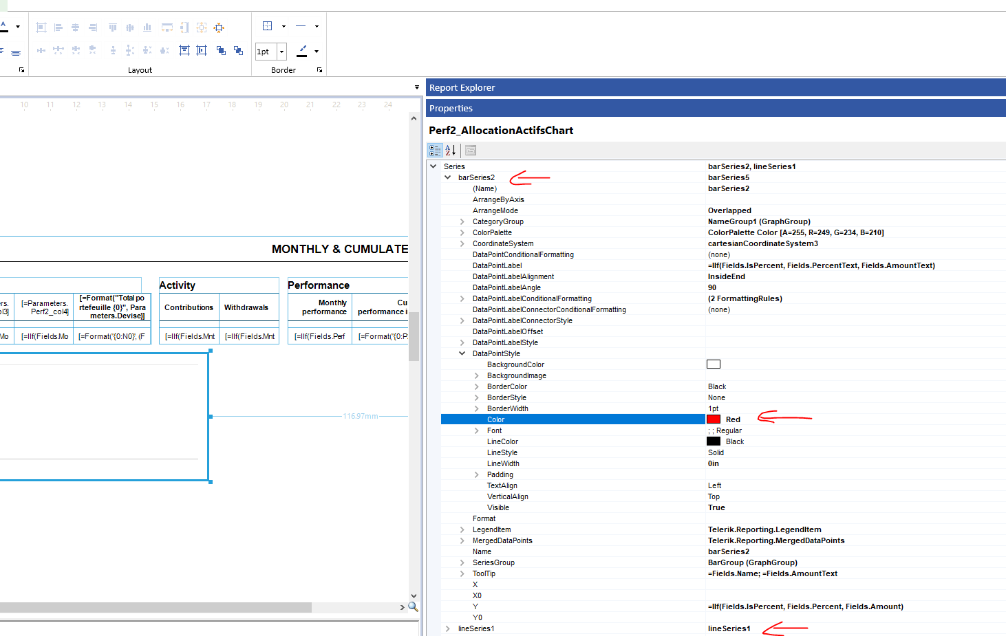
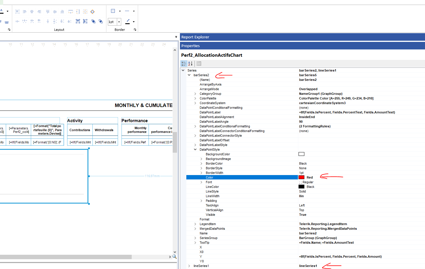
I am facing an issue with Telerik Report with C# when assigning a SqlDataSource to a table programmatically in a Telerik Report. The problem occurs only when the stored procedure has parameters — the report returns no data, but it does not throw any exceptions. When the stored procedure has no parameters, everything works correctly.
Inside my TRDP report, I locate a Table item at runtime and assign a new SqlDataSource to it. The SqlDataSource uses:
@Year)Code Example
var table1 = FindItem<Table>(report, "table1");
if (table1 != null)
{
var dsTable = new Telerik.Reporting.SqlDataSource();
dsTable.ConnectionString = connectionString!;
dsTable.SelectCommand = storedProc!; // ex: "dbo.MyReportProc"
dsTable.SelectCommandType = SqlDataSourceCommandType.StoredProcedure;
// Adding parameter
dsTable.Parameters.Add("@Year", DbType.Int32, 2024);
table1.DataSource = dsTable;
}
@Year).Could you please advise whether:
SqlDataSource with parameters programmatically?@ prefix)?
Thank you for your assistance.

I have a requirement to produce reports for archival purposes that can consist of 50K-60K rows. WPF client app code snippet is:
tblDetail.NeedDataSource += (s, e) =>
{
var t = (Table)s;
t.DataSource = visibleRows;
};
var reportProcessor = new ReportProcessor();
RenderingResult? result = reportProcessor.RenderReport("PDF", report, null);
I have a report with all of the content in a group header section, all of which fits nicely on one page with one problem. I have a subreport in the content shown here on the designer;
The Subreport is a simple name list with just a detail section (no headers - the waring is that it's not full page width and will be extended horizontally - not what I want, but OK...);
However, it renders like this;
I.e. With a page break before it, with the sub report object (Green) from the main report expanding to full page height, then another page break afterwards and then the rest of the content
I've checked all of the page break settings and they're all set to none - anyone seen anything similar?
Hi, we're looking to integrate Telerik Reporting with a very niche sql database, SAP SQL Anywhere, on dotnet core. The only way we can connect to that database in dotnet core is System.Data.Odbc and defining the ODBC Driver in the connection string.
Can Telerik Reporting support this method out of the box, or is there a way of writing some glue code to integrate Telerik Reporting with SAP SQL Anywhere?
Happy to answer any clarifying questions.
Appreciate your help.
After using Telerik reporting for over 10 years, with the latest update we are now getting this error when trying to print a report.
Looks like we now need to add something to our app.config file.
Would be cool if this were documented somewhere

i Have a report in which i pass a list from backend so that report render multiple time
In Which i have multiple lists inside single list element, I want group header and footer for each list inside the main list element
but i dont want group header and footer at every page
when first time report renders , first group header prints and then list prints and then footer print after the list at the bottom of that page and page break after the footer and then repeat same for the second list
so how can i do that
I have a .NET Core Web API that generates reports using Telerik Reporting. The report generation works perfectly in my local development environment, but when deployed to an Azure VM with IIS, it fails immediately with OperationCanceledException. The operation doesn't even wait for the configured 5-minute timeout.
The issue is intermittent. It works sometimes but suddenly stops working without any code changes.
Error Stack Trace
The operation was canceled. at System.Threading.CancellationToken.ThrowOperationCanceledException()
at System.Threading.ManualResetEventSlim.Wait(Int32 millisecondsTimeout, CancellationToken cancellationToken)
at System.Threading.Tasks.Task.SpinThenBlockingWait(Int32 millisecondsTimeout, CancellationToken cancellationToken)
at System.Threading.Tasks.Task.InternalWaitCore(Int32 millisecondsTimeout, CancellationToken cancellationToken)
at System.Threading.Tasks.Task.Wait(Int32 millisecondsTimeout, CancellationToken cancellationToken)
at System.Threading.Tasks.Task.Wait(CancellationToken cancellationToken)
at Telerik.Reporting.Paging.PageCompositionBase.SeparateThreadOutputBehavior.Finish()
at Telerik.Reporting.Paging.PageCompositionBase.CreatePages()
at Telerik.Reporting.Paging.PagerBase.Telerik.Reporting.Paging.IPager.CreatePages(IPageHandler handler, LayoutElement root)
at Telerik.Reporting.BaseRendering.RenderingExtensionBase.Render(LayoutElement root, Hashtable renderingContext, Hashtable deviceInfo, CreateStream createStreamCallback, EvaluateHeaderFooterExpressions evalHeaderFooterCallback, PageSettings pageSettings)
at Telerik.Reporting.BaseRendering.RenderingExtensionBase.Render(Report report, Hashtable renderingContext, Hashtable deviceInfo, CreateStream createStreamCallback, EvaluateHeaderFooterExpressions evalHeaderFooterCallback)
at Telerik.Reporting.Processing.ReportProcessor.RenderCore(ExtensionInfo extensionInfo, IList`1 processingReports, Hashtable deviceInfo, IRenderingContext renderingContext, CreateStream createStreamCallback)
at Telerik.Reporting.Processing.ReportProcessor.ProcessAndRender(String format, ReportSource reportSource, Hashtable deviceInfo, IRenderingContext renderingContext, CreateStream createStreamCallback)
at Telerik.Reporting.Processing.ReportProcessor.ProcessAndRenderStateless(String format, ReportSource reportSource, Hashtable deviceInfo, IRenderingContext renderingContext, CreateStream createStreamCallback)
at Telerik.Reporting.Processing.ReportProcessor.RenderReport(String format, ReportSource reportSource, Hashtable deviceInfo, CreateStream createStreamCallback, CancellationToken cancellationToken, String& documentName)
here is the code for report generation
public SalesSummaryDataOutput SalesSummaryReport(SalesReportSummaryRequest requestReport)
{
string reportPath = "\\Reports\\" + ReportTypes.SalesSummary.ToString() + ".trdx";
var reportProcessor = new ReportProcessor();
var deviceInfo = new Hashtable();
var reportSource = new UriReportSource();
reportSource.Uri = _hostEnvironment.ContentRootPath + reportPath;
reportSource.Parameters.Add("FromDate", requestReport.FromDate);
reportSource.Parameters.Add("ToDate", requestReport.ToDate);
reportSource.Parameters.Add("CompanyId", requestReport.CompanyId);
reportSource.Parameters.Add("LocationId", requestReport.LocationId);
reportSource.Parameters.Add("UserId", requestReport.UserId);
reportSource.Parameters.Add("ExecuteReport", true);
deviceInfo["OutputFormat"] = "PNG";
deviceInfo["DpiX"] = 192;
deviceInfo["DpiY"] = 192;
deviceInfo["Timeout"] = 300000;
deviceInfo["ThreadCulture"] = CultureInfo.CurrentCulture.Name;
try
{
CloseStreams();
string documentName = "ReportDocument";
var cts = new CancellationTokenSource(TimeSpan.FromMinutes(5));
bool result = reportProcessor.RenderReport("IMAGE", reportSource, deviceInfo, CreateStream, cts.Token, out documentName);
if (result)
{
var salesSummaryReport = new SalesSummaryDataOutput();
foreach (var stream in _streams)
{
byte[] imageData = ReadToEnd(stream);
string base64String = Convert.ToBase64String(imageData, 0, imageData.Length);
salesSummaryReport.ReportImages.Add(base64String);
}
CloseStreams();
return salesSummaryReport;
}
}
catch (Exception ex)
{
var salesSummaryReport = new SalesSummaryDataOutput();
salesSummaryReport.ReportImages.Add($"Error: {ex.Message}");
CloseStreams();
return salesSummaryReport;
}
return new SalesSummaryDataOutput();
}
Why does the cancellation happen immediately in IIS but not locally?
What could cause this intermittent behavior?
Are there specific IIS or Telerik configurations I'm missing?
Hi all -- I'm just starting to try to use the KendoReactFree components to see what the library is like. I'm starting with the Grid component -- I know it has both free and paid elements, but even in with its simplest configuration, I'm getting an error banner saying that I need a license:
License key missing for KendoReact v12.1.0. A license key is required for both paid and trial usage. Learn how to set up a license key.
See the browser console for a list of Premium features currently in use.
The message says that I can check the console for a list of Premium features in use, but the console just says I need a license -- no list of features. I'm using the sample code from your website:
This is the whole code:
import { Grid, GridColumn as Column } from '@progress/kendo-react-grid';
import products from './products';
export default function KendoGridPage() {
return (
<Grid data={products} />
);
}
Hi,
after installation of Telerik Reporting (with examples option checked) I got installed AdventureWorks database, but it is empty and I can't run any example report without data.
Where can I get backup of AdventureWorks database with data ?