Hi,
We're using version 2015.2.728.45 of Telerik UI for WPF and we have discovered a potential memory leak using JustTrace memory profiler (see attached document).
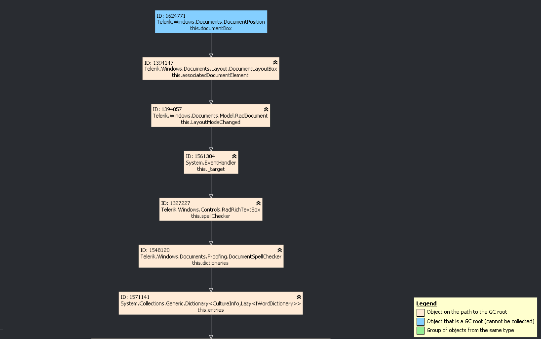
Could you please tell me if there is a known issue that could explain this behaviour of the Telerik.Windows.Documents.DocumentPosition retaining RadRichTextBox controls?
Thanks for your help,
Sébastien
