Set Toolbox Version
Starting with Q3 2010 we introduced the Toolbox Configuration utility. Its purpose is to choose which version of Telerik UI for WinForms to be populated in the Visual Studio’s Toolbox. The user can select among all versions of the suite that are currently on the machine and have been either installed or downloaded using the VS Extensions.
The Toolbox Configuration utility is relevant when using .NET Framework. For .NET Core or newer versions, please refer to NET Core Toolbox Version.
The Toolbox Configurator can be launched from the Telerik menu:

The user can make his selection using the dropdown menu which lists all versions discovered on the machine. When the Finish button is clicked Visual Studio will be restarted so that the changes can take effect.

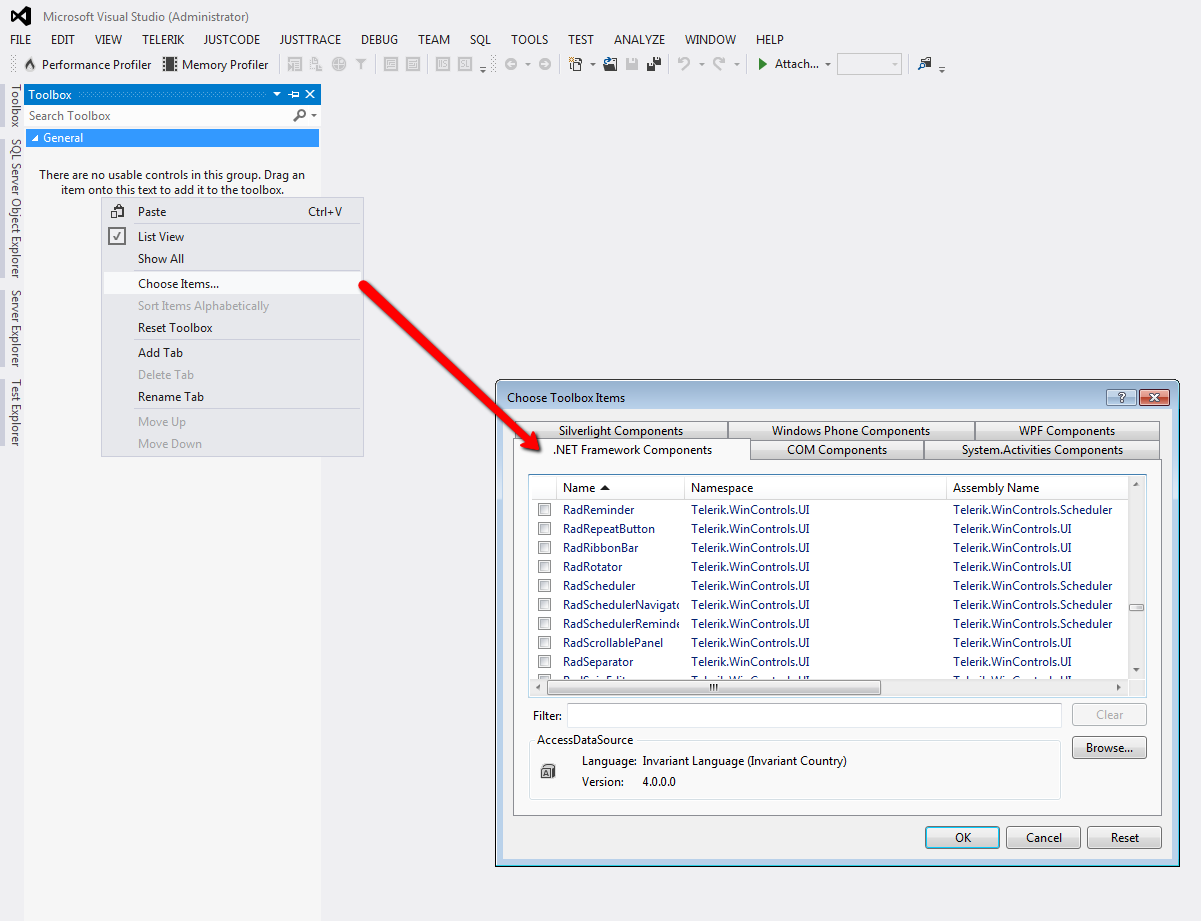
The Toolbox Configurator will overwrite the toolbox registration performed during installation. Additionally, the Toolbox Configurator registers the selected version of Telerik UI for WinForms in AssemblyFoldersEx. This makes them visible in the Add Reference dialog and Choose Toolbox Items dialog (accessible from the toolbox context menu).
