[Solved] Table without borders in Powerpoint

1 Answer 193 Views
.NET Framework Rendering Table
Glenn
Top achievements
Rank 1
Glenn asked on 18 Aug 2021, 02:42 PM

As the subject states i would like to create tables without borders in my pptx but no matter which settings i use for the borders in the Report Designer they always end up being black and 1pt thick.

Examples of different settings i tried out:

  • Border type None
  • Border thicknes to 0
  • Border color to white
  • ...

1 Answer, 1 is accepted

Sort by
0
Neli
Telerik team
answered on 23 Aug 2021, 08:24 AM

Hi Glenn,

You can remove the table borders by using ConditionalFormatting. Please, follow the steps below:

1. Mark all of the textboxes in the table;

2. From Properties, go to the CondotionalFormatting.

3. Set the Filter as follows:

Expression: =Rendereding.Format.Name

Operator: =

Value: ="PPTX"

4. Go to Style -> Edges -> set Width to be 0:

I also attached a sample report that demonstrates the approach.

Regards,
Neli
Progress Telerik

Brand new Telerik Reporting course in Virtual Classroom - the free self-paced technical training that gets you up to speed with Telerik and Kendo UI products. Check it out at https://learn.telerik.com/.
Glenn
Top achievements
Rank 1
commented on 25 Aug 2021, 09:57 AM

Hi Neli,

Thanks for the quick reply. This solution does not seem to work for us.

If I set the Style -> Edges -> Width to be 0 this is the result in PDF:

In PPTX the table still looks like this:

I attached the code for this table that gets created in the ***.designer.cs file in case that could help you in reproducing the problem.

 

Regards,

Glenn

Neli
Telerik team
commented on 30 Aug 2021, 08:08 AM

Hi Glen, 

Thank you for the provided code of the table. I need to know if somewhere you have set the ConditionalFormatting property of the table cells. In it, you will check the name of the Rendering Format and set the styling.

Glenn
Top achievements
Rank 1
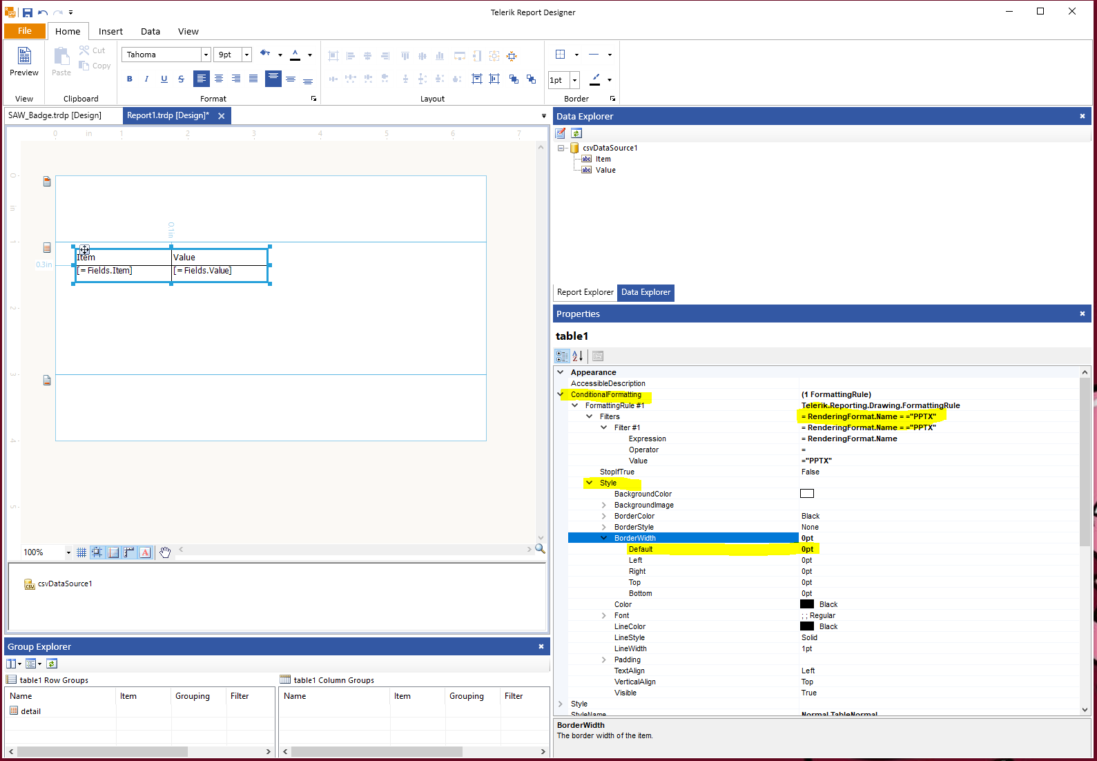
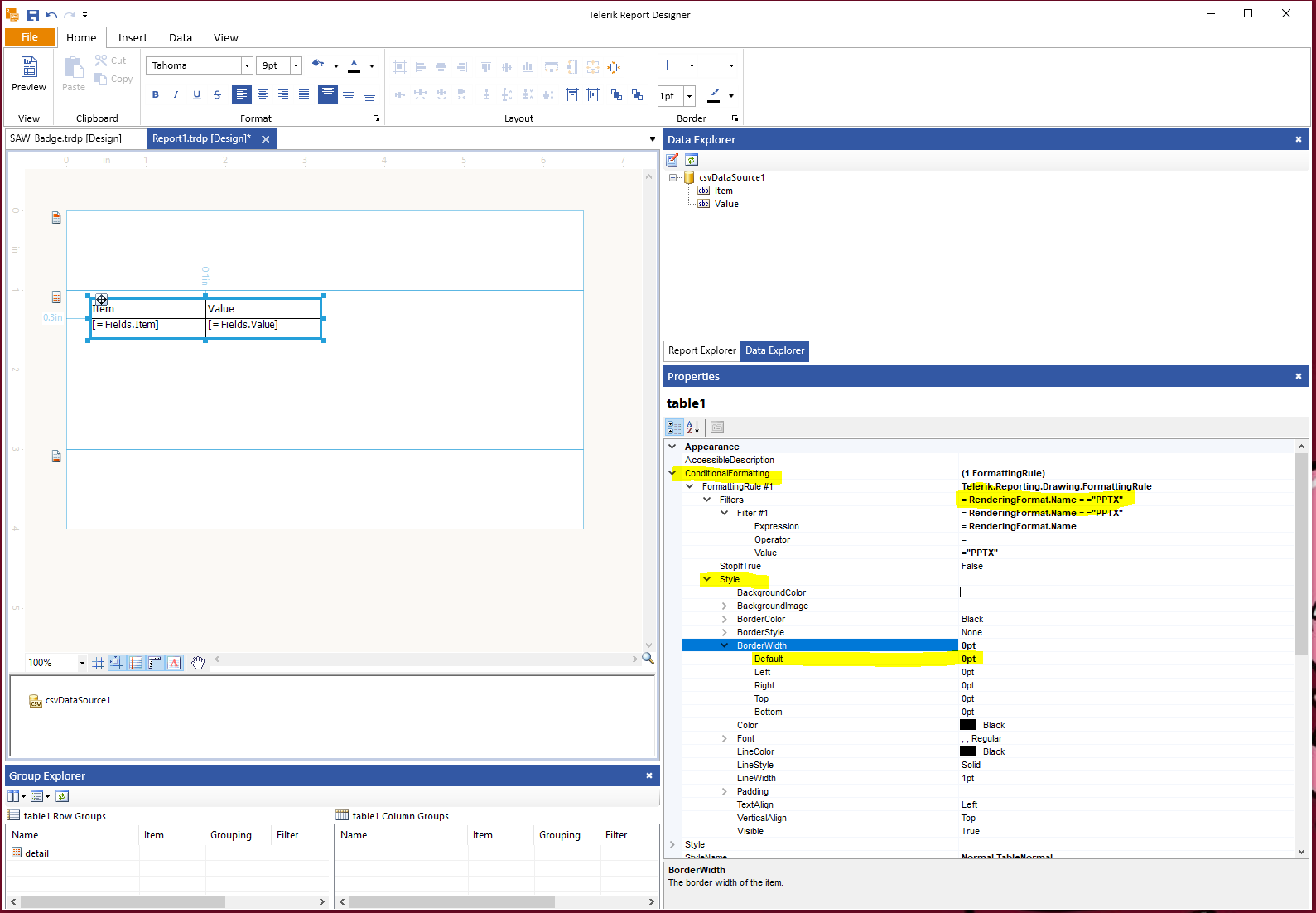
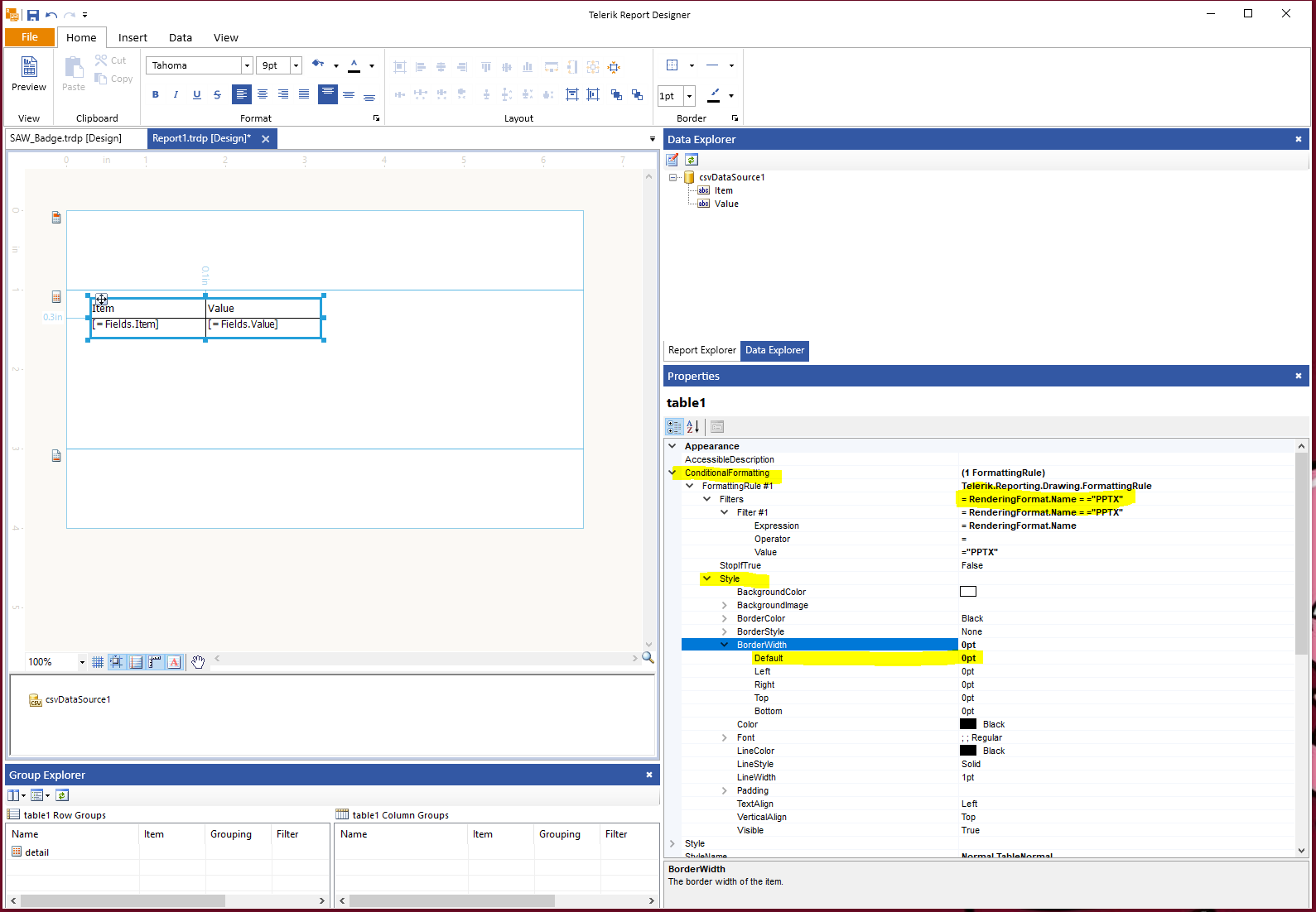
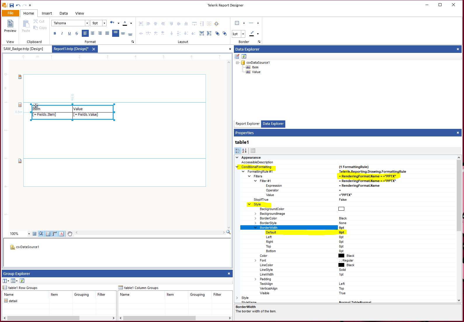
commented on 31 Aug 2021, 02:26 PM

Hi Neli,

Thanks for the quick reply. Here is an image of our settings at the moment. The result is the same as in the previous comment.

Kind regards Glenn

Neli
Telerik team
commented on 01 Sep 2021, 08:11 AM

Hi Glen, 

Is it possible to send me the whole report with some sample data, so I can test it on my end?

Glenn
Top achievements
Rank 1
commented on 06 Sep 2021, 09:35 AM

Hi Neli,

 

I tried my best to figure out a way to send you some sample data and the whole report but could not figure one out.
Is it maybe possible to set up an online meeting so you can watch along on my computer and we can hopefully figure out together what i am doing wrong.

Kind regards,

Glenn

Dimitar
Telerik team
commented on 09 Sep 2021, 08:17 AM

Hi Glen,

Our Remote Web sessions and Phone call sessions are reserved for our DevCraft Ultimate customers - check our Support Plans page. Maybe you can consider upgrading your plan?

Could you please share what issues you have faced with sending us the report? Did you get any errors/warnings while trying to attach the files to your reply? We would like to hear any feedback you may have so that we can improve this in the future.

I imagine you may have had issues with sending the files because of a sizing issue. Try attaching only the .CS, .DESIGNER.CS and .RESX files for the report. You may also export a very small subset of the data to CSV and attach it as a CSV file or put it inside the report through a CsvDataSource.

If you are unable to send even those files, create a ticket thread and I will provide you with an alternative solution for sending me the whole project through our SFTP server.

Tags
.NET Framework Rendering Table
Asked by
Glenn
Top achievements
Rank 1
Answers by
Neli
Telerik team
Share this question
or