3 Answers, 1 is accepted
Hello Ravi,
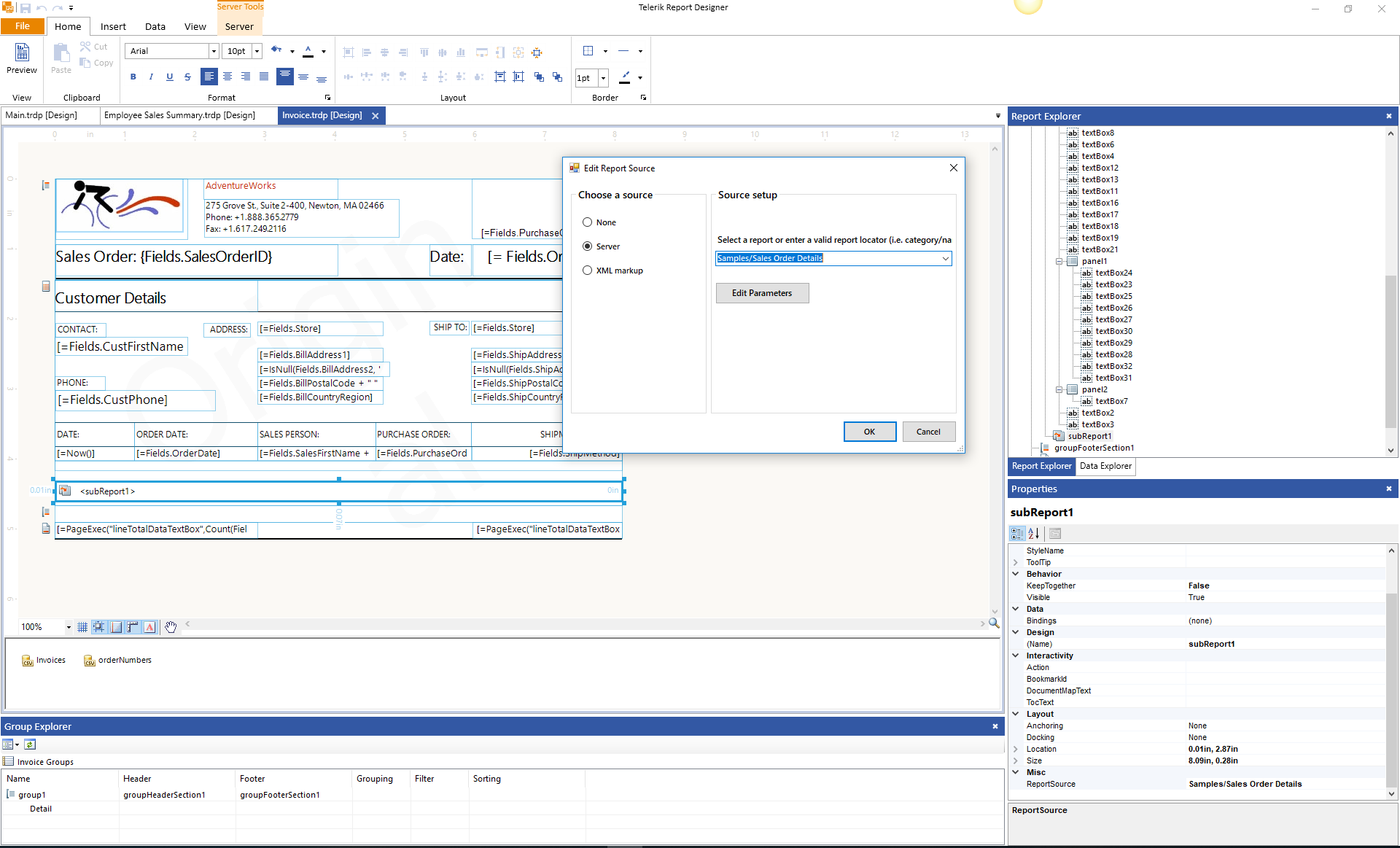
If you would like to use a report from the Report server as a report source of the SubReport item, you need to specify it as follows:
Category/ ReportName
For example Samples/Sales Order Details.
You can also check the initially added reports when you install the Report Server. Sales Order Details contains a subreport. When you download it you can see how the report source is set. Please, take a look at the attached screenshot for additional reference.
Please, test and let me know if you need further assistance.
Regards,
Neli
Progress Telerik

Hi
I do not seem to have that report and I am on Version: 4.1.18.620.
So I tried using this URL
/Monthly%20Reports/Monthly%20CDR%20Report%20Excel
And it is still having the cannot be found error.
An error has occurred while processing SubReport 'subReport1':
'/Monthly%20Reports/Monthly%20CDR%20Report%20Excel' report cannot be found.
Hello Ravi,
The error indicates that the subreport cannot be found. Make sure that you set the ReportSource property of the SubReport item. Subreports need to be uploaded to Report Server using the same approach as for uploading master reports. Reports that are already published on the server can be specified in SubReport item's ReportSource property by URI with the following syntax: Category/ ReportName.
For more details, check Working with Report Server Reports.
If the issue is not solved, send us screenshots of the report source setting.
Regards,
Neli
Progress Telerik