This is a migrated thread and some comments may be shown as answers.

[Solved] Rad Scheduler Templates

3 Answers 139 Views
Scheduler
This is a migrated thread and some comments may be shown as answers.
Gary
Top achievements
Rank 1
Gary asked on 18 Aug 2008, 01:45 PM
Could someone please point me in the direction of a working example of a RadScheduler project that uses the templated insert and edit controls. The example given on this site has allthe components there Ie the Aspx markup, the c# code, css classes etc but when I put it together as a project it just doesn't work.

It doesn't know what the <%@ Register TagPrefix="sds" Namespace="Telerik.Web.SessionDS" %> namespace  is and i can find no other reference to it. All I need is a working example

Thanks

gary

3 Answers, 1 is accepted

Sort by
0
Peter
Telerik team
answered on 18 Aug 2008, 02:57 PM
Hello Gary,

You can find a working example in your local installation of Telerik controls for ASP.NET AJAX. You can replace the session datasource with any datasource you like. For example SqlDataSource or AccessDataSource.

Let us know if you need further assistance.


All the best,
Peter
the Telerik team

Check out Telerik Trainer, the state of the art learning tool for Telerik products.
0
Gary
Top achievements
Rank 1
answered on 18 Aug 2008, 03:45 PM
Hi

Thanks for that nudge in the right direction. I note though that the example is the one on the onlines demos page that I am already looking at.

The declarations at the top of the page include

<%

@ Register TagPrefix="qsf" TagName="Header" Src="~/Common/Header.ascx" %>

<%

@ Register TagPrefix="qsf" TagName="HeadTag" Src="~/Common/HeadTag.ascx" %>

<%

@ Register TagPrefix="qsf" TagName="Footer" Src="~/Common/Footer.ascx" %>

But I cannot find theses controls to include in the project.

Also do the statements in the markup bind to eg <%# Eval("AppointmentType.Text") %>"

Where is AppointmentType comming from?

Thanks

Gary

0
Peter
Telerik team
answered on 19 Aug 2008, 11:54 AM
Hello Gary,

Header.ascx, HeadTag.ascx and Footer.ascx are common user controls for the online examples. You don't need them for your project. 

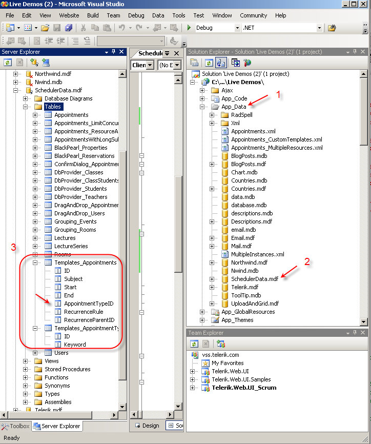
AppointmentType is a resource and it comes from the Templates_AppointmetnType data table. The connection to each appoitnment is established via the AppoitmentTypeID field. Please, refer to the attached screenshot for more details.

Feel free to contact us if you have any other questions.


Best wishes,
Peter
the Telerik team

Check out Telerik Trainer, the state of the art learning tool for Telerik products.
Tags
Scheduler
Asked by
Gary
Top achievements
Rank 1
Answers by
Peter
Telerik team
Gary
Top achievements
Rank 1
Share this question
or