Hi
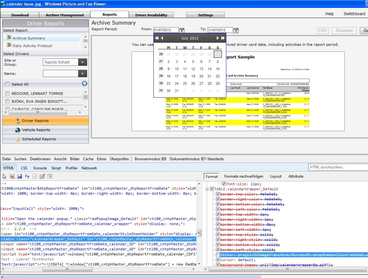
I am having some issue with rad date picker
for all the clients it is working fine but on one customer machine windows 7 64 bit german OS on IE 9 (32 bit,64 bit )
it becomes tranparent ( screen shots attached )
by changing one property vai developrs Tool it is working fine ( screen shots attached )
please see the attched document and suggest what should i do
1. Is there any changes taht can be done on client machine so that it will work
2.or this can be changed from server code
I am having some issue with rad date picker
for all the clients it is working fine but on one customer machine windows 7 64 bit german OS on IE 9 (32 bit,64 bit )
it becomes tranparent ( screen shots attached )
by changing one property vai developrs Tool it is working fine ( screen shots attached )
please see the attched document and suggest what should i do
1. Is there any changes taht can be done on client machine so that it will work
2.or this can be changed from server code
5 Answers, 1 is accepted
0
Hi Murari,
I reviewed the provided screenshots and we actually do not have such a class in the RadDatePicker control for ASP .Net Ajax. Could you please let me know which version of the controls are you using?
Also sharing your markup as well as the related code behind will help us further investigate on the issue and provide more to-the-point answer.
All the best,
Maria Ilieva
the Telerik team
I reviewed the provided screenshots and we actually do not have such a class in the RadDatePicker control for ASP .Net Ajax. Could you please let me know which version of the controls are you using?
Also sharing your markup as well as the related code behind will help us further investigate on the issue and provide more to-the-point answer.
All the best,
Maria Ilieva
the Telerik team
If you want to get updates on new releases, tips and tricks and sneak peeks at our product labs directly from the developers working on the RadControls for ASP.NET AJAX, subscribe to their blog feed now.
0
Ravi
Top achievements
Rank 1
answered on 13 Jul 2012, 10:59 AM
On behalf of Murari i am sending the code. Because we have massive lines of code, we are sending only the code related with RadPicker. The problem is user specfic and started as the page and controls get loaded.
<td style="VERTICAL-ALIGN: top; WIDTH: 20%" valign="top" align="left"> <asp:Label id="lblFrom" runat="server" Font-Bold="False" CssClass="SiteLabels"></asp:Label> <radCln:RadDatePicker style="VERTICAL-ALIGN: top" id="dtpReportFromDate" runat="server" Width="55%" AutoPostBack="True" OnSelectedDateChanged="dtpReportFromDate_SelectedDateChanged" Culture="(Default)" EnableTyping="False"> <Calendar FastNavigationStep="12"></Calendar> <ClientEvents OnDateSelected="ValidateReportDate"></ClientEvents> <DateInput AutoPostBack="True" ReadOnly="True" Skin=""></DateInput> </radCln:RadDatePicker> </td> <td style="WIDTH: 20%" valign="top" align="left"> <asp:Label id="lblTo" runat="server" Font-Bold="False" CssClass="SiteLabels"></asp:Label> <radCln:RadDatePicker style="VERTICAL-ALIGN: top" id="dtpReportToDate" runat="server" Width="55%" AutoPostBack="True" OnSelectedDateChanged="dtpReportToDate_SelectedDateChanged" Culture="(Default)" EnableTyping="False"> <Calendar FastNavigationStep="12"></Calendar> <ClientEvents OnDateSelected="ValidateReportDate"></ClientEvents> <DateInput AutoPostBack="True" ReadOnly="True" Skin=""></DateInput> </radCln:RadDatePicker> </td>
protected void Page_Load(object sender, EventArgs e)
{
dtpReportFromDate.PopupButton.ToolTip = ResourceHandler.GetValue("datePopup", strCulture);
dtpReportToDate.PopupButton.ToolTip = ResourceHandler.GetValue("datePopup", strCulture);
CultureInfo cCalenderCulture = Common.GetISO8601CalenderCultureInfo(strCulture);
dtpReportFromDate.Culture = cCalenderCulture;
dtpReportToDate.Culture = cCalenderCulture;
}
0
Ravi
Top achievements
Rank 1
answered on 16 Jul 2012, 09:32 AM
Version of RadCalander is 2.2.4.0
0
Hello Ravi,
Please note that you are using the old classic RadControls which are no longer supported and are does not tested for newer browser as IE9. Please upgrade your application to the latest official release of RadControls for ASP .Net Ajax and verify if the problem still persists.
Kind regards,
Maria Ilieva
the Telerik team
Please note that you are using the old classic RadControls which are no longer supported and are does not tested for newer browser as IE9. Please upgrade your application to the latest official release of RadControls for ASP .Net Ajax and verify if the problem still persists.
Kind regards,
Maria Ilieva
the Telerik team
If you want to get updates on new releases, tips and tricks and sneak peeks at our product labs directly from the developers working on the RadControls for ASP.NET AJAX, subscribe to their blog feed now.
0
Hello Ravi,
Please note that you are using the old classic RadControls which are no longer supported and are does not tested for newer browser as IE9. Please upgrade your application to the latest official release of RadControls for ASP .Net Ajax and verify if the problem still persists.
Kind regards,
Maria Ilieva
the Telerik team
Please note that you are using the old classic RadControls which are no longer supported and are does not tested for newer browser as IE9. Please upgrade your application to the latest official release of RadControls for ASP .Net Ajax and verify if the problem still persists.
Kind regards,
Maria Ilieva
the Telerik team
If you want to get updates on new releases, tips and tricks and sneak peeks at our product labs directly from the developers working on the RadControls for ASP.NET AJAX, subscribe to their blog feed now.