This is a migrated thread and some comments may be shown as answers.

[Solved] Issue with Telerik Report Viewer

24 Answers 1899 Views
General Discussions
This is a migrated thread and some comments may be shown as answers.
Haythem
Top achievements
Rank 1
Haythem asked on 06 Feb 2014, 01:12 PM
Hello,
I wanted to use silverlight report viewer inside my silverlight application so i followed this telerik video Telerik demo video
I tried also tu run the demo of telerik reporting i have on my computer but i had the error pasted in issue.png image saying "could not load type telerik.windows.controls.TrialKeyAssemblyResolver from assembly telerik.windows.controls...."
here is my Web.config file attached and my ReportService.svc contains this chain :

1.<%@ServiceHost Service="Telerik.Reporting.Service.ReportService, Telerik.Reporting.Service, Version=7.2.13.1016, Culture=neutral, PublicKeyToken=A9D7983DFCC261BE" %>


My telerik version is RadControlsFor Silverlight Q3 2013 version 2013.3.1204.1050
and i installed Talerik Reporting Q3 2013 version 7.2.13.1016

What can i do please i need your help..
Waiting forward for your answer

Cordially,
KAROUI Haythem

24 Answers, 1 is accepted

Sort by
0
Daní
Top achievements
Rank 1
answered on 06 Feb 2014, 11:11 PM
Hi, I'm having similar issue with WPF application. I have updated all telerik products today (Q3 2013 SP1)
0
Daní
Top achievements
Rank 1
answered on 06 Feb 2014, 11:47 PM
After closing and launching Visual Studio again error disappeared, however, at runtime I'm getting following exception:

A first chance exception of type 'System.IO.FileLoadException' occurred in Telerik.ReportViewer.Wpf.dll

Additional information: Could not load file or assembly 'Telerik.Windows.Controls, Version=2013.3.1016.40, Culture=neutral, PublicKeyToken=5803cfa389c90ce7' or one of its dependencies. The located assembly's manifest definition does not match the assembly reference. (Exception from HRESULT: 0x80131040)

It looks like Telerik.ReportViewer.WPF.dll depends on Telerik.Windows.Controls dll targeting .Net 4.0. My application targets .Net 4.5 framework and current Telerik's dlls version i'm using is 2013.3.1016.45.




0
Stef
Telerik team
answered on 10 Feb 2014, 10:09 AM
Hello,

@Dani: For each major Q release the WPF ReportViewer is built against the WPF assemblies shipped with our local demos(the major version for the Q of the UI for WPF suite), so it can be used even without purchased Telerik UI for WPF suite.
If you have both products and intend to use greater version of the WPF assemblies, you need to add binding redirects as illustrated in the How to: Add report viewer to a WPF application help article.

@KAROUI: Please test to run the UI for Silverlight Upgrade Wizard and verify there are no left references to Silverlight version 2013.2.611.1050.

Regards,
Stef
Telerik

New HTML5/JS REPORT VIEWER with MOBILE AND TOUCH SUPPORT available in Telerik Reporting Q3 2013! Get the new Reporting version from your account or download a trial.

0
Joel
Top achievements
Rank 1
Iron
answered on 24 Feb 2014, 06:57 AM
<dependentAssembly>
  <assemblyIdentity name="Telerik.Windows.Controls" culture="neutral" publicKeyToken="5803cfa389c90ce7"/>
  <bindingRedirect oldVersion="0.0.0.0-65535.65535.65535.65535" newVersion="2013.3.1316.40"/>
</dependentAssembly>
<dependentAssembly>
  <assemblyIdentity name="Telerik.Windows.Controls.Input" culture="neutral" publicKeyToken="5803cfa389c90ce7"/>
  <bindingRedirect oldVersion="0.0.0.0-65535.65535.65535.65535" newVersion="2013.3.1316.40"/>
</dependentAssembly>
<dependentAssembly>
  <assemblyIdentity name="Telerik.Windows.Controls.Navigation" culture="neutral" publicKeyToken="5803cfa389c90ce7"/>
  <bindingRedirect oldVersion="0.0.0.0-65535.65535.65535.65535" newVersion="2013.3.1316.40"/>
</dependentAssembly>

I have redirect all assemblies as shown above. 
However, when i tried to drag and drop the ReportViewer control to the User Control, this error message appear:
Cannot create an instance of "ReportViewer". (see attach picture).

I have installed Telerik Reporting Q3 2013 SP1 version 7.2.14.127

Have i missed out anything?

0
Stef
Telerik team
answered on 25 Feb 2014, 08:05 PM
Hi Joel,

Note that these are run-time settings and VS2010 fails to recognize them at design-time. If this is not the case, check if the project where the viewer is used has applied binding redirects. If you are using VS 2013, you can use the new Automatic Binding Redirection feature.

Regards,
Stef
Telerik

New HTML5/JS REPORT VIEWER with MOBILE AND TOUCH SUPPORT available in Telerik Reporting Q3 2013! Get the new Reporting version from your account or download a trial.

0
Joel
Top achievements
Rank 1
Iron
answered on 26 Feb 2014, 07:31 AM
I am not quite sure what you mean by "Note that these are run-time settings and VS2010 fails to recognize them at design-time"
I am using VS2010. 
Here is what happen:
1) I have created a skeleton WPF project.
2) Add the binding redirect in App.Config.
3) Drag and Drop the Report Viewer from the toolbox to MainWindow.xaml. 
4) It throws the error i mentioned above.
0
Stef
Telerik team
answered on 27 Feb 2014, 05:41 PM
Hello Joel,

This is a known issue with Vs2010 logged in our system for investigation. Running the project with the applied assembly redirection will not cause the error.

You can also switch to VS2012+, where the designer loads the viewer correctly.

Regards,
Stef
Telerik

New HTML5/JS REPORT VIEWER with MOBILE AND TOUCH SUPPORT available in Telerik Reporting Q3 2013! Get the new Reporting version from your account or download a trial.

0
Joel
Top achievements
Rank 1
Iron
answered on 28 Feb 2014, 01:04 AM
Hi Stef,

  You said this is a known issue with VS2010 and yet at the same time mention "Running the project with the applied assembly redirection WILL NOT cause the error."
  Have i done something or this is a known issue?

  Bottom line is i must be able to drag & drop the ReportViewer into the xaml desinger page.
  Unfortunately i am not switching to other VS version anytime soon.
  
  As of this writing, i am downloading the latest Q1 2014 update. Keeping my finger cross it will eventually works.

0
Nasko
Telerik team
answered on 04 Mar 2014, 05:29 PM
Hello Joel,

Dragging and dropping the Report Viewer into the XAML designer window in Visual Studio 2010 will cause the described error. This is a known issue and is already logged in our system for further investigation and improvement.

Although you may not be able to drag and drop the Report Viewer into the XAML designer in VS2010, you can achieve the same result by manually inserting the required XAML code to add the viewer to the WPF window. For additional details please refer to the code snippets in the How to: Add report viewer to a WPF application help article, and the examples installed on your machine inside C:\Program Files (x86)\Telerik\Reporting <version>\Examples.

Regards,
Nasko
Telerik

DevCraft Q1'14 is here! Join the free online conference to see how this release solves your top-5 .NET challenges. Reserve your seat now!

0
Joel
Top achievements
Rank 1
Iron
answered on 05 Mar 2014, 12:54 PM
Unfortunately it is still not working. 
I receive a "Cannot create an instance of ReportViewer" error message.

Could not load file or assembly 'Telerik.Windows.Controls, Version=2013.3.1202.40, Culture=neutral, PublicKeyToken=5803cfa389c90ce7' or one of its dependencies. The system cannot find the file specified.
   at Telerik.ReportViewer.Wpf.ReportViewer.UnlockTrialControls()
   at Telerik.ReportViewer.Wpf.ReportViewer..cctor()

Please see screenshot.
0
Nasko
Telerik team
answered on 10 Mar 2014, 09:50 AM
Hello Joel,

Since the issue is still not resolved, it would be of great help for us if you open a support ticket, where you can zip and attach a sample project exhibiting the described issue. Once we review it, we would be able to provide you with more information.

Regards,
Nasko
Telerik

DevCraft Q1'14 is here! Watch the online conference to see how this release solves your top-5 .NET challenges. Watch on demand now.

0
Joel
Top achievements
Rank 1
Iron
answered on 10 Mar 2014, 11:10 AM
Support ticket ID: 796415 created.
0
Dieter
Top achievements
Rank 1
answered on 12 Mar 2014, 07:53 AM
Hello, 

i have the same Problem. How can i solve it?

Regards

Dieter
0
Nasko
Telerik team
answered on 12 Mar 2014, 05:13 PM
Hello Dieter,

If the provided suggestions earlier in this thread do not help you may try to install the latest internal build of Telerik Reporting (Q1 2014, version 8.0.14.311), which is built against UI for WPF Q1 2014. Then with UI for WPF Q1 2014 you won't need to use binding redirects and you will be able to copy all of the needed resources for the viewer directly from the C:\Program Files (x86)\Telerik\Reporting Q1 2014\Wpf\Themes folder and the viewer should work correctly.

In case the Report Viewer shows a blank window please follow the The WPF/Silverlight report viewer is blank after upgrading from version prior to Q1 2014 to Q1 2014 or later KB article.

Regards,
Nasko
Telerik
 

DevCraft Q1'14 is here! Watch the online conference to see how this release solves your top-5 .NET challenges. Watch on demand now.

 
0
Dieter
Top achievements
Rank 1
answered on 18 Mar 2014, 09:27 AM
Thanks for reply now it will work great.

Kind Regards

0
Fredi
Top achievements
Rank 1
answered on 25 Mar 2014, 02:01 PM
Hi there, I'm also facing the same problem with the original poster, but I'm using  VS2012. So are there any official fix/work around on this issue?
0
KS
Top achievements
Rank 1
answered on 25 Mar 2014, 05:52 PM
Hi,

Run the Upgrade Wizard for Reporting and SL and see if versions are synchronized.
How to: Add report viewer to a Silverlight application

-KS
0
Fredi
Top achievements
Rank 1
answered on 26 Mar 2014, 01:08 PM
Hi there KS, 
The version are synced up yesterday.

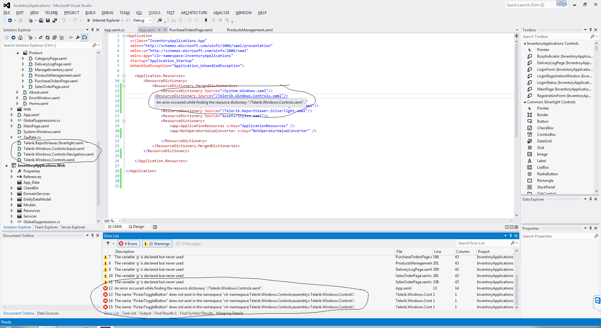
I tried to follow that tutorial, but I got stuck with the attached error. 

Any idea? I've been stuck for 24 hours now
0
Stef
Telerik team
answered on 26 Mar 2014, 02:03 PM
Hello Fredi,

The error indicates mismatch in the used XAML files and NoXAML binaries in the project.

If Telerik Reporting and Telerik UI for Silverlight assemblies versions are synchronized at your side. Please double-check if the Telerik.ReportViewer.Silverlight.xaml is updated from the Telerik Reporting product folder, and the rest XAML files are taken from the Telerik UI for Silverlight product folder for the referenced versions of the product.

For more details, please test the solution described in the http://www.telerik.com/support/kb/reporting/details/the-wpf-silverlight-report-viewer-is-blank-after-upgrading-from-version-prior-to-q1-2014-to-q1-2014-or-later KB article.

If you need further help, feel free to open a support ticket and send us the problematic project to check its settings.

Regards,
Stef
Telerik
 

Build cross-platform mobile apps using Visual Studio and .NET. Register for the online webinar on 03/27/2014, 11:00AM US ET.. Seats are limited.

 
0
AMIT
Top achievements
Rank 1
answered on 01 Jul 2015, 10:25 PM

I am working in Support Project. Project was developed on 2013 - 2014 with Telerik Reporting DLL 7.2.14.127 , Q3 2013 SP1 . Now I need to Install same version Report Viewer tool to modify some report but I am not able to download same trail Version. Once I am trying from Internet, "Telerik_Reporting_Trial_Installer_Q2_2015" will Install every time. please help me on this. I am in the process to get the Telerik License, so Please let me know if we get the license then we can download and Install previous version or we should Upgrade the application with Latest telerik Reporting DLL's .

 

Kindly help to provide this Information.

0
Nasko
Telerik team
answered on 03 Jul 2015, 10:24 AM
Hello AMIT,

The trial version of Telerik Reporting is used for demonstration and test purposes only. Thus, we provide only the latest version for download.
Once you obtain a valid Telerik Reporting license, you will be able to download previous versions of Telerik Reporting, including Q3 2013 SP1.

In case you decide to modify older reports with the latest version of Telerik Reporting, you will need to run the Upgrade Wizard first to upgrade all of the reports and project references to the latest version.

Regards,
Nasko
Telerik
Do you want to have your say when we set our development plans? Do you want to know when a feature you care about is added or when a bug fixed? Explore the Telerik Feedback Portal and vote to affect the priority of the items
0
AMIT
Top achievements
Rank 1
answered on 07 Jul 2015, 03:36 AM
Thanks for the Response!
0
Amit
Top achievements
Rank 1
answered on 20 Jul 2015, 09:43 PM

Hi Nasko,

 Now I got the Telerik License and working on Telerik Chart. We are facing one Issue and could not able to resolve. We are playing with Telerik Graph Control and using Chart type "Line with Marker". Issue is once will prepare the graph on PDF, lines and number are overlapping with each other (See attached Screenshot). Please let me know if any property available in Telerik to resolve this Issue.

 

Thanks for your help in advance.

0
Nasko
Telerik team
answered on 23 Jul 2015, 02:24 PM
Hello Amit,

Check this reply from my colleague to your question. In case you have additional questions, please post in the other forum thread or open a new support ticket.

Regards,
Nasko
Telerik
Do you want to have your say when we set our development plans? Do you want to know when a feature you care about is added or when a bug fixed? Explore the Telerik Feedback Portal and vote to affect the priority of the items
Tags
General Discussions
Asked by
Haythem
Top achievements
Rank 1
Answers by
Daní
Top achievements
Rank 1
Stef
Telerik team
Joel
Top achievements
Rank 1
Iron
Nasko
Telerik team
Dieter
Top achievements
Rank 1
Fredi
Top achievements
Rank 1
KS
Top achievements
Rank 1
AMIT
Top achievements
Rank 1
Amit
Top achievements
Rank 1
Share this question
or