This is a migrated thread and some comments may be shown as answers.

[Solved] Ie8 Open my website slow.

1 Answer 143 Views
General Discussions
This is a migrated thread and some comments may be shown as answers.
วรวุฒิ
Top achievements
Rank 2
วรวุฒิ asked on 08 Oct 2009, 07:15 PM
I build my project with almost RadControls for ASP.NET Ajax tools . I understand ie8 have javascript checking method to take slow appication.You can suggestion me to improve the performance for my website with IE8?
(I try to disable viewstate radcompression, and remove almost exclude javascript file but still slow.)

Demo website (You can try to change left menu to test response time of this page compare with 2 browser IE8,FF etc.)
(FF 5 sec for response time but  IE8 over 15 sec test on my machine)
http://www.itorderonline.com/Default.aspx?pageid=3&CAG_ID=172

Thanks for your help


1 Answer, 1 is accepted

Sort by
0
Veselin Vasilev
Telerik team
answered on 09 Oct 2009, 08:59 AM
Hello Worawut,

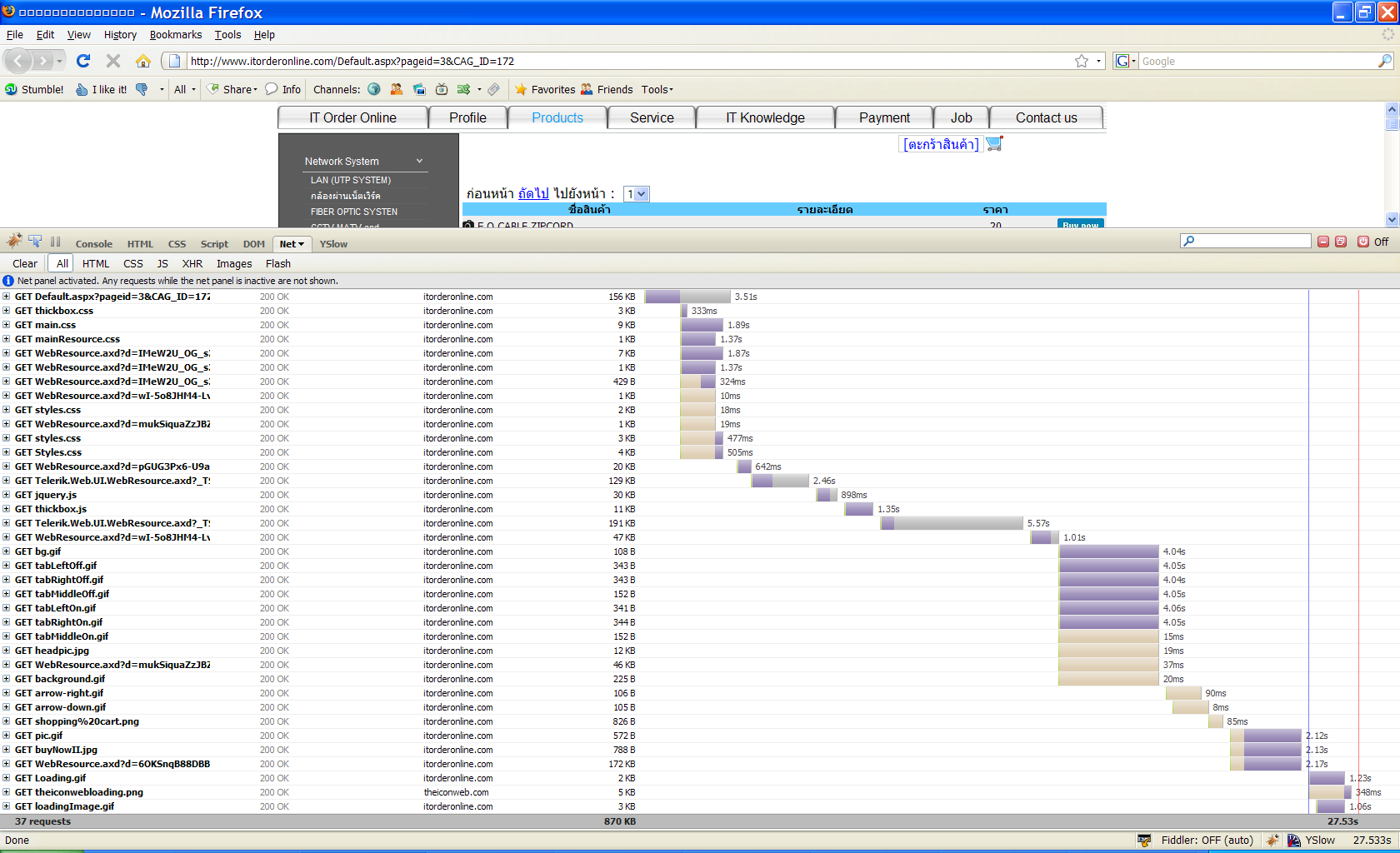
Actually it runs slowly in Firefox as well - 27.5 seconds when I tried it with Firebug.
Here is the graph:



As you see to load a small image like bg.gif or tabLeftOff.gif takes 4 seconds. This means a heavy loaded web server or slow connection to it.
I noticed that the combined web resources (Telerik.Web.UI.WebResource.axd requests) are not compressed.
The handler checks whether the requesting browser supports compression and if the Accept-Encoding http header contains "gzip" or "deflate". Could it be some firewall issue? There is a known problem with some firewalls stripping the Accept-encoding header. Please check this topic for details.

In addition you can check our Top Performance page.

Sincerely yours,
Veselin Vasilev
the Telerik team

Instantly find answers to your questions on the new Telerik Support Portal.
Watch a video on how to optimize your support resource searches and check out more tips on the blogs.
Tags
General Discussions
Asked by
วรวุฒิ
Top achievements
Rank 2
Answers by
Veselin Vasilev
Telerik team
Share this question
or