Hi,
I'm wondering if there is a way to disable all RadComboBox expand and collapse animation without having to go to each one and setting it manually the ExpandAnimation-Type and CollapseAnimation-Type. I'm trying to optimize my client side rendering and it seems a lot of my rending time is because of these built in Telerik javascripts like updatePosition and _initializeAnimation. I would like to turn them all of the easiest way.
Thanks,
Gilbert
I'm wondering if there is a way to disable all RadComboBox expand and collapse animation without having to go to each one and setting it manually the ExpandAnimation-Type and CollapseAnimation-Type. I'm trying to optimize my client side rendering and it seems a lot of my rending time is because of these built in Telerik javascripts like updatePosition and _initializeAnimation. I would like to turn them all of the easiest way.
Thanks,
Gilbert
9 Answers, 1 is accepted
0
Gilbert
Top achievements
Rank 1
answered on 22 Jul 2010, 03:15 PM
Aftering profiling some more I've noticed it's not only the animation that is lagging my page but all the javascripts that were call/added to the ComboBox on its initialization. Most of the running time spent seems to be coming from Function._validateParams, Function._validateParameters which looks to be from Ajax when I searched for it. I know this is telerik ASP.NET Ajax controls, but is there a way to remove all these javascript from the load and just render a normal dropdown? I see that there is an AccessibilityMode option for browers without javascript enabled, what about one where I want to render a dropdown without JS but have javascript enabled?
Just want to see if I can still do this with telerik ajax controls. Replacing all the current RadComboBoxes to regular dropdownlist will take awhile.
Thanks,
Gilbert
Just want to see if I can still do this with telerik ajax controls. Replacing all the current RadComboBoxes to regular dropdownlist will take awhile.
Thanks,
Gilbert
0
Hi Gilbert,
You can create ASP.NET theme and set CollapseAnimation-Type and ExpandAnimation-Type properties for RadComboBox to "None".
Regarding the second question - unfortunately the javascript referenced cannot be removed as they're needed for the combobox to work properly.
Regards,
Yana
the Telerik team
You can create ASP.NET theme and set CollapseAnimation-Type and ExpandAnimation-Type properties for RadComboBox to "None".
Regarding the second question - unfortunately the javascript referenced cannot be removed as they're needed for the combobox to work properly.
Regards,
Yana
the Telerik team
Do you want to have your say when we set our development plans?
Do you want to know when a feature you care about is added or when a bug fixed?
Explore the
Telerik Public Issue Tracking
system and vote to affect the priority of the items
0
Lenny_shp
Top achievements
Rank 2
answered on 26 Oct 2010, 03:57 PM
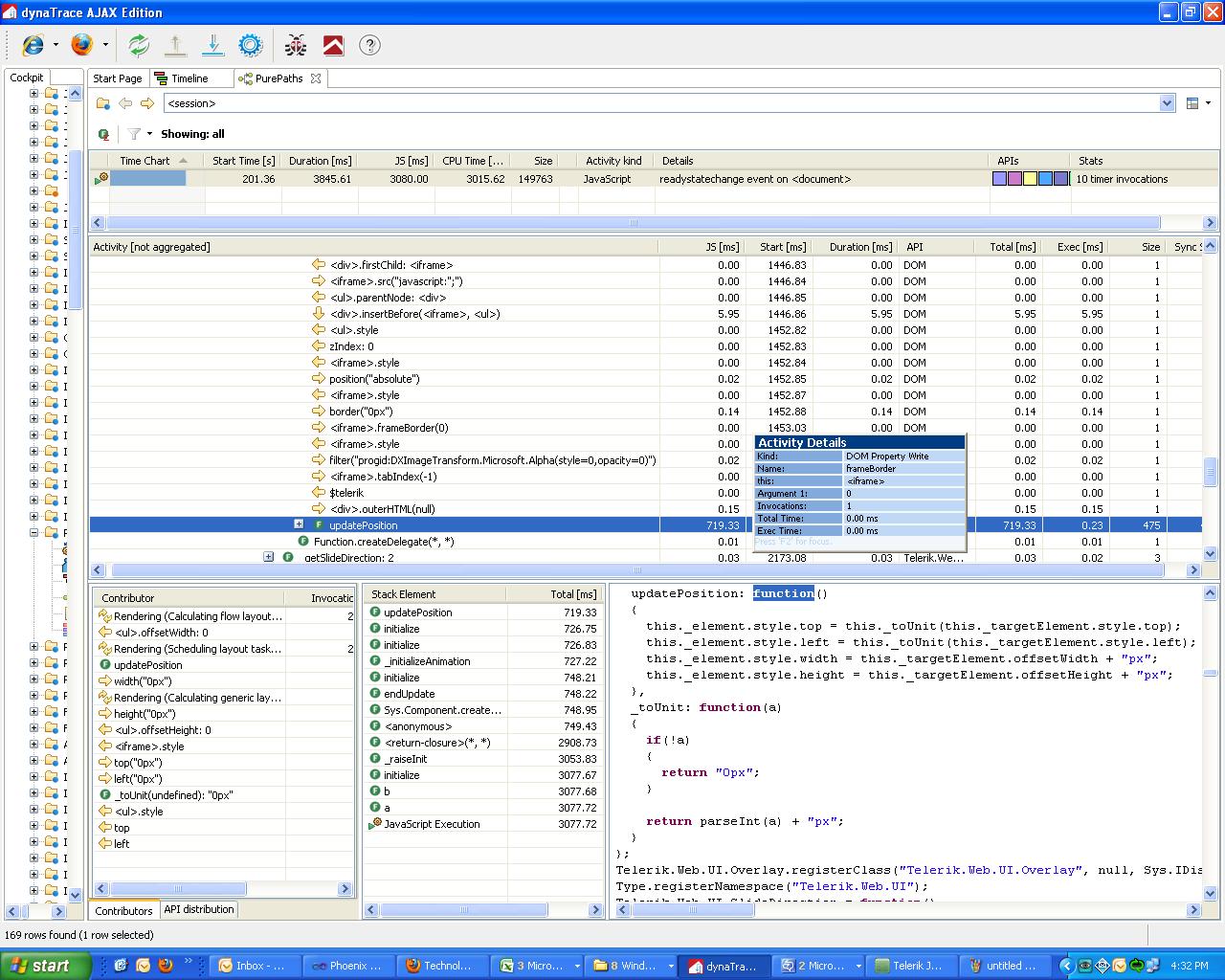
2010.2.809.35 using Dynatrace for profiling,
1) Rendering of RadCombo: calling _initializeAnimation function (75 times). I set both animations to None, but time in this function is still high.
2) Calculating grid dimensions (_initializeDimensions) for scrolling.
0
Hi Lenny_shp,
I've logged this issue in RadComboBox and hopefully it will be fixed soon. Thank you for reporting this, I've updated your points.
Can you give us more details about RadGrid issue?
Regards,
Yana
the Telerik team
I've logged this issue in RadComboBox and hopefully it will be fixed soon. Thank you for reporting this, I've updated your points.
Can you give us more details about RadGrid issue?
Regards,
Yana
the Telerik team
Do you want to have your say when we set our development plans?
Do you want to know when a feature you care about is added or when a bug fixed?
Explore the
Telerik Public Issue Tracking
system and vote to affect the priority of the items
0
srinivasan pn
Top achievements
Rank 1
answered on 21 Dec 2011, 10:46 PM
This issue is a killer issue and mostly its called on every control initialize. Any workaround would be appreciated for version 2011.1.315.40
updatePosition: function()
{
this._element.style.top = this._toUnit(this._targetElement.style.top);
this._element.style.left = this._toUnit(this._targetElement.style.left);
this._element.style.width = this._targetElement.offsetWidth + "px";
this._element.style.height = this._targetElement.offsetHeight + "px";
},
Please respond back
updatePosition: function()
{
this._element.style.top = this._toUnit(this._targetElement.style.top);
this._element.style.left = this._toUnit(this._targetElement.style.left);
this._element.style.width = this._targetElement.offsetWidth + "px";
this._element.style.height = this._targetElement.offsetHeight + "px";
},
Please respond back
0
Richard
Top achievements
Rank 1
answered on 23 Dec 2011, 03:12 PM
Srinivasan:
If this issue is a killer for your company, then you should consider opening a Support Ticket with Telerik. This would escalate your issue and more quickly help to identify a solution and/or workaround. I've always had excellent response and follow up on Support Tickets. Follow up on Forum posts are not guaranteed, as it is on Support Tickets.
Cheers!
If this issue is a killer for your company, then you should consider opening a Support Ticket with Telerik. This would escalate your issue and more quickly help to identify a solution and/or workaround. I've always had excellent response and follow up on Support Tickets. Follow up on Forum posts are not guaranteed, as it is on Support Tickets.
Cheers!
0
Hi Gilbert,
This method is used by all the RadControls. Changing its functionality would cause braking changes, and it is really not a previously reported issue. This method would probably stay as it is, until it is required from more customers.
Kind regards,
Ivana
the Telerik team
This method is used by all the RadControls. Changing its functionality would cause braking changes, and it is really not a previously reported issue. This method would probably stay as it is, until it is required from more customers.
Kind regards,
Ivana
the Telerik team
If you want to get updates on new releases, tips and tricks and sneak peeks at our product labs directly from the developers working on the RadControls for ASP.NET AJAX, subscribe to their blog feed now
0
Govindaraj Kathirvel
Top achievements
Rank 1
answered on 27 Dec 2011, 03:52 PM
Yes. The page is heavy and its causing all dom elements to reposition. Still 1s is too much for a browser to handle and it significantly impacts user response time. Please suggest a alternate method or how to suppress for RadContextMenu.
The updatePosition is called while initializing the RadContextMenu which may not be required. RadContextMenu is really performing worst and we need to meet SLA of 3 seconds of page end to end response timings. If you are not providing alternate solution we may need to rewrite the control using Jquery plug-in.
Thanks,
Govind.
The updatePosition is called while initializing the RadContextMenu which may not be required. RadContextMenu is really performing worst and we need to meet SLA of 3 seconds of page end to end response timings. If you are not providing alternate solution we may need to rewrite the control using Jquery plug-in.
Thanks,
Govind.
0
Hello,
Could you send us a support ticket on this matter? Or, provide us with a live URL? This way we will be able to identify the exact problem and try to provide a solution or workaround for it.
Regards,
Ivana
the Telerik team
Could you send us a support ticket on this matter? Or, provide us with a live URL? This way we will be able to identify the exact problem and try to provide a solution or workaround for it.
Regards,
Ivana
the Telerik team
If you want to get updates on new releases, tips and tricks and sneak peeks at our product labs directly from the developers working on the RadControls for ASP.NET AJAX, subscribe to their blog feed now