I am trying to use the sechuler to provide just reminders I dont no if i need the full blown component though as i just seen the reminder dialog component however the code is doing something weird but
01.private void Form1_Load(object sender, EventArgs e)02. {03. setupReminders();04. ApertureNetIcon.BalloonTipText = "Aperture Net Notfications.";05. ApertureNetIcon.BalloonTipTitle = "ApertureNet";06. this.WindowState = FormWindowState.Minimized;07. }08. 09. private void Form1_Resize(object sender, EventArgs e)10. {11. if (WindowState == FormWindowState.Minimized)12. {13. ShowInTaskbar = false;14. ApertureNetIcon.Visible = true;15. ApertureNetIcon.ShowBalloonTip(1000);16. }17. }18. 19. private void setupReminders()20. {21. SchedulerBindingDataSource dataSource = new SchedulerBindingDataSource();22. AppointmentMappingInfo appointmentMappingInfo1 = new AppointmentMappingInfo();23. dataSource.EventProvider.DataSource = _dal.GetAllAppointments();24. 25. appointmentMappingInfo1.Description = "Subject";26. 27. appointmentMappingInfo1.End = "End";28. appointmentMappingInfo1.Start = "Start";29. appointmentMappingInfo1.Reminder = "Reminder";30. appointmentMappingInfo1.ResourceId = "ResourceID";31. dataSource.EventProvider.Mapping = appointmentMappingInfo1;32. this.radScheduler1.DataSource = dataSource;33. }This is the get all appointments
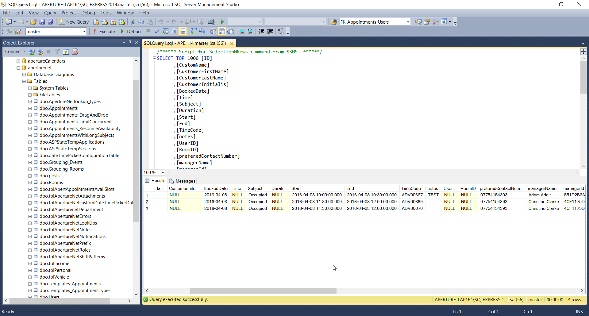
01./// <summary>02./// Gets all apointments.03./// </summary>04./// <returns></returns>05.public IQueryable<Appointment> getAllApointments()06.{07. try08. {09. var _appointments = apertureNetEntities.Appointments.Where(f => f.isDeleted == false).OrderByDescending(o => o.TimeCode).ToList();10. return _appointments.AsQueryable();11. }12. catch (Exception ex)13. 14. {15. string inner = string.Empty;16. if (ex.InnerException != null)17. {18. inner = ex.InnerException.ToString();19. }20. logger.Error("Error in IQueryable function getAllApointments " + ex.ToString() + " " + inner);21. return null;22. }23.}And if you look in my sql data and my app screen shot its not matching up to whats in the db so it is not i dont understand as displays fine in the web version ?.
