[Solved] Number Format : Blank when Zero

1 Answer 1070 Views
Report Designer (standalone)
Tommy
Top achievements
Rank 1
Iron
Iron
Iron
Tommy asked on 11 May 2021, 04:51 AM
Much like SSRS is there a way in Telerik Reporting to set a number format that is "Blank when Zero"?

1 Answer, 1 is accepted

Sort by
0
Eric R | Senior Technical Support Engineer
Telerik team
answered on 13 May 2021, 03:53 PM

Hi Tommy,

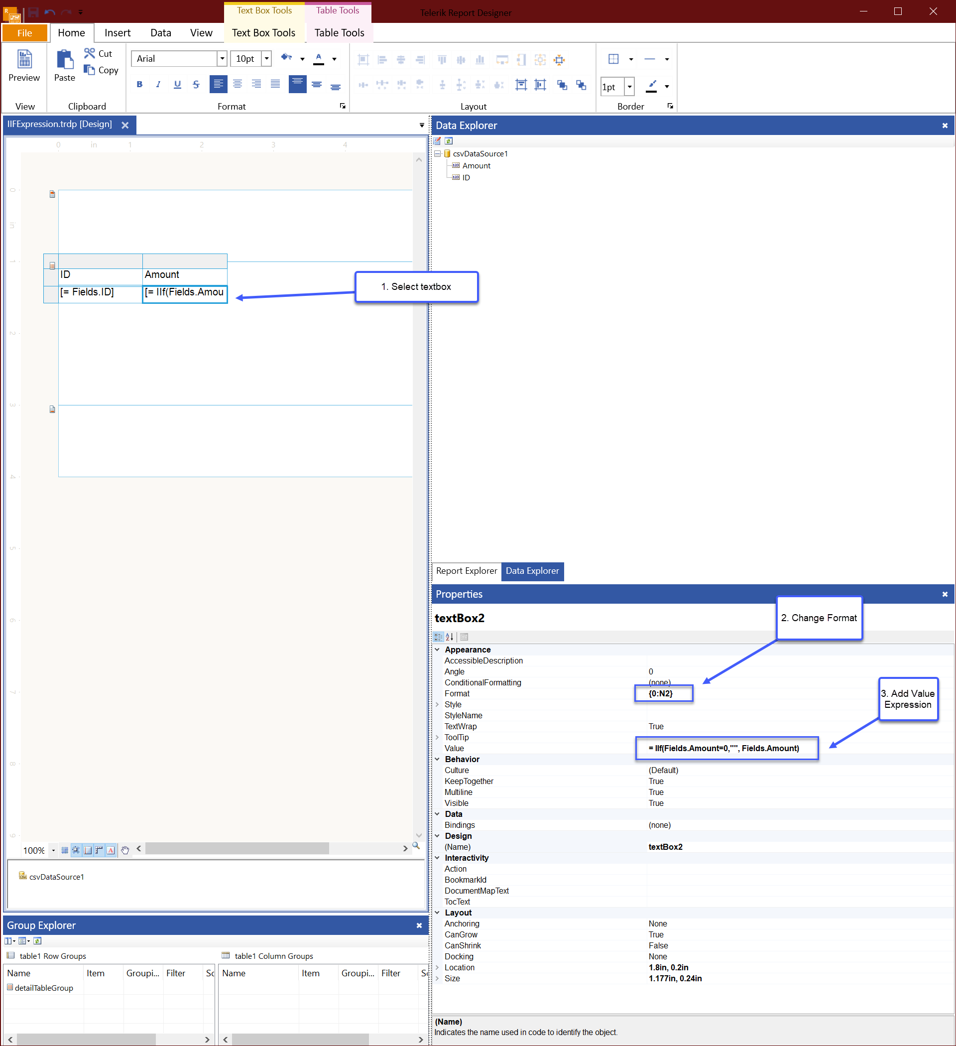
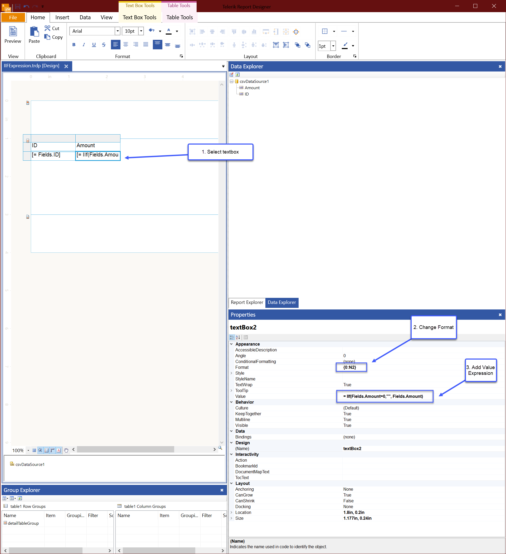
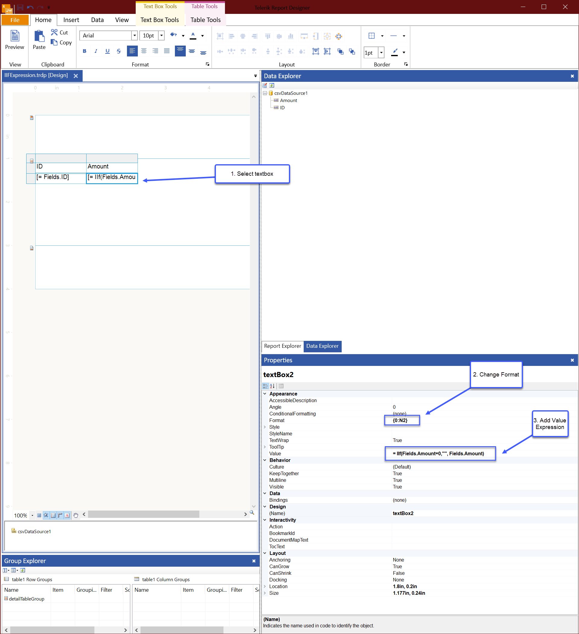
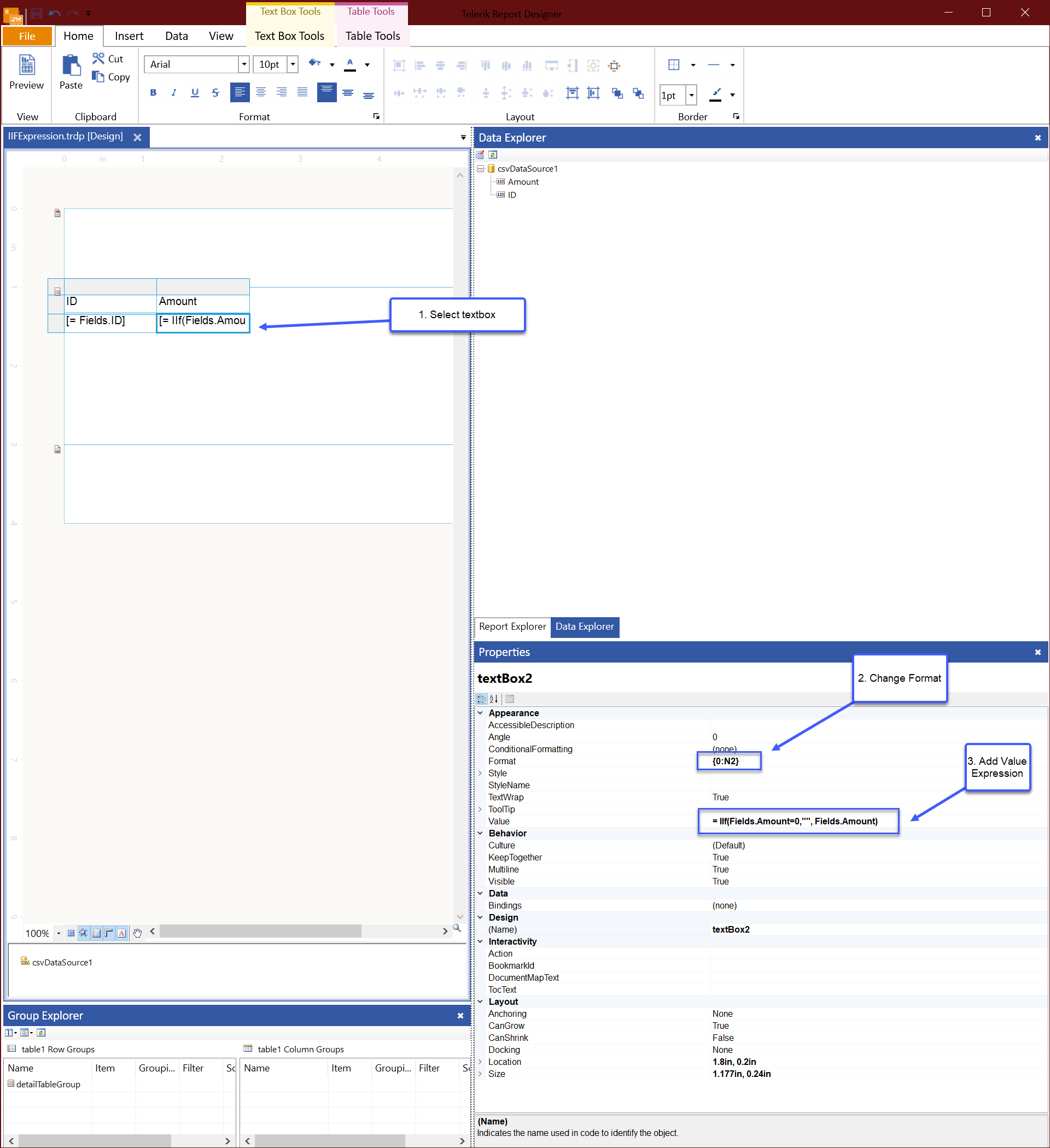
The best way to achieve this is to use our Expression Editor for the Value field of the TextBox. Let me review an example below. 

Logical Expressions Sample

With a sample data set that includes 0 for the amount, we can use a Logical IIF Expression to display the alternate value when the field is 0. 

Sample Data Set

ID,Amount
1,100
2,200
3,0
4,400
5,500
6,600
7,0
8,800
9,900

Logical IIF Expression

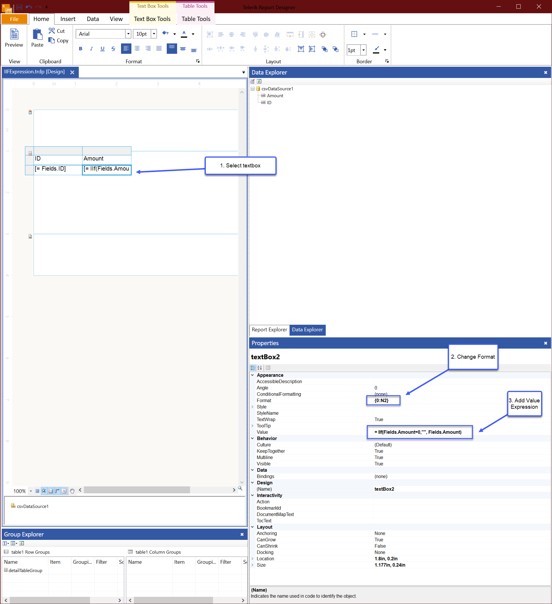
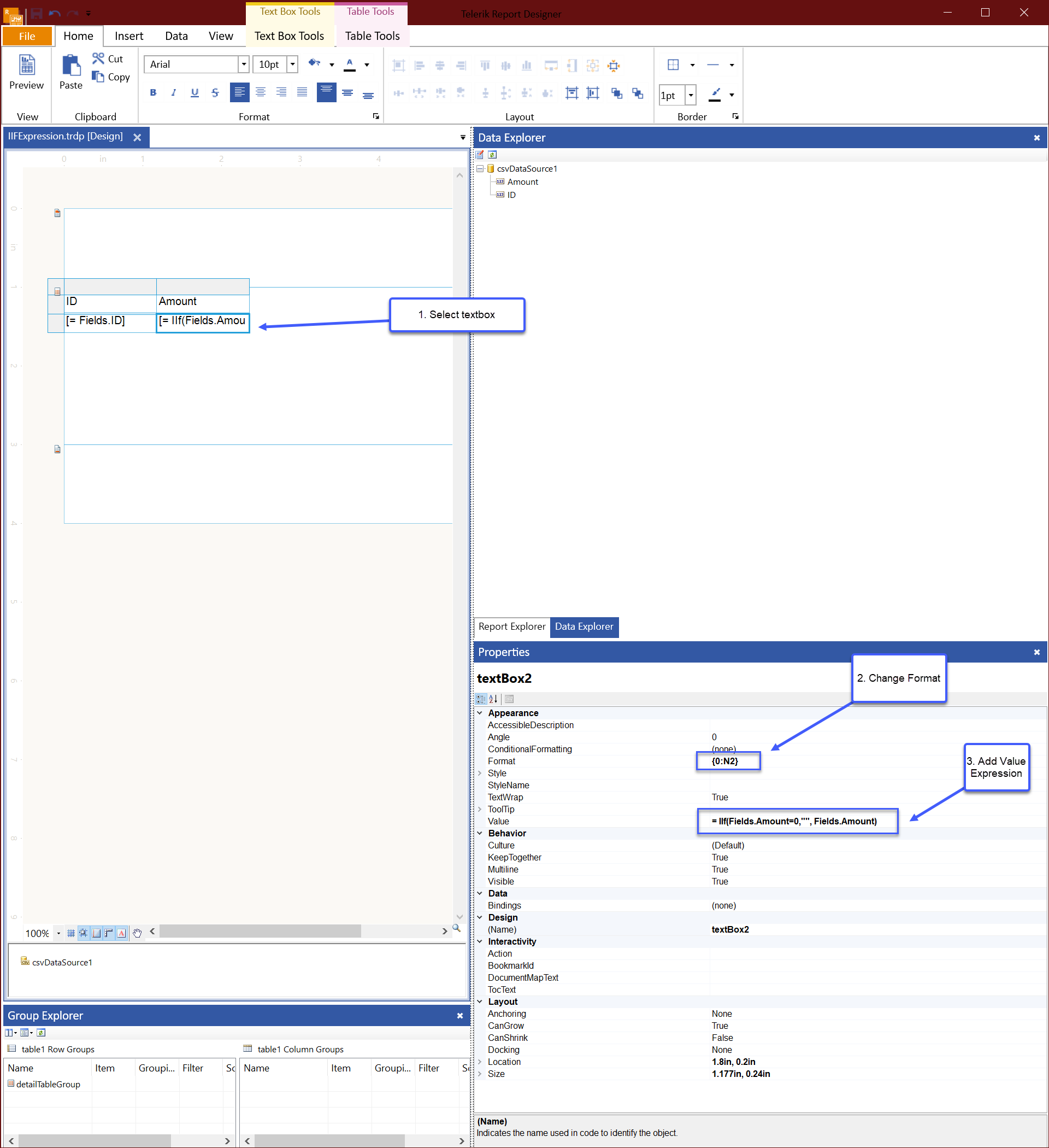
Designing this would look like the following screenshot.

The above produces the following output.

Wrapping Up

For additional reference, I have attached a sample that illustrates the design.

Please let me know if you need any additional information. Thank you for using Telerik Reporting.

Regards,


Eric R | Senior Technical Support Engineer
Progress Telerik

Тhe web is about to get a bit better! 

The Progress Hack-For-Good Challenge has started. Learn how to enter and make the web a worthier place: https://progress-worthyweb.devpost.com.

Tommy
Top achievements
Rank 1
Iron
Iron
Iron
commented on 22 Jun 2021, 11:36 AM

Perfect just what I needed!
Tags
Report Designer (standalone)
Asked by
Tommy
Top achievements
Rank 1
Iron
Iron
Iron
Answers by
Eric R | Senior Technical Support Engineer
Telerik team
Share this question
or