hi,
I would like to display the datetime interval value from data field.
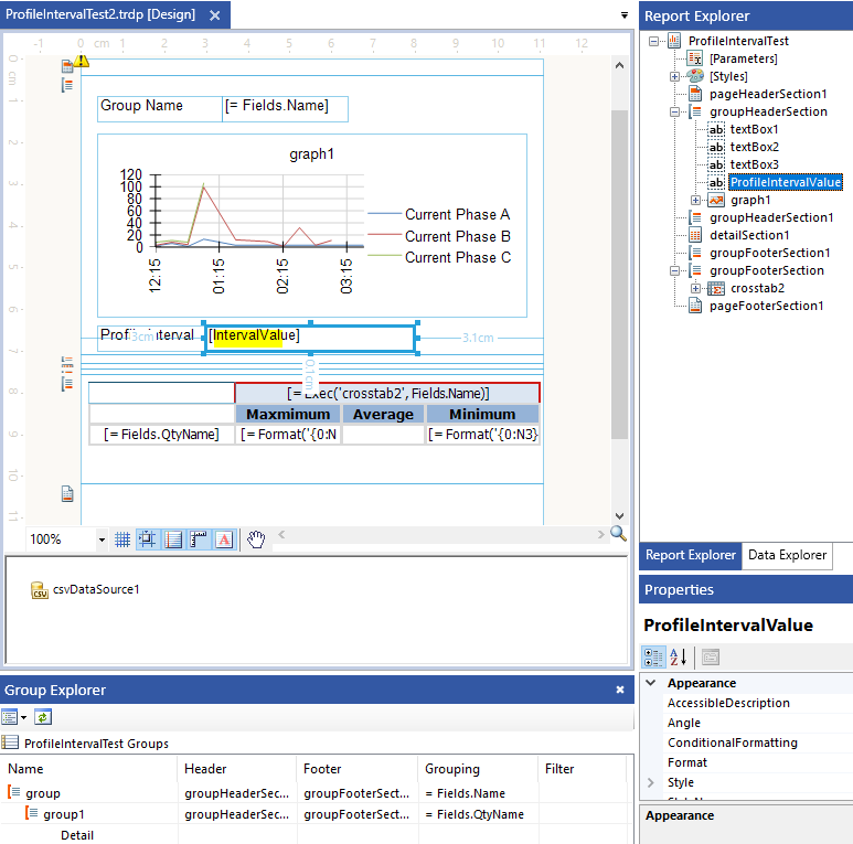
I am using the standalone report designer and my report has chart and summary data by group. I have tried out the aggregate function but my function will display the interval for inner group only. Kindly help to advise how to get this?
The report data structure would be like the following
Name,QtyName,DateTime
DV10002,Current Phase B,2016-09-05 00:15:00
DV10002,Current Phase B,2016-09-05 00:30:00
DV10002,Current Phase B,2016-09-05 00:45:00
DV10002,Current Phase B,2016-09-05 01:00:00
DV10003,Current Phase B,2016-09-05 01:00:00
DV10003,Current Phase B,2016-09-05 01:30:00
DV10003,Current Phase A,2016-09-05 01:00:00
DV10003,Current Phase A,2016-09-05 01:30:00
e.g DV10002
Current Phase B
Interval : 15 mins
DV10002 Summary
DV10003
Current Phase B
Current Phase A
Interval : 30 mins
DV10003 Summary
I have also attached the sample report.
Thank you
