Hi,
I have a hard time trying to configure a Graph with line series in the stand alone Report Designer.
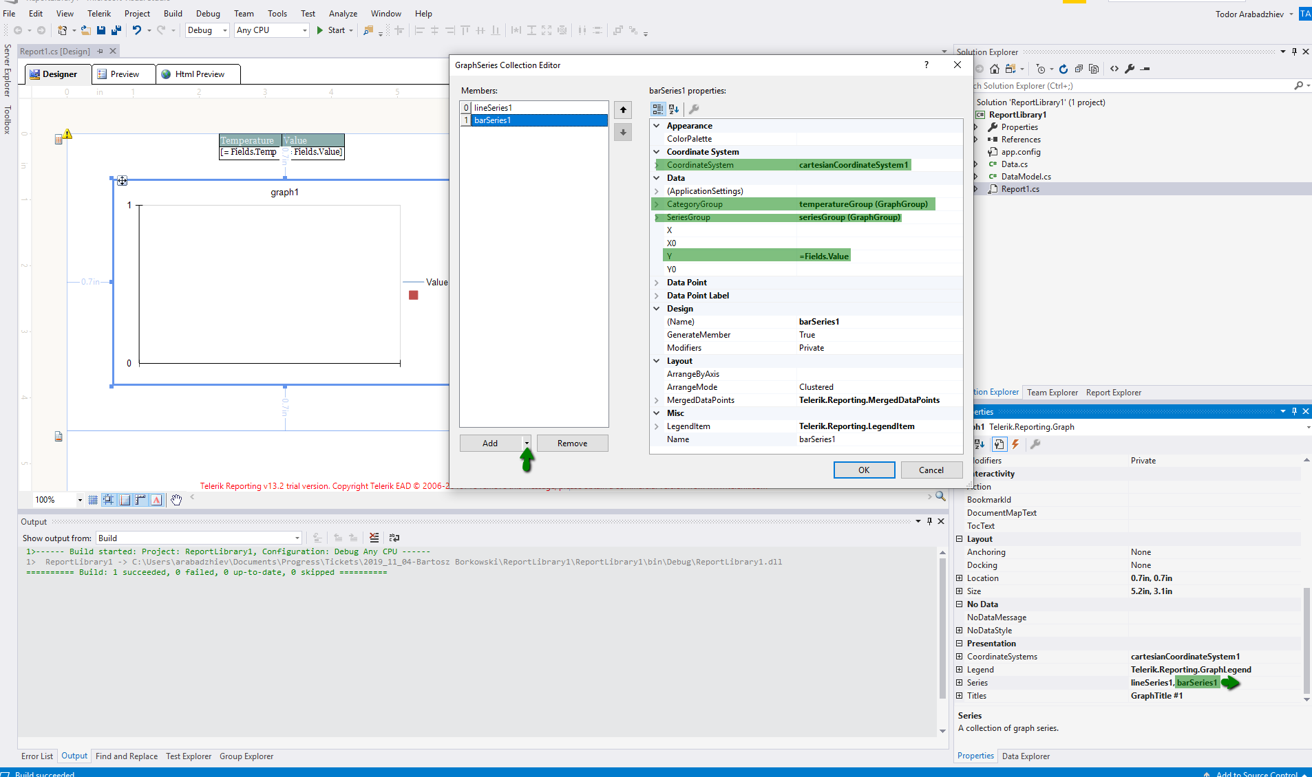
I need a simple chart with one or more line series. The line series are Numerical on both axes (it's a temperature (X) vs value (Y) plot).
The data for the Graph will be provided at runtime.
My data source format is thus:
```
class Data
{
List<double> Temperature {g;s;}
List<double> Value {g;s}
}
```
I was able to 'import' the dll to the designer and the data source was set up correctly (I know this because I'm able to use other data sources to successfully populate other elements of the report).
----------------------------------
What I did so far?
* I inserted a new line graph into the report
* I tried setting the Category to Temperature and Value to Value in the Wizard
* I named the graph to be able to find it at runtime and set it's DataSource
* In various attempts to configure the graph I tried setting the X and Y axes of the Graph to Numerical type or X to Category and Y to Numerical (I get the legend and axes preview in the designer)
* At runtime I set the DataSource of the Graph the same way as DataSource of a Table (which works ok for the table): `((Graph)(report.Items.Find("nameOfGraph", true)[0])).DataSource = dataSourceObject;`
The problem I have is that there are no series in the generated report in the Graph while other parts of the report are populated correctly.
Could you please provide me with a walktrough of how to configure a line Graph in Report Designer with the assumption that the data will be provided at runtime?
Thanks!
