Telerik blogs

In addition to the extra code navigation features introduced in JustCode 2012 Q2 SP2, we have made improvements for Visual Studio themes.  We focused on four main areas to support the new “Modern” user interface in VS2012: the general user interface (tool windows, popups, dialogs, etc.), options pages, the Visual Aid, and code colorization.

General User Interface

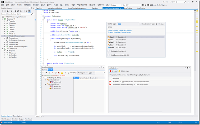
The new Modern (formerly called “Metro”) interface in Visual Studio comes with two default themes – dark and light.  There is a new extension available for Visual Studio, called the “Visual Studio 2012 Color Theme Editor”, and we updated JustCode to work with the additional themes available through the extension as well as the themes that you create yourself.  In short, if your theme looks good, the JustCode windows and VS integration points will look good! Images 1-5 show different screen shots of JustCode Visual Studio integration with the default themes and themes available from the Theme Editor extension.

01_jc_toolwindows_blue
Image 1 – JustCode tool windows with Blue Theme

01_jc_toolwindows_light
Image 2 – JustCode tool windows with Light Theme

01_jc_toolwindows_red
Image 3 – JustCode tool windows with Red Theme

01_jc_toolwindows_dark
Image 4 – JustCode tool windows with Dark Theme

01_jc_toolwindows_green
Image 5 – JustCode tool windows with Green Theme

Options Pages

It always seems like updating visual preferences neglects Options and Settings pages, but not so with JustCode!  We have made sure all of JustCode’s screens follow the selected theme.  Images 6-7 show examples with the Dark and Light themes selected. 

02_jc_options_dark
Image 6 – JustCode options with Dark Theme

02_jc_options_light
Image 7 – JustCode options with Light Theme

JustCode Visual Aid

The Visual Aid provides quick access to JustCode features like code generation, refactoring, navigation, and testing.  When I am working with Visual Studio and editing or writing code, I constantly interact with the Visual Aid dialogs. If these do not match the selected theme, it would be quite an eyesore.  Fortunately, these dialogs look just as good as your selected theme!  Images 8 - 10 show the Visual Aid dialogs with different themes.

03_jc_visual_aid_dark
Image 8 – JustCode Visual Aid dialog with Dark Theme

03_jc_visual_aid_light
Image 9 – JustCode Visual Aid dialog with Light Theme

03_jc_visual_aid_random_color
Image 10 – JustCode Visual Aid dialog with random colors

Code Colorization

JustCode colorizes identifiers for constants, events, fields, etc. You can customize these via the Visual Studio Options page, as shown in Image 11.  We have extended the colored identifiers with a few new colors, designed especially for the dark theme.  Images 12 and 13 show how the new colors look in the dark themes with code colorization.

SNAGHTML3cfd5b8
Image 11 – JustCode Colorization Customization

04_code_colorization_JC_dark 
Image 12 – Code Colorization with JustCode Dark Theme

04_code_colorization_VS2012_dark
Image 13 – Code Colorization with VS2012 Dark Theme

Summary

For those of us that spend a lot of time in Visual Studio editing or reading code, it’s vital for the editors and dialogs to be easy on the eyes.  Some people prefer a dark theme, some people prefer a light theme, and some prefer to make up their own (maybe based on their favorite sports team colors Smile).  Regardless of how you want Visual Studio 2012 to look, JustCode will look just as good!

Happy Coding!

JC


Japikse
About the Author

Phil Japikse

is an international speaker, a Microsoft MVP, ASPInsider, INETA Community Champion, MCSD, CSM/ CSP, and a passionate member of the developer community. Phil has been working with .Net since the first betas, developing software for over 20 years, and heavily involved in the agile community since 2005. Phil also hosts the Hallway Conversations podcast (www.hallwayconversations.com) and serves as the Lead Director for the Cincinnati .Net User’s Group (http://www.cinnug.org). You can follow Phil on twitter via www.twitter.com/skimedic, or read his personal blog at www.skimedic.com/blog.

 

Comments

Comments are disabled in preview mode.