Lately I've been getting some wierd reactions inside Visual Studio 2005 and with my application. The RadRibbonBar is showing wrong color/theme for a few menu items and some click events aren't working on a dialog form I have. The only recent change I've made is updating to Q1 2008 WinControls, but I'm not sure that's the culprit.
I'm hoping someone here has seen this before and can help. I have attached an image to show the color issue.
On the image you can see that I just created a new chunk and added a radbuttonelement to it to show what the theme is supposed to look like (and used to), but next to it you can see the other chunks and buttons that are all wrong. I have not touched the design code or themes. It's using the ControlDefault theme.
Wrong color
I'm hoping someone here has seen this before and can help. I have attached an image to show the color issue.
On the image you can see that I just created a new chunk and added a radbuttonelement to it to show what the theme is supposed to look like (and used to), but next to it you can see the other chunks and buttons that are all wrong. I have not touched the design code or themes. It's using the ControlDefault theme.
Wrong color
9 Answers, 1 is accepted
0
KMBah
Top achievements
Rank 1
answered on 24 Apr 2008, 07:17 PM
Nevermind... it seemed to be a Visual Studio issue that was resolved by reverting back to an earlier version of the code.
0
Falk Wegener
Top achievements
Rank 1
answered on 28 May 2008, 01:19 PM
Hello,
I have the exact same problem! How did you solve it ?
Some chunks of the ribbon bar get a grayish background color and some do not. Also happens to newly created chunks sometimes without touching any theme or color properties.
I dont have that problem always in the designer, sometimes it just looks fine ( but always during program execution)
Color Problem
I have the exact same problem! How did you solve it ?
Some chunks of the ribbon bar get a grayish background color and some do not. Also happens to newly created chunks sometimes without touching any theme or color properties.
I dont have that problem always in the designer, sometimes it just looks fine ( but always during program execution)
Color Problem
0
Hi Falk Wegener,
Thank you for writing.
I tried to reproduce the issue, but with no success. Please provide me a sample application, which reproduces the incorrect behavior accompanied by the exact steps I should follow at run-time. This will allow me to address any potential issue faster.
I am looking forward to your response.
Regards,
Peter
the Telerik team
Instantly find answers to your questions at the new Telerik Support Center
Thank you for writing.
I tried to reproduce the issue, but with no success. Please provide me a sample application, which reproduces the incorrect behavior accompanied by the exact steps I should follow at run-time. This will allow me to address any potential issue faster.
I am looking forward to your response.
Regards,
Peter
the Telerik team
Instantly find answers to your questions at the new Telerik Support Center
0
Falk Wegener
Top achievements
Rank 1
answered on 30 May 2008, 08:44 AM
Hi, I uploaded the designer code of my Dialog as a project. Download
I also noticed some difference in the behavior of the chunks in the visual studio designer (both 2005 and 2008).
The gray chunks are selectable with all their components, and I see yellow dotted frames around the elements on mouseover.
The blue chunks are just part of the ribbonbar. No matter where I click , it always selects the RibbonBar element (so if I want to select a button inside of a blue chunk, I use the Document Outline).
Would be great if you could describe me how to use the advantages of both :-) The design of the blue chunks and the design behavior of the gray chunks.
Thanks for your help !
Greetings
I also noticed some difference in the behavior of the chunks in the visual studio designer (both 2005 and 2008).
The gray chunks are selectable with all their components, and I see yellow dotted frames around the elements on mouseover.
The blue chunks are just part of the ribbonbar. No matter where I click , it always selects the RibbonBar element (so if I want to select a button inside of a blue chunk, I use the Document Outline).
Would be great if you could describe me how to use the advantages of both :-) The design of the blue chunks and the design behavior of the gray chunks.
Thanks for your help !
Greetings
0
Hi Falk,
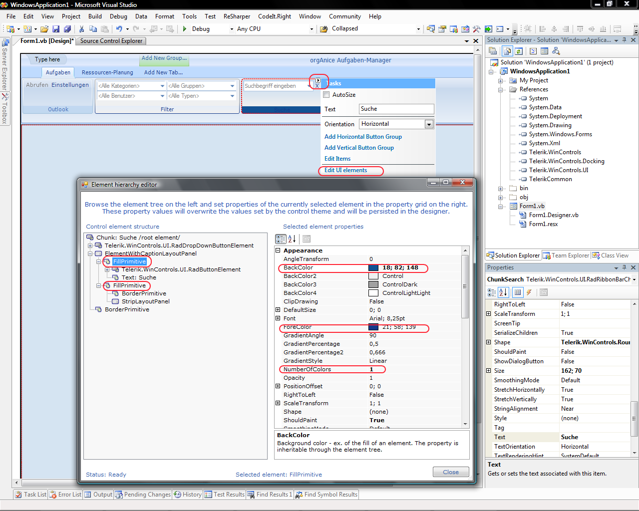
Thank you for the project provided. We are still investigating the issue - probably we have а case of wrong inheritance here. As a workaround I would suggest you open Chunk's smart tag, and select the last two fill primitives in the Element tree (see the attached screenshot).
For the first fill set BackColor #C1D8F0 and ForeColor #706ACB.
For the second fill set BackColor #CBDBEE.
Hope this helps. Sorry for the inconvenience caused.
Regards,
Peter
the Telerik team
Instantly find answers to your questions at the new Telerik Support Center
Thank you for the project provided. We are still investigating the issue - probably we have а case of wrong inheritance here. As a workaround I would suggest you open Chunk's smart tag, and select the last two fill primitives in the Element tree (see the attached screenshot).
For the first fill set BackColor #C1D8F0 and ForeColor #706ACB.
For the second fill set BackColor #CBDBEE.
Hope this helps. Sorry for the inconvenience caused.
Regards,
Peter
the Telerik team
Instantly find answers to your questions at the new Telerik Support Center
0
Falk Wegener
Top achievements
Rank 1
answered on 02 Jun 2008, 07:45 AM
Hello,
thanks for the help, this looks almost perfect.
Were you also able to reproduce the strange designer behavior ?
I can select the components of the Suche-Chunk just by clicking on it, but not the components of the Outlook-Chunk. Probably it is also connected to the inheritance problem ?
I hope you will find a solution - keep up the great work.
Greetings
thanks for the help, this looks almost perfect.
Were you also able to reproduce the strange designer behavior ?
I can select the components of the Suche-Chunk just by clicking on it, but not the components of the Outlook-Chunk. Probably it is also connected to the inheritance problem ?
I hope you will find a solution - keep up the great work.
Greetings
0
Falk Wegener
Top achievements
Rank 1
answered on 02 Jun 2008, 10:56 AM
Hello again,
actually there are more issues during runtime I had not noticed before.
If I use RadButtonElements in the (former) grey chunks, they have no click animation and an ugly border (although border thickness is 0 and Shape is set to (none). You should be able to reproduce this by just adding a RadButton to the existing project you have from me.
Any ideas what I can do to have a normal behaving RadButton ?
Greetings
actually there are more issues during runtime I had not noticed before.
If I use RadButtonElements in the (former) grey chunks, they have no click animation and an ugly border (although border thickness is 0 and Shape is set to (none). You should be able to reproduce this by just adding a RadButton to the existing project you have from me.
Any ideas what I can do to have a normal behaving RadButton ?
Greetings
0
Hi Falk Wegener,
Thank you for sending the project. It helped me reproduce the color issue. Your Telerik points have been updated.
I found the chunk ChunkOrgAnice is added twice in the element hierarchy. This is not allowed and breaks theming. Please comment the follow line in Designer.vb file:
RadRibbonBarCommandTab2.Items.AddRange(New Telerik.WinControls.RadItem() {Me.ChunkOrgAnice})
If you want to add this Chunk in two CommandTabs, you should clone it/copy it before and then add the new object instance into elements.
Regarding the Chunk's selection at Design time: It also comes from a duplicated object in the Ribbon elements hierarchy - this breaks the Chunk Glyph SelectionService.PrimarySelection service.
I hope this helps. If you have other questions, please contact me.
All the best,
Peter
the Telerik team
Instantly find answers to your questions at the new Telerik Support Center
Thank you for sending the project. It helped me reproduce the color issue. Your Telerik points have been updated.
I found the chunk ChunkOrgAnice is added twice in the element hierarchy. This is not allowed and breaks theming. Please comment the follow line in Designer.vb file:
RadRibbonBarCommandTab2.Items.AddRange(New Telerik.WinControls.RadItem() {Me.ChunkOrgAnice})
If you want to add this Chunk in two CommandTabs, you should clone it/copy it before and then add the new object instance into elements.
Regarding the Chunk's selection at Design time: It also comes from a duplicated object in the Ribbon elements hierarchy - this breaks the Chunk Glyph SelectionService.PrimarySelection service.
I hope this helps. If you have other questions, please contact me.
All the best,
Peter
the Telerik team
Instantly find answers to your questions at the new Telerik Support Center
0
Falk Wegener
Top achievements
Rank 1
answered on 03 Jun 2008, 09:27 AM
Hello,
thanks a lot. That problem is solved now.
Greetings
thanks a lot. That problem is solved now.
Greetings