[Solved] Multi-series in the same Graph

3 Answers 413 Views
Graph
minh
Top achievements
Rank 2
Iron
Iron
Iron
minh asked on 10 Jun 2022, 09:41 AM

Hi Telerik reporting support team,

We are looking for a solution to draw 2 series of chart in the same Graph: LineSeries and BarSeries. We did it successfully in Telerik WPF but not in Reporting.

In WPF, we can draw 2 series with 2 datasources in the same Graph.

In Reporting, we tried to draw 2 graphs, the bar overlays on line, but unfortunately, they are not positioned in the same scale (see picture).

image

Do you have any suggestion to us to achieve this behaviour?

 

Many thank for your help,

3 Answers, 1 is accepted

Sort by
0
Dimitar
Telerik team
answered on 15 Jun 2022, 07:03 AM

Hello Minh,

I can confirm that in Telerik Reporting, you can indeed also draw 2 series over one another. 

Your graph's Series probably have different category groups which causes the two Series to be displayed next to each other and not overlapping correctly. To fix this, please ensure that both series are using the same CategoryGroup, for example, the group used by the first series.

We have an article that covers this exact scenario and I highly recommend going through it - How to Create Graph with Column and Line Series.

I hope the provided information will help.

Regards,
Dimitar
Progress Telerik

Brand new Telerik Reporting course in Virtual Classroom - the free self-paced technical training that gets you up to speed with Telerik and Kendo UI products. Check it out at https://learn.telerik.com/.
0
minh
Top achievements
Rank 2
Iron
Iron
Iron
answered on 15 Jul 2022, 04:10 AM

Many thanks Dimitar,

Your solution work perfectly. I've just fixed that the both series are using the same Category group

0
minh
Top achievements
Rank 2
Iron
Iron
Iron
answered on 27 Jun 2025, 03:05 PM

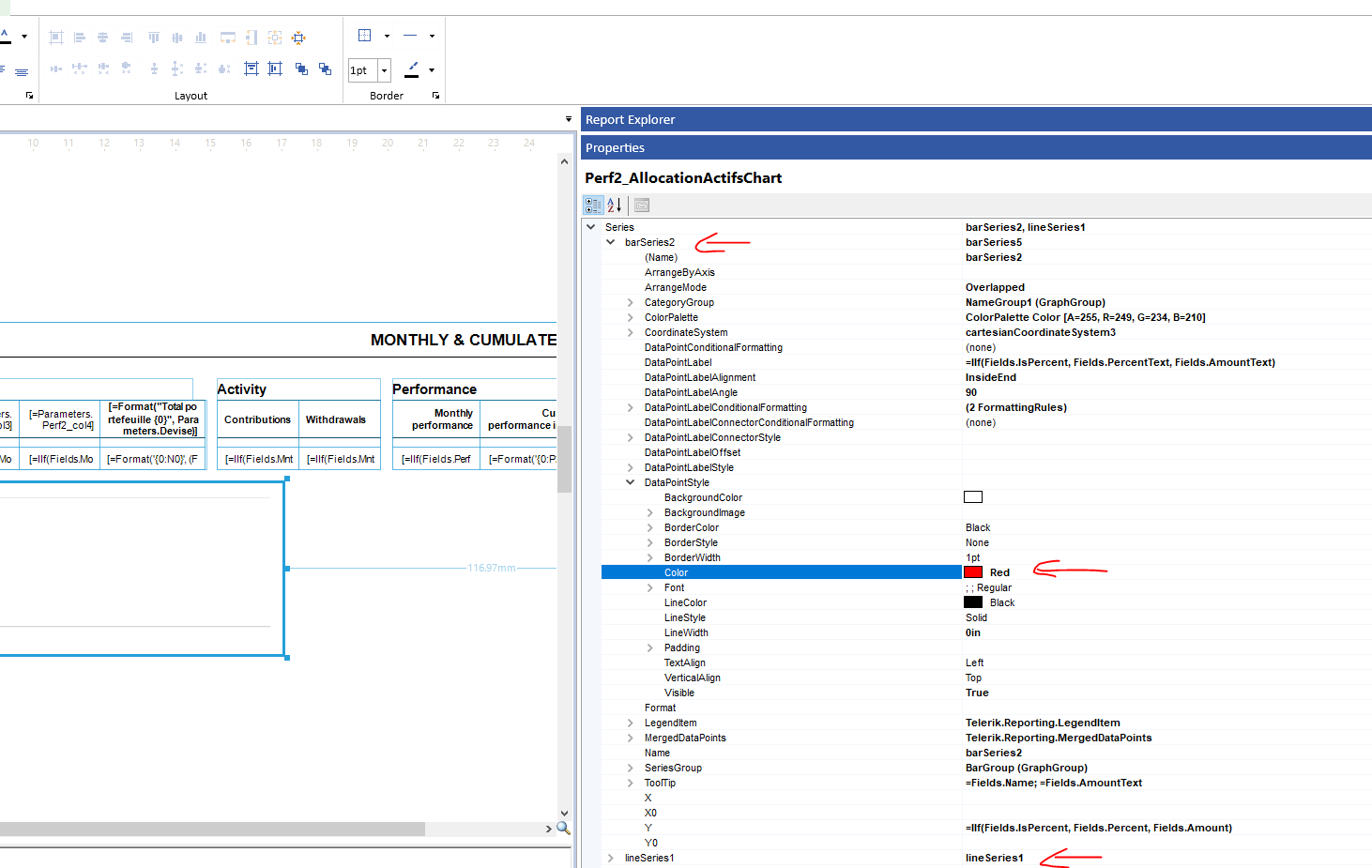
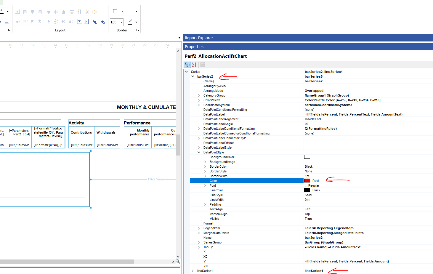
Hi support team.

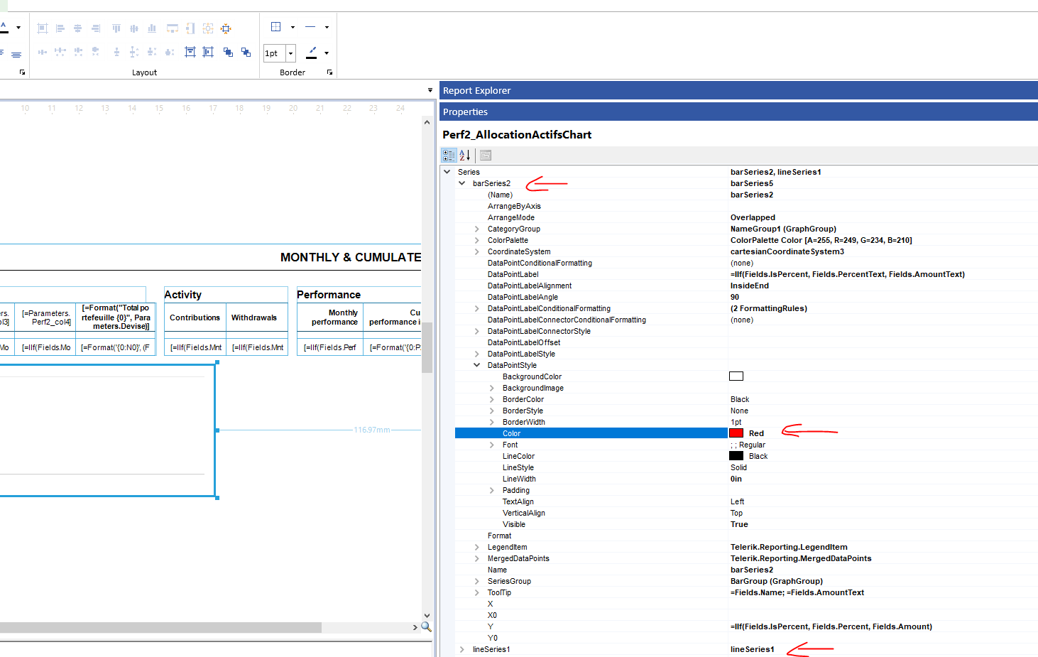
I go back to you on this subject because I have a problem as below:

In fact, I have 2 series: 1 barserie and 1 lineserie. In Line serie, I can make any style of DataPointLabel without any problem. However in bar serie, I want to change the color of DataPointLabel as below but it doesn't take in affect, please help me to resolve it

Dimitar
Telerik team
commented on 01 Jul 2025, 02:14 PM

Do you need to change the color of the bar or the bar text?

if you need to change the color of the bar itself, you must use the Series.DataPointStyle.BackgroundColor property.

If you need to change the color of the text of the data point label, you can use the Series.DataPointLabelStyle.Color property. 

Tags
Graph
Asked by
minh
Top achievements
Rank 2
Iron
Iron
Iron
Answers by
Dimitar
Telerik team
minh
Top achievements
Rank 2
Iron
Iron
Iron
Share this question
or