9 Answers, 1 is accepted
0
Accepted
Richard Slade
Top achievements
Rank 2
answered on 28 Dec 2010, 07:56 PM
Hello Raymond,
you can change the back colour of this area by setting the back colour of the GroupPanelElement as shown below
Hope that helps
Richard
you can change the back colour of this area by setting the back colour of the GroupPanelElement as shown below
Me.RadGridView1.TableElement.GridViewElement.GroupPanelElement.BackColor = Color.Green Me.RadGridView1.TableElement.GridViewElement.GroupPanelElement.GradientStyle = GradientStyles.SolidHope that helps
Richard
0
Raymond
Top achievements
Rank 1
answered on 29 Dec 2010, 09:20 PM
Thanks, works fine.
I have additional question.
When I drop some column on panel with groups, new subpanel with column name is created.
How can I change color of this subpanel?
Regards
0
Richard Slade
Top achievements
Rank 2
answered on 30 Dec 2010, 12:39 AM
Hi Raymond,
If you mean the column header that appears as the GroupFieldElement in the Group Header Panel then as far as I know this needs to be changed using the Visual Style Builder but I will look into if this is possible to change and let you know if I find a way.
Thanks
Richard
If you mean the column header that appears as the GroupFieldElement in the Group Header Panel then as far as I know this needs to be changed using the Visual Style Builder but I will look into if this is possible to change and let you know if I find a way.
Thanks
Richard
0
Raymond
Top achievements
Rank 1
answered on 30 Dec 2010, 08:36 AM
I mean that field that is in GroupPanelElement (or fields if we group by many columns).
Currently I can change color of GroupPanelElement but I cannot change color of his children controls (fields).
0
Accepted
Richard Slade
Top achievements
Rank 2
answered on 30 Dec 2010, 09:43 AM
Hi,
Yes, this is the GroupFieldElement. I will look if there is a way to change it, but it may be only possible to change this via VSB. I'll let you know if/when I find out how to do this.
Thanks
Richard
Yes, this is the GroupFieldElement. I will look if there is a way to change it, but it may be only possible to change this via VSB. I'll let you know if/when I find out how to do this.
Thanks
Richard
0
Raymond
Top achievements
Rank 1
answered on 05 Jan 2011, 09:59 AM
Hi
I still cannot change color of GroupFieldElement.
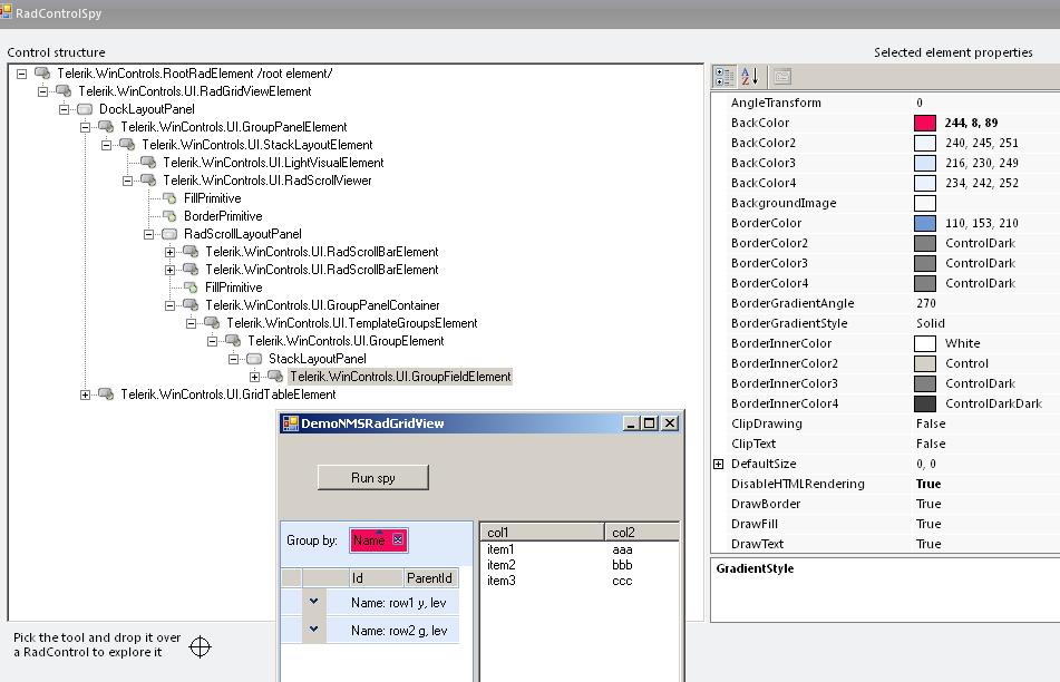
I used this tool RadControlSpyForm to find this element. I change back color of this element but still color on the screen doesn`t change.
I can change back color of this element from RadControlSpyForm.
In handler of event ViewCellFormatting I do this:
GroupPanelContainer groupPanelContainer = e.CellElement.TableElement.GridViewElement.GroupPanelElement.Children[0].Children[1].Children[2].Children[3] as GroupPanelContainer; if (groupPanelContainer.Children.Count > 0) { TemplateGroupsElement templateGroupsElement = groupPanelContainer.Children[0] as TemplateGroupsElement; if (templateGroupsElement.Children.Count > 0) { GroupElement groupElement = templateGroupsElement.Children[0] as GroupElement; if (groupElement != null) { if (groupElement.Children.Count > 0) { StackLayoutPanel stackLayoutPanel = groupElement.Children[0] as StackLayoutPanel; if (stackLayoutPanel != null) { if (stackLayoutPanel.Children.Count > 0) { GroupFieldElement groupFieldElement = stackLayoutPanel.Children[0] as GroupFieldElement; if (groupFieldElement != null) { groupFieldElement.BackColor = Color.Red; groupFieldElement.GradientStyle = GradientStyles.Solid; groupFieldElement.ForeColor = Color.Blue; } } } } } } }Does anybody know what is wrong?
Regards
0
Richard Slade
Top achievements
Rank 2
answered on 05 Jan 2011, 10:20 AM
Hi,
Well, your code is kind of working. Group by a column and then expand one of the groups and the header changes colour. But it will not change if you group by a further column because it will no longer reach your code. I still think that the only way to change this correctly is to do it via the VSB.
Regards,
Richard
Well, your code is kind of working. Group by a column and then expand one of the groups and the header changes colour. But it will not change if you group by a further column because it will no longer reach your code. I still think that the only way to change this correctly is to do it via the VSB.
Regards,
Richard
0
Hello guys,
Thank you writing.
Actually, there is a way to format all GroupFieldElements through code using the element hierarchy. Please consider the following method which changes all group fields:
To apply the desired format, you can simply subscribe to the grid's GroupByChanged event:
I hope this is helpful. Let me know if there are any additional questions.
Greetings,
Martin Vasilev
the Telerik team
Thank you writing.
Actually, there is a way to format all GroupFieldElements through code using the element hierarchy. Please consider the following method which changes all group fields:
private void FormatAllGroupElements() { TemplateGroupsElement groupsElement = (TemplateGroupsElement)this.radGridView1.GridViewElement.GroupPanelElement.PanelContainer.Children[0]; foreach (RadElement element in groupsElement.Children) { if (element is GroupElement) { GroupFieldElement fieldElement = (GroupFieldElement)element.Children[0].Children[0]; fieldElement.NumberOfColors = 1; fieldElement.BackColor = Color.Red; } } }To apply the desired format, you can simply subscribe to the grid's GroupByChanged event:
void radGridView1_GroupByChanged(object sender, GridViewCollectionChangedEventArgs e) { FormatAllGroupElements(); }I hope this is helpful. Let me know if there are any additional questions.
Greetings,
Martin Vasilev
the Telerik team
0
Richard Slade
Top achievements
Rank 2
answered on 07 Jan 2011, 04:10 PM
thanks for posting this Martin. I was very curious how it would be done properly. It seems more obvious now I've seen it.
All the best
Richard
All the best
Richard