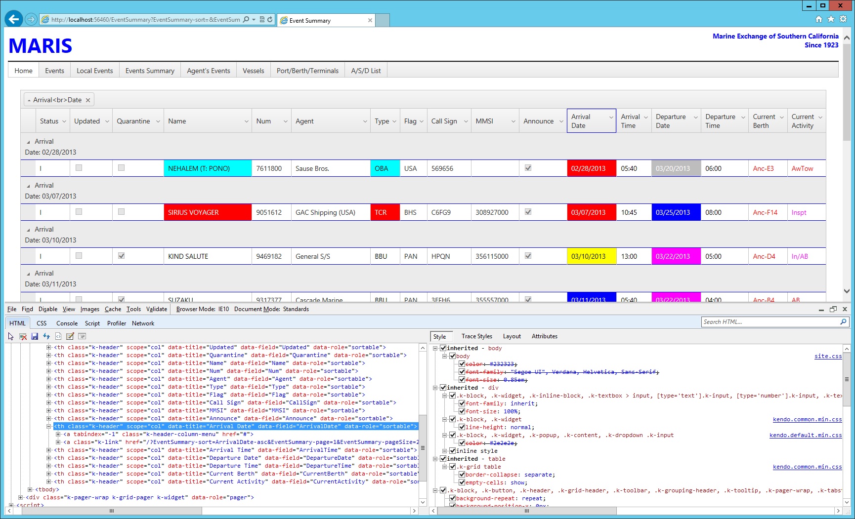
I have a groupable grid which I have included a <br> it some of the column titles.
The column title displays correctly, but when I drag the column to the group area, the '<br>' is displayed in the column name. I have attached a screen capture of the issue.
I would be OK if the <br> were replaced by a space, or if it wapped.. any suggestions?
Thanks!
Below is the razor / view code:
The column title displays correctly, but when I drag the column to the group area, the '<br>' is displayed in the column name. I have attached a screen capture of the issue.
I would be OK if the <br> were replaced by a space, or if it wapped.. any suggestions?
Thanks!
Below is the razor / view code:
@model Maris.Presentation.Models.EventSummary.EventSummaryMasterViewModel@{ ViewBag.Title = "Event Summary";}@(Html.Kendo().Grid(Model.Data).Name("EventSummary").DataSource(dataSource => dataSource .Server() .PageSize(20)).CellAction(cell =>{ if (cell.Column.Title.Equals("Name")) { cell.HtmlAttributes["style"] = String.Format("background-color: {0}; color: {1}", cell.DataItem.VesselNameBackColor, cell.DataItem.VesselNameForeColor); } else if (cell.Column.Title.Equals("Type")) { cell.HtmlAttributes["style"] = String.Format("background-color: {0}; color: {1}", cell.DataItem.VesselTypeBackColor, cell.DataItem.VesselTypeForeColor); } else if (cell.Column.Title.Equals("Arrival<br>Time")) { cell.HtmlAttributes["style"] = String.Format("color: {0}", cell.DataItem.ArrivalTimeForeColor); } else if (cell.Column.Title.Equals("Departure<br>Time")) { cell.HtmlAttributes["style"] = String.Format("color: {0}", cell.DataItem.ArrivalTimeForeColor); } else if (cell.Column.Title.Equals("Arrival<br>Date")) { cell.HtmlAttributes["style"] = String.Format("background-color: {0}; color: {1}", cell.DataItem.ArrivalBackColor, cell.DataItem.ArrivalForeColor); } else if (cell.Column.Title.Equals("Departure<br>Date")) { cell.HtmlAttributes["style"] = String.Format("background-color: {0}; color: {1}", cell.DataItem.DepartureBackColor, cell.DataItem.DepartureForeColor); } else if (cell.Column.Title.Equals("Current<br>Berth")) { cell.HtmlAttributes["style"] = String.Format("background-color: {0}; color: {1}", cell.DataItem.CurrentBerthBackColor, cell.DataItem.CurrentBerthForeColor); } else if (cell.Column.Title.Equals("Current<br>Activity")) { cell.HtmlAttributes["style"] = String.Format("background-color: {0}; color: {1}", cell.DataItem.CurrentActivityBackColor, cell.DataItem.CurrentActivityForeColor); }}).Columns(columns => { columns.Bound(d => d.Status); columns.Bound(d => d.Updated); columns.Bound(d => d.Quarantine); columns.Bound(d => d.Name); columns.Bound(d => d.Num); columns.Bound(d => d.Agent); columns.Bound(d => d.Type); columns.Bound(d => d.Flag); columns.Bound(d => d.CallSign); columns.Bound(d => d.MMSI); columns.Bound(d => d.Announce); columns.Bound(d => d.ArrivalDate) .Format("{0:MM/dd/yyyy}") .Title("Arrival<br>Date"); columns.Bound(d => d.ArrivalTime) .Format("{0:HH:mm}") .Title("Arrival<br>Time"); columns.Bound(d => d.DepartureDate) .Format("{0:MM/dd/yyyy}") .Title("Departure<br>Date"); columns.Bound(d => d.DepartureTime) .Format("{0:HH:mm}") .Title("Departure<br>Time"); columns.Bound(d => d.CurrentBerth) .Title("Current<br>Berth"); columns.Bound(d => d.CurrentActivity) .Title("Current<br>Activity"); }) .Pageable(paging => paging .Refresh(true) .PreviousNext(true) .PageSizes(new []{ 20, 40, 80, 100 }) .Input(true) ) .Groupable() .Sortable(sortable => sortable .AllowUnsort(true) .SortMode(GridSortMode.MultipleColumn)) //.HtmlAttributes(new { style = "height:100%" }) //.Scrollable() .Filterable() .ColumnMenu() .Resizable(resize => resize.Columns(true)) .Reorderable(reorder => reorder.Columns(true)) )