This is a migrated thread and some comments may be shown as answers.

[Solved] CommandBar theme height

1 Answer 229 Views
CommandBar
This is a migrated thread and some comments may be shown as answers.
Vsevolod
Top achievements
Rank 1
Vsevolod asked on 01 May 2012, 09:19 AM
I just started working with the controls. And now i'm trying to find a way to change the height of commandbar control in theme editor. I think I checked everything but did not find a way to it. ALthough, i can see the the height is different in office2010 and office2007 themes. Can someone point me to the right way to do that customization?
Appreciate your support.

1 Answer, 1 is accepted

Sort by
0
Boryana
Telerik team
answered on 03 May 2012, 01:20 PM
Hello,

Thank you for contacting us.

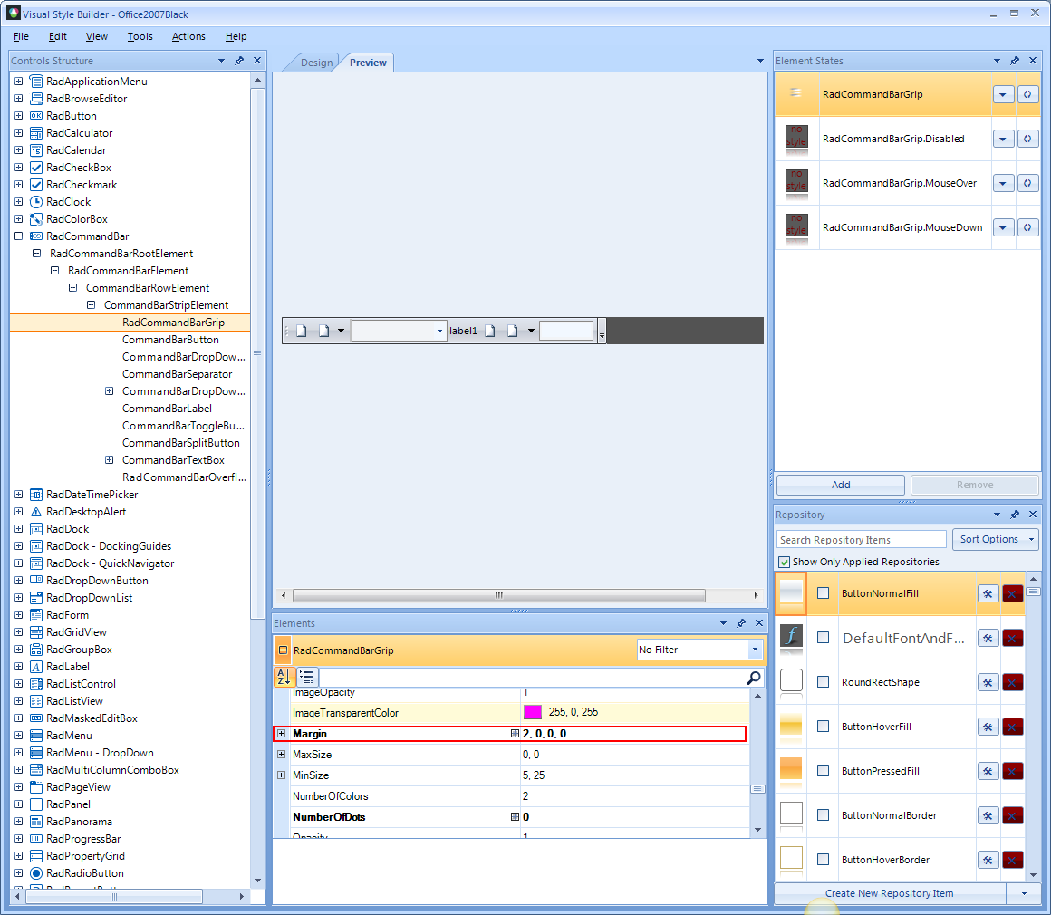
The difference between RadCommandBar height in the two themes comes from the Margin set to the RadCommandBarGrip element (refer to the attached screenshots of themes).

The best way increase the height, however, is through setting the Padding property of the CommandBarStripElement. You can set it either through the Visual Style Builder (CustomHeight.png) or through code:
this.commandBarStripElement1.Padding = new Padding(0, 5, 0, 5);
this.commandBarStripElement2.Padding = new Padding(0, 5, 0, 5);

I hope my answer helps. Let me know if you have further questions.

Regards,
Boryana
the Telerik team
RadControls for WinForms Q1'12 release is now live! Check out what's new or download a free trial >>
Tags
CommandBar
Asked by
Vsevolod
Top achievements
Rank 1
Answers by
Boryana
Telerik team
Share this question
or