This is a migrated thread and some comments may be shown as answers.

[Solved] Visual Studo crashes when setting an association between a metamodel and another metamodel that derives from another metamodel

4 Answers 186 Views
Design Time (Visual Designer & Tools)
This is a migrated thread and some comments may be shown as answers.
This question is locked. New answers and comments are not allowed.
Skywalker
Top achievements
Rank 1
Skywalker asked on 27 Jan 2011, 11:04 PM
Hi,

I'm facing an issue where Visual Studio crashes when I set an association between two metamodel class, where one of these classes derives from another metamodel class. If I set the association with the super class, it works fine.

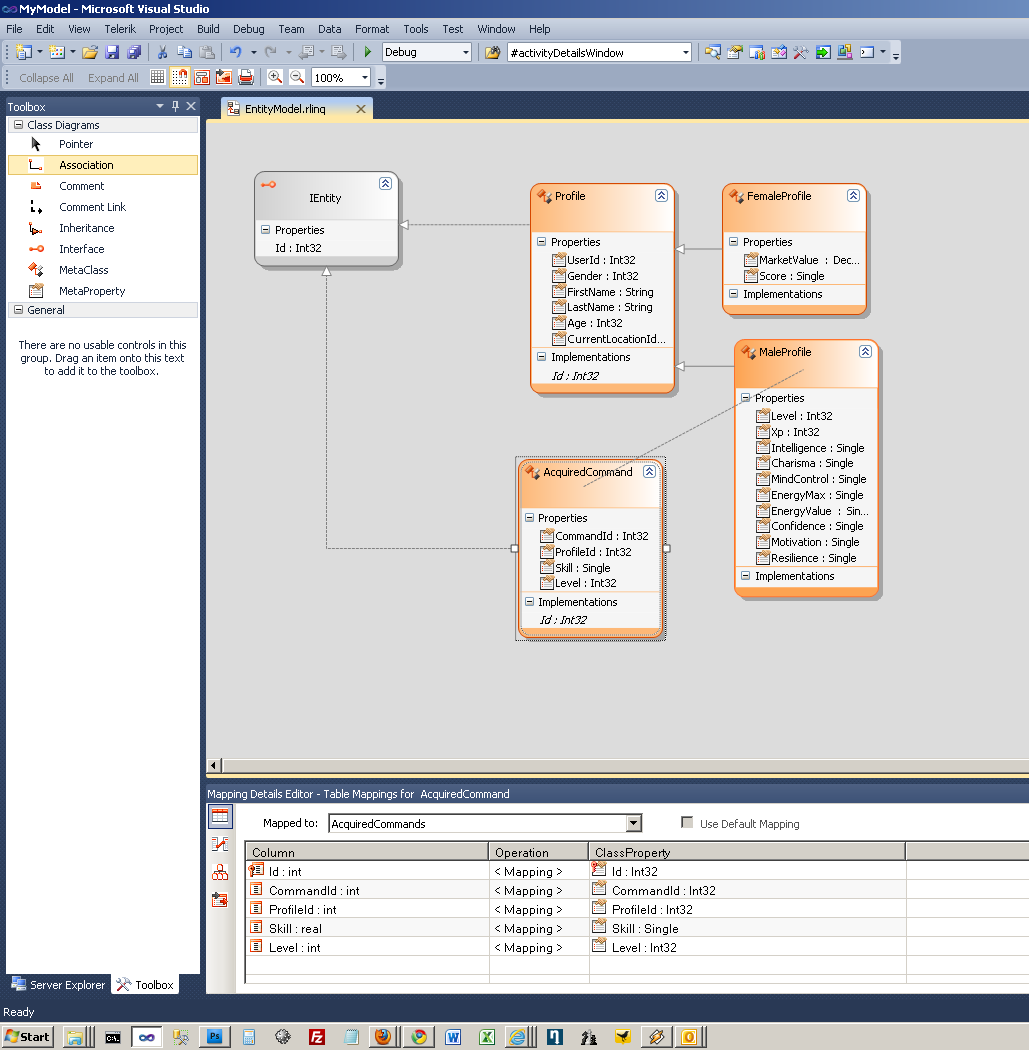
The classes are:

  - IEntity (interface)
   - Profile (superclass)
      + MaleProfile (subclass)
      + FemaleProfile (subclass)
   - AcquiredCommand (class)

I'm setting an association between AcquiredCommand and MaleProfile (only MaleProfiles should have a list of AcquiredCommands).
Right now to avoid crashing Visual Studio I have to set the association between AcquiredCommand and the superclass Profile, but this is not desirable because FemaleProfiles should not have a list of AcquiredCommands (makes sense? :-)).

Please find attached 2 screenshots. To download a stripped down version of the project to demonstrate the issue see: http://thedutchpirates.com/downloads/code/20110126-open-access-crash-project.zip

Hope anyone can help.

Regards,
Skywalker

4 Answers, 1 is accepted

Sort by
0
Accepted
Zoran
Telerik team
answered on 03 Feb 2011, 09:20 AM
Hi Skywalker,

 We managed to see the cause of your problem and this is a known bug on our side. At the moment we are working on a new and much better implementation on the Associations in the Visual Designer. This effort will be part of the Q1 2011 release which will come in March this year. This issue will not be present in that version, that is one thing I can assure you of. At the moment, I can not really think of a better workaround except to change the inheritance strategy between the classes to 'Vertical' as it is the Default - 'Flat' at the moment. Otherwise you can only create the association from the base class as you have noted yourself. Please let us apologize for the inconvenience this has caused you so far.

Greetings,
Zoran
the Telerik team
Accelerate your learning with industry's first Telerik OpenAccess ORM SDK. Download today.
0
Skywalker
Top achievements
Rank 1
answered on 03 Feb 2011, 06:51 PM
Hi Zoran,

Glad to hear you're aware of the issue and I am confident the Q1'11 release will have it resolved.
For now I'm perfectly happy to work around this current minor limitation by simply creating the association with the base class. After all, it still works and I will just make the model more pretty with the next release.

Regards,
Skywalker
0
Netforce
Top achievements
Rank 1
answered on 14 Feb 2011, 09:18 AM
Hello Zoran

Just for clarification: If the inheritance strategy is set to vertical, it should or should not be possible to add association to the inherited metaclass? We have a vertical inheritance strategy and it is not possible to add an association to anything other than the baseclass. The association dialog pops up, but lists all properties in the owner object and none in the target object. We use the latest nightly build.

Also, is there a new nightly build on the way with the enhancement schedulded for the Q1 2011 release?

/Andreas
0
Zoran
Telerik team
answered on 18 Feb 2011, 09:15 AM
Hi Andreas,

 Making associations to the inherited class is possible in the internals of the product. We will have it exposed for the Q1 2011 release with a new association editor that will give you much more options to map associations than the existing UI.
Thanks a lot for your feedback, it has helped us a lot with the design of the new associations editor.

All the best,
Zoran
the Telerik team
Tags
Design Time (Visual Designer & Tools)
Asked by
Skywalker
Top achievements
Rank 1
Answers by
Zoran
Telerik team
Skywalker
Top achievements
Rank 1
Netforce
Top achievements
Rank 1
Share this question
or