This is a migrated thread and some comments may be shown as answers.

[Solved] Setting Inheritance Modifier to Final causes compilation error

5 Answers 128 Views
Design Time (Visual Designer & Tools)
This is a migrated thread and some comments may be shown as answers.
This question is locked. New answers and comments are not allowed.
Skywalker
Top achievements
Rank 1
Skywalker asked on 20 Aug 2010, 12:59 AM
I'm not sure, but I think it's a bug: From within the Entity Diagrams designer (.rlinq), when I set the Inheritance Modifier property of a MetaClass to 'Final', I think the code generator should remove the 'virtual' modifiers from all of the generated public properties, since the C# compiler will fail since you can;t have public virtual members in a sealed class.

Regards,
Skywalker

5 Answers, 1 is accepted

Sort by
0
Accepted
Petko_I
Telerik team
answered on 20 Aug 2010, 12:44 PM
Hi Skywalker,

You are absolutely correct. We have exposed the Inheritance Modifier property but we do not make the corresponding changes to the class property modifiers. Unfortunately, there is no workaround for the problem at this stage as the files are regenerated whenever there is a change introduced in the model. This issue will be addressed right away and will be fixed for our next distribution. Please, find your Telerik points updated and thank you for the valuable input.

All the best,
Petko_I
the Telerik team
Do you want to have your say when we set our development plans? Do you want to know when a feature you care about is added or when a bug fixed? Explore the Telerik Public Issue Tracking system and vote to affect the priority of the items
0
Skywalker
Top achievements
Rank 1
answered on 07 Sep 2010, 10:22 PM
Hi Petko_I,

I think I found a similar, minor issue. Perhaps you're already aware of it, but just in case:

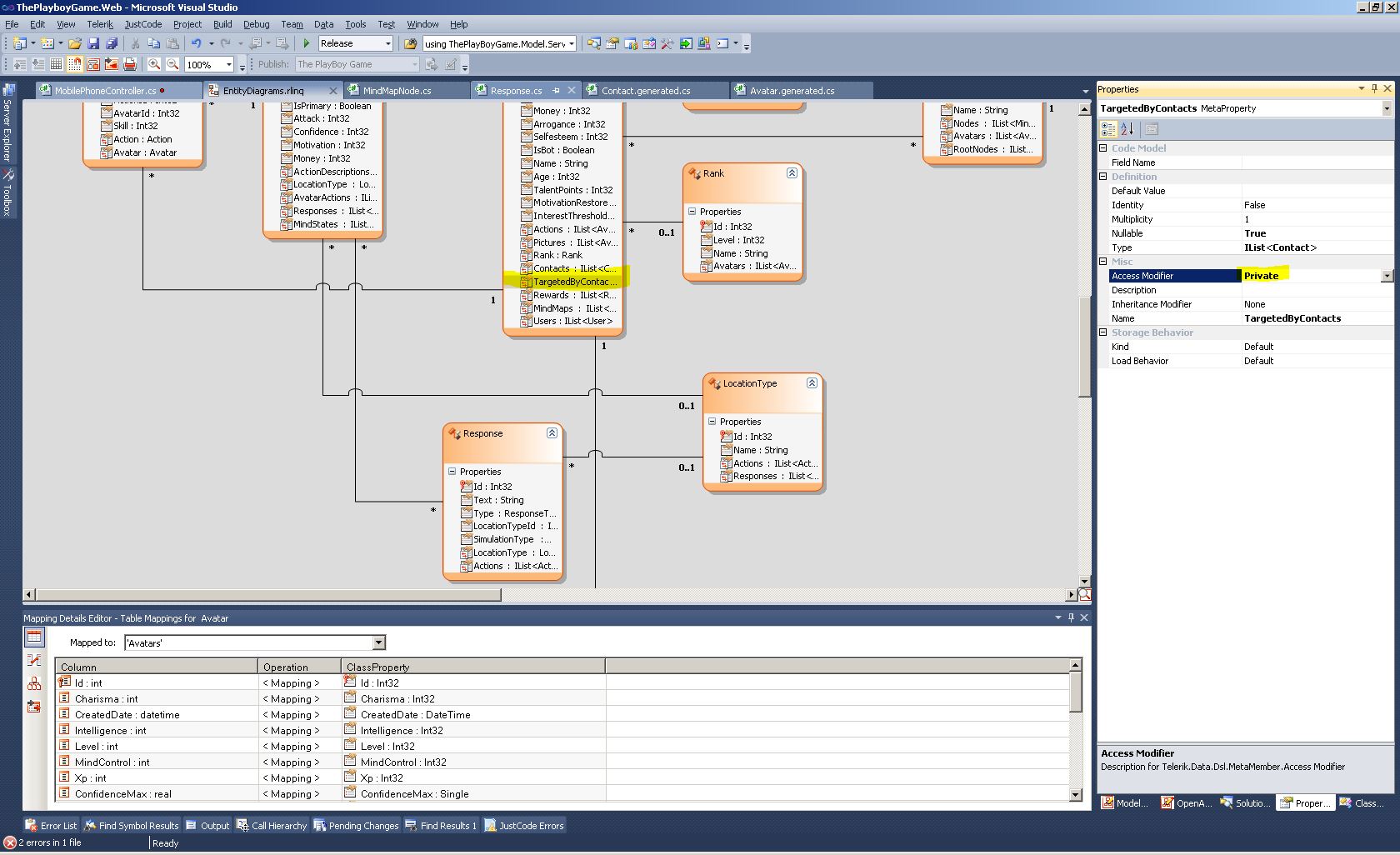
In the designer, when I set a meta property's Access Modifier to Private, the generated code still keeps the property public.
I've attached two screenshots that show the issue.

I also wanted to say how much I like the designer approach!
0
Petko_I
Telerik team
answered on 10 Sep 2010, 03:00 PM
Hi Skywalker,

Thank you for showing this to us. We have some synchronization issues with regard to the designer and the generated files and we are addressing any discrepancy we find. I am glad to hear you like the Visual Designer approach. We have quite a lot of improvements on our mind for the future releases – many new features are about to come to life. Please, feel free to make any suggestions regarding your user experience with OpenAccess and do not hesitate to report anything that you find troubling.

Kind regards,
Petko_I
the Telerik team
Do you want to have your say when we set our development plans? Do you want to know when a feature you care about is added or when a bug fixed? Explore the Telerik Public Issue Tracking system and vote to affect the priority of the items
0
Skywalker
Top achievements
Rank 1
answered on 13 Sep 2010, 12:02 AM
Excellent, I'm looking forward to the new features!

With regards to my current experience with the OpenAccess Designer, there is one issue that I would definitley like to see resolved, and a smaller issue which is actually nothing more than a small inconvenience:

  1. Whenever I modify my database by adding a foreign key to some table and create a constraint, then updating my model from the OA designer, the designer doesn't add a List<T> property to the source meta class (although that list property is being generated in the .cs file). In order to have the designer generate this list property of the source meta class, I need to delete the entire entitydiagram.rlinq file and start all over. Also, if I delete some meta class which has a relationship with another meta class which has a foreign key property to the source class, that foreign key property will be deleted (obviously). However, when I decide to add the class I just deleted again, the foreign key property is not added to the meta class (although it is generated in the generated .cs file).
    I also posted this issue here.
    If you're not entirely clear what I mean, please let me know. I will provide detailed steps with accompanying screenshots to demonstrate the issue.
  2. This one is not really important: OpenAccess generates .cs files which have many unrequired "using" statements. JustCode flags these as warnings, but I cannot remove these warnings since JustCode will flag them again as soon as the geenrated .cs files get regenerated. Now that I think about it, I could probably modify the code templates that OpenAccess uses. Is this what you would suggest?

Besides number 1, OpenAccess works quite perfect for me! Should I come across anything else, I'll be sure to let you know.

Thanks and regards,
Skywalker

0
Accepted
Petko_I
Telerik team
answered on 15 Sep 2010, 05:01 PM
Hello Skywalker,

Thank you for reporting the issues. We are aware of them and we are already taking measures to fix them.

With regard to the associations in the visual designer there should not be any problem when working with the domain model as long as the generated code is fine. The inconvenience is that the collection is not shown on the entity diagram. The problem is being addressed and the next distribution of OpenAccess will not have such discrepancies.

The unnecessary using statements are taken into consideration and we will most probably remove them from our code generation strategy.

Do not hesitate to make more suggestions concerning the improvement of your experience with OpenAccess. Any proposals will be taken into account.

Sincerely yours,
Petko_I
the Telerik team
Do you want to have your say when we set our development plans? Do you want to know when a feature you care about is added or when a bug fixed? Explore the Telerik Public Issue Tracking system and vote to affect the priority of the items
Tags
Design Time (Visual Designer & Tools)
Asked by
Skywalker
Top achievements
Rank 1
Answers by
Petko_I
Telerik team
Skywalker
Top achievements
Rank 1
Share this question
or