This is a migrated thread and some comments may be shown as answers.

[Solved] Retrieving SubColumns

1 Answer 107 Views
TreeListView
This is a migrated thread and some comments may be shown as answers.
This question is locked. New answers and comments are not allowed.
Marcos Sampaio
Top achievements
Rank 1
Marcos Sampaio asked on 02 Jun 2010, 10:29 PM
Hello there,

is there anyway to retrive subcolumns?

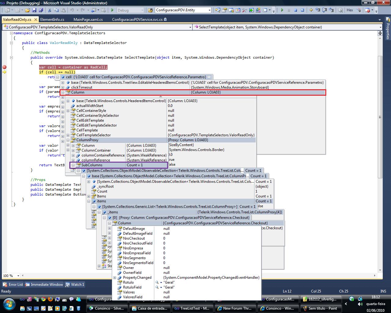
Exemple is attached. Red mark is my main column and purple is what I need.

It's attached too a view of my TreeList.

Thx,
Sampaio.

1 Answer, 1 is accepted

Sort by
0
Accepted
Miroslav
Telerik team
answered on 04 Jun 2010, 04:14 PM
Hi Marcos Sampaio,

Yes, there the column is an ItemsControl and you can you can retrieve its sub-columns though the Items property.

Unfortunately with the official Q2 release the TreeListView will be based on the GridView, which means that subColumns will not be supported out-of-the-box but can be implemented:

http://blogs.telerik.com/pavelpavlov/posts/09-12-04/adding_additional_power_to_radgridview_for_silverlight_with_attached_behaviors.aspx

Best wishes,
Miroslav
the Telerik team

Do you want to have your say when we set our development plans? Do you want to know when a feature you care about is added or when a bug fixed? Explore the Telerik Public Issue Tracking system and vote to affect the priority of the items.
Tags
TreeListView
Asked by
Marcos Sampaio
Top achievements
Rank 1
Answers by
Miroslav
Telerik team
Share this question
or