This is a migrated thread and some comments may be shown as answers.

[Solved] Gantt-like chart

1 Answer 151 Views
GanttView
This is a migrated thread and some comments may be shown as answers.
Eusebio
Top achievements
Rank 1
Veteran
Eusebio asked on 06 Dec 2020, 06:37 PM

Hello,

 

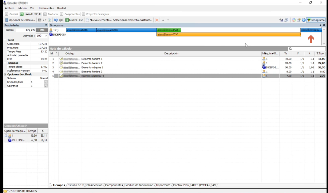
Is there a control that allows us to make this type of diagram? I attach images.

Changes in the diagram are reflected in the grid below and vice versa.
Please let us know if you need more information.

 

Thanks.

1 Answer, 1 is accepted

Sort by
0
Dess | Tech Support Engineer, Principal
Telerik team
answered on 07 Dec 2020, 10:17 AM
Hello, Eusebio,    

According to the provided screenshots, RadGanttView is a control that would provide the desired look: https://docs.telerik.com/devtools/winforms/controls/ganttview/ganttview- 

It displays different tasks on each row along with a grid with columns on the left side. However, it is supported to drag tasks only horizontally and thus adjusting the start/end time. Drag and drop between the tasks is not purposed to be supported.

Here comes the second option which is RadGridView. Even though it doesn't provide the same design as RadGanttView, it allows more flexible rows reordering: https://docs.telerik.com/devtools/winforms/controls/gridview/overview 
https://docs.telerik.com/devtools/winforms/controls/gridview/rows/drag-and-drop 
RadGridView supports custom drawing over its rows. Thus, you can draw rectangles to simulate the tasks and organize theme in columns representing the different time intervals. A sample approach for custom drawing is available here: https://docs.telerik.com/devtools/winforms/controls/gridview/rows/painting-rows

Last option that pops up in my mind is RadScheduler in its Timeline view:
https://docs.telerik.com/devtools/winforms/controls/scheduler/overview 
https://docs.telerik.com/devtools/winforms/controls/scheduler/views/timeline-view 

Please have a look at the above suggested options and feel free to use this one which suits your custom requirements best.

I hope this information helps. If you need any further assistance please don't hesitate to contact me.

Regards,
Dess | Tech Support Engineer, Sr.
Progress Telerik

Virtual Classroom, the free self-paced technical training that gets you up to speed with Telerik and Kendo UI products quickly just got a fresh new look + new and improved content including a brand new Blazor course! Check it out at https://learn.telerik.com/.

Tags
GanttView
Asked by
Eusebio
Top achievements
Rank 1
Veteran
Answers by
Dess | Tech Support Engineer, Principal
Telerik team
Share this question
or