This is a migrated thread and some comments may be shown as answers.

[Solved] Designer doesn't generate extra property after adding child tabel containing foreign keys

1 Answer 79 Views
Design Time (Visual Designer & Tools)
This is a migrated thread and some comments may be shown as answers.
This question is locked. New answers and comments are not allowed.
Skywalker
Top achievements
Rank 1
Skywalker asked on 09 Sep 2010, 01:58 PM
I just added a new database table (Table B)using SQL Server Management Studio Express and updated the domain model using the OA Designer. I then mapped that table to a class.
Since that new table contains a foreign key to an existing table (Table A), the OA designer correctly generated an assocation and a IList<> property in the TableA class: IList<TableB>.

However, that list property does not show up in the designer as a meta property. If I manually add a property, OA generates a duplicate property.

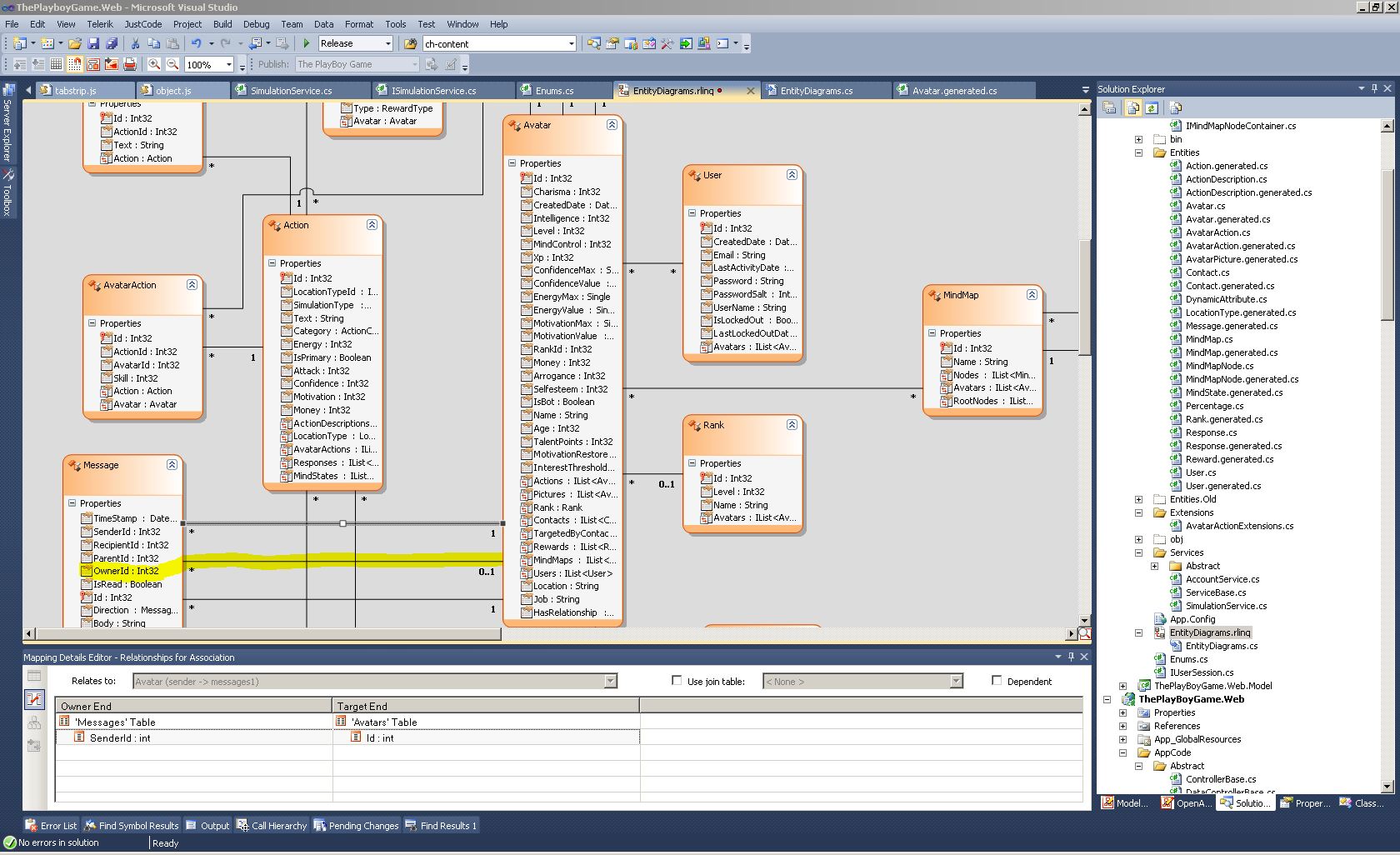
Attached you will find a screenshot of the designer. The actual tables / classes I'm talking about are called Message and Avatar (an Avatar owns Messages). As you'll see, the Avatar model doesn't have a Messages property (but the gen code does).

Am I doing something wrong?

1 Answer, 1 is accepted

Sort by
0
Accepted
Petko_I
Telerik team
answered on 14 Sep 2010, 08:11 AM
Hi Skywalker,

We are aware of this issue. You are not doing anything wrong. The problem is put in our high-priority list for resolution and will be fixed for the next distribution. The entity diagram is not updated properly. Since the generated code is fine you should not experience any problems when working with the domain model.

Thanks again for the valuable input. Do not hesitate to contact us again, should you find anything troubling or you need any assistance.

Regards,
Petko_I
the Telerik team
Do you want to have your say when we set our development plans? Do you want to know when a feature you care about is added or when a bug fixed? Explore the Telerik Public Issue Tracking system and vote to affect the priority of the items
Tags
Design Time (Visual Designer & Tools)
Asked by
Skywalker
Top achievements
Rank 1
Answers by
Petko_I
Telerik team
Share this question
or