Hi All,
I have installed a licensed version of Telerik.XamarinFroms.UI and can`t build my project.
SeverityCodeDescriptionProjectFileLineSourceSuppression State
ErrorException while loading assemblies: System.IO.FileNotFoundException: Could not load assembly 'Telerik.XamarinForms.SkiaSharp, Version=2017.1.10118.233, Culture=neutral, PublicKeyToken='. Perhaps it doesn't exist in the Mono for Android profile?
File name: 'Telerik.XamarinForms.SkiaSharp.dll'
at Java.Interop.Tools.Cecil.DirectoryAssemblyResolver.Resolve(AssemblyNameReference reference, ReaderParameters parameters)
at Xamarin.Android.Tasks.ResolveAssemblies.AddAssemblyReferences(ICollection`1 assemblies, AssemblyDefinition assembly, Boolean topLevel)
at Xamarin.Android.Tasks.ResolveAssemblies.Execute()IsoPanelApp.DroidC:\Program Files (x86)\MSBuild\Xamarin\Android\Xamarin.Android.Common.targets1410Build
I have already increased the HEAP size up to 1G.
I have been trying to remove the reference, but it gives me no result.
Could you please manage this?
Best regards,
Maryan
6 Answers, 1 is accepted
Can you please provide more details about your setup? Which controls do you use? What are the references in your project? You may open a formal support ticket and attach your project there, so that we can review it. Thank you.
Best regards,
Ves
Telerik by Progress
I`m on Windows 10 machine.
I have been using Telerik Trial version and it works smoothly.
Then I have purchased license version and delete previous from the project.
When I have added new one version by the NuGet package everything was good to the moment of the build.
Everything works ok on iOS. I do use CalendarView and RadListView in my project.
Best regards,
Maryan
<?xml version="1.0" encoding="utf-8"?>
<Project ToolsVersion="4.0" DefaultTargets="Build" xmlns="http://schemas.microsoft.com/developer/msbuild/2003">
<PropertyGroup>
<Configuration Condition=" '$(Configuration)' == '' ">Debug</Configuration>
<Platform Condition=" '$(Platform)' == '' ">AnyCPU</Platform>
<ProductVersion>8.0.30703</ProductVersion>
<SchemaVersion>2.0</SchemaVersion>
<ProjectGuid>{82161BF8-548B-4158-AD52-49F0DB95B932}</ProjectGuid>
<ProjectTypeGuids>{EFBA0AD7-5A72-4C68-AF49-83D382785DCF};{FAE04EC0-301F-11D3-BF4B-00C04F79EFBC}</ProjectTypeGuids>
<OutputType>Library</OutputType>
<AppDesignerFolder>Properties</AppDesignerFolder>
<RootNamespace>IsoPanelApp.Droid</RootNamespace>
<AssemblyName>IsoPanelApp.Droid</AssemblyName>
<FileAlignment>512</FileAlignment>
<AndroidApplication>true</AndroidApplication>
<AndroidResgenFile>Resources\Resource.Designer.cs</AndroidResgenFile>
<GenerateSerializationAssemblies>Off</GenerateSerializationAssemblies>
<AndroidManifest>Properties\AndroidManifest.xml</AndroidManifest>
<AndroidUseLatestPlatformSdk>true</AndroidUseLatestPlatformSdk>
<TargetFrameworkVersion>v7.0</TargetFrameworkVersion>
<AndroidSupportedAbis>armeabi,armeabi-v7a,x86</AndroidSupportedAbis>
<AndroidStoreUncompressedFileExtensions />
<MandroidI18n />
<JavaMaximumHeapSize />
<JavaOptions />
<NuGetPackageImportStamp>
</NuGetPackageImportStamp>
</PropertyGroup>
<PropertyGroup Condition=" '$(Configuration)|$(Platform)' == 'Debug|AnyCPU' ">
<DebugSymbols>True</DebugSymbols>
<DebugType>full</DebugType>
<Optimize>false</Optimize>
<OutputPath>bin\Debug\</OutputPath>
<DefineConstants>DEBUG;TRACE</DefineConstants>
<ErrorReport>prompt</ErrorReport>
<WarningLevel>4</WarningLevel>
<AndroidUseSharedRuntime>True</AndroidUseSharedRuntime>
<AndroidLinkMode>None</AndroidLinkMode>
<EmbedAssembliesIntoApk>False</EmbedAssembliesIntoApk>
<BundleAssemblies>False</BundleAssemblies>
<AndroidCreatePackagePerAbi>False</AndroidCreatePackagePerAbi>
<JavaMaximumHeapSize>1G</JavaMaximumHeapSize>
<Debugger>Xamarin</Debugger>
<AndroidEnableMultiDex>True</AndroidEnableMultiDex>
<AotAssemblies>False</AotAssemblies>
<EnableLLVM>False</EnableLLVM>
<EnableProguard>False</EnableProguard>
</PropertyGroup>
<PropertyGroup Condition=" '$(Configuration)|$(Platform)' == 'Release|AnyCPU' ">
<DebugType>pdbonly</DebugType>
<Optimize>true</Optimize>
<OutputPath>bin\Release\</OutputPath>
<DefineConstants>TRACE</DefineConstants>
<ErrorReport>prompt</ErrorReport>
<WarningLevel>4</WarningLevel>
<AndroidUseSharedRuntime>False</AndroidUseSharedRuntime>
<AndroidLinkMode>None</AndroidLinkMode>
<EmbedAssembliesIntoApk>True</EmbedAssembliesIntoApk>
<BundleAssemblies>False</BundleAssemblies>
<AndroidCreatePackagePerAbi>False</AndroidCreatePackagePerAbi>
<JavaMaximumHeapSize>1G</JavaMaximumHeapSize>
<Debugger>Xamarin</Debugger>
<AotAssemblies>False</AotAssemblies>
<EnableLLVM>False</EnableLLVM>
<AndroidEnableMultiDex>True</AndroidEnableMultiDex>
<EnableProguard>False</EnableProguard>
<DebugSymbols>False</DebugSymbols>
</PropertyGroup>
<ItemGroup>
<Reference Include="Acr.Support.Android, Version=1.0.0.0, Culture=neutral, processorArchitecture=MSIL">
<HintPath>..\..\packages\Acr.Support.2.1.0\lib\MonoAndroid10\Acr.Support.Android.dll</HintPath>
<Private>True</Private>
</Reference>
<Reference Include="Acr.UserDialogs, Version=1.0.0.0, Culture=neutral, processorArchitecture=MSIL">
<HintPath>..\..\packages\Acr.UserDialogs.6.1.2\lib\MonoAndroid10\Acr.UserDialogs.dll</HintPath>
<Private>True</Private>
</Reference>
<Reference Include="Acr.UserDialogs.Interface, Version=1.0.0.0, Culture=neutral, processorArchitecture=MSIL">
<HintPath>..\..\packages\Acr.UserDialogs.6.1.2\lib\MonoAndroid10\Acr.UserDialogs.Interface.dll</HintPath>
<Private>True</Private>
</Reference>
<Reference Include="AndHUD, Version=1.2.0.0, Culture=neutral, processorArchitecture=MSIL">
<HintPath>..\..\packages\AndHUD.1.2.0\lib\MonoAndroid\AndHUD.dll</HintPath>
<Private>True</Private>
</Reference>
<Reference Include="CachedImageCircle.Forms.Plugin.Abstractions, Version=1.4.0.0, Culture=neutral, processorArchitecture=MSIL">
<HintPath>..\..\packages\Xam.Plugins.Forms.CachedImageCircle.0.0.0.1\lib\MonoAndroid10\CachedImageCircle.Forms.Plugin.Abstractions.dll</HintPath>
<Private>True</Private>
</Reference>
<Reference Include="CachedImageCircle.Forms.Plugin.Android, Version=1.4.0.0, Culture=neutral, processorArchitecture=MSIL">
<HintPath>..\..\packages\Xam.Plugins.Forms.CachedImageCircle.0.0.0.1\lib\MonoAndroid10\CachedImageCircle.Forms.Plugin.Android.dll</HintPath>
<Private>True</Private>
</Reference>
<Reference Include="DLToolkit.Forms.Controls.FlowListView, Version=1.0.6155.36080, Culture=neutral, processorArchitecture=MSIL">
<HintPath>..\..\packages\DLToolkit.Forms.Controls.FlowListView.2.0.2\lib\portable-net45+wp8+wpa81+win8+MonoAndroid10+MonoTouch10+Xamarin.iOS10\DLToolkit.Forms.Controls.FlowListView.dll</HintPath>
<Private>True</Private>
</Reference>
<Reference Include="FFImageLoading, Version=1.0.0.0, Culture=neutral, processorArchitecture=MSIL">
<HintPath>..\..\packages\Xamarin.FFImageLoading.2.1.8\lib\MonoAndroid10\FFImageLoading.dll</HintPath>
<Private>True</Private>
</Reference>
<Reference Include="FFImageLoading.Forms, Version=1.0.0.0, Culture=neutral, processorArchitecture=MSIL">
<HintPath>..\..\packages\Xamarin.FFImageLoading.Forms.2.1.8\lib\MonoAndroid10\FFImageLoading.Forms.dll</HintPath>
<Private>True</Private>
</Reference>
<Reference Include="FFImageLoading.Forms.Droid, Version=1.0.0.0, Culture=neutral, processorArchitecture=MSIL">
<HintPath>..\..\packages\Xamarin.FFImageLoading.Forms.2.1.8\lib\MonoAndroid10\FFImageLoading.Forms.Droid.dll</HintPath>
<Private>True</Private>
</Reference>
<Reference Include="FFImageLoading.Platform, Version=1.0.0.0, Culture=neutral, processorArchitecture=MSIL">
<HintPath>..\..\packages\Xamarin.FFImageLoading.2.1.8\lib\MonoAndroid10\FFImageLoading.Platform.dll</HintPath>
<Private>True</Private>
</Reference>
<Reference Include="FFImageLoading.Transformations, Version=0.0.0.0, Culture=neutral, processorArchitecture=MSIL">
<HintPath>..\..\packages\Xamarin.FFImageLoading.Transformations.2.1.8\lib\MonoAndroid10\FFImageLoading.Transformations.dll</HintPath>
<Private>True</Private>
</Reference>
<Reference Include="FormsViewGroup, Version=2.0.0.0, Culture=neutral, processorArchitecture=MSIL">
<HintPath>..\..\packages\Xamarin.Forms.2.3.2.127\lib\MonoAndroid10\FormsViewGroup.dll</HintPath>
<Private>True</Private>
</Reference>
<Reference Include="HockeySDK, Version=1.0.0.0, Culture=neutral, processorArchitecture=MSIL">
<HintPath>..\..\packages\HockeySDK.Xamarin.4.1.0-beta3\lib\MonoAndroid403\HockeySDK.dll</HintPath>
<Private>True</Private>
</Reference>
<Reference Include="HockeySDK.AndroidBindings, Version=1.0.0.0, Culture=neutral, processorArchitecture=MSIL">
<HintPath>..\..\packages\HockeySDK.Xamarin.4.1.0-beta3\lib\MonoAndroid403\HockeySDK.AndroidBindings.dll</HintPath>
<Private>True</Private>
</Reference>
<Reference Include="ModernHttpClient, Version=2.4.2.0, Culture=neutral, processorArchitecture=MSIL">
<HintPath>..\..\packages\modernhttpclient.2.4.2\lib\MonoAndroid\ModernHttpClient.dll</HintPath>
<Private>True</Private>
</Reference>
<Reference Include="Mono.Android" />
<Reference Include="mscorlib" />
<Reference Include="Newtonsoft.Json, Version=7.0.0.0, Culture=neutral, PublicKeyToken=30ad4fe6b2a6aeed, processorArchitecture=MSIL">
<HintPath>..\..\packages\Newtonsoft.Json.7.0.1\lib\portable-net40+sl5+wp80+win8+wpa81\Newtonsoft.Json.dll</HintPath>
<Private>True</Private>
</Reference>
<Reference Include="Nito.AsyncEx, Version=3.0.1.0, Culture=neutral, processorArchitecture=MSIL">
<HintPath>..\..\packages\Nito.AsyncEx.3.0.1\lib\MonoAndroid\Nito.AsyncEx.dll</HintPath>
<Private>True</Private>
</Reference>
<Reference Include="Nito.AsyncEx.Concurrent, Version=3.0.1.0, Culture=neutral, processorArchitecture=MSIL">
<HintPath>..\..\packages\Nito.AsyncEx.3.0.1\lib\MonoAndroid\Nito.AsyncEx.Concurrent.dll</HintPath>
<Private>True</Private>
</Reference>
<Reference Include="Nito.AsyncEx.Enlightenment, Version=3.0.1.0, Culture=neutral, processorArchitecture=MSIL">
<HintPath>..\..\packages\Nito.AsyncEx.3.0.1\lib\MonoAndroid\Nito.AsyncEx.Enlightenment.dll</HintPath>
<Private>True</Private>
</Reference>
<Reference Include="OkHttp, Version=1.0.0.0, Culture=neutral, processorArchitecture=MSIL">
<HintPath>..\..\packages\modernhttpclient.2.4.2\lib\MonoAndroid\OkHttp.dll</HintPath>
<Private>True</Private>
</Reference>
<Reference Include="Plugin.Connectivity, Version=2.3.0.0, Culture=neutral, processorArchitecture=MSIL">
<HintPath>..\..\packages\Xam.Plugin.Connectivity.2.3.0-beta23\lib\MonoAndroid10\Plugin.Connectivity.dll</HintPath>
<Private>True</Private>
</Reference>
<Reference Include="Plugin.Connectivity.Abstractions, Version=2.3.0.0, Culture=neutral, processorArchitecture=MSIL">
<HintPath>..\..\packages\Xam.Plugin.Connectivity.2.3.0-beta23\lib\MonoAndroid10\Plugin.Connectivity.Abstractions.dll</HintPath>
<Private>True</Private>
</Reference>
<Reference Include="Plugin.CurrentActivity, Version=1.0.1.0, Culture=neutral, processorArchitecture=MSIL">
<HintPath>..\..\packages\Plugin.CurrentActivity.1.0.1\lib\MonoAndroid10\Plugin.CurrentActivity.dll</HintPath>
<Private>True</Private>
</Reference>
<Reference Include="Plugin.Geolocator, Version=3.0.4.0, Culture=neutral, processorArchitecture=MSIL">
<HintPath>..\..\packages\Xam.Plugin.Geolocator.3.0.4\lib\MonoAndroid10\Plugin.Geolocator.dll</HintPath>
<Private>True</Private>
</Reference>
<Reference Include="Plugin.Geolocator.Abstractions, Version=3.0.4.0, Culture=neutral, processorArchitecture=MSIL">
<HintPath>..\..\packages\Xam.Plugin.Geolocator.3.0.4\lib\MonoAndroid10\Plugin.Geolocator.Abstractions.dll</HintPath>
<Private>True</Private>
</Reference>
<Reference Include="Plugin.Media, Version=2.6.0.0, Culture=neutral, processorArchitecture=MSIL">
<HintPath>..\..\packages\Xam.Plugin.Media.2.6.0\lib\MonoAndroid10\Plugin.Media.dll</HintPath>
<Private>True</Private>
</Reference>
<Reference Include="Plugin.Media.Abstractions, Version=2.6.0.0, Culture=neutral, processorArchitecture=MSIL">
<HintPath>..\..\packages\Xam.Plugin.Media.2.6.0\lib\MonoAndroid10\Plugin.Media.Abstractions.dll</HintPath>
<Private>True</Private>
</Reference>
<Reference Include="Plugin.Permissions, Version=1.2.1.0, Culture=neutral, processorArchitecture=MSIL">
<HintPath>..\..\packages\Plugin.Permissions.1.2.1\lib\MonoAndroid10\Plugin.Permissions.dll</HintPath>
<Private>True</Private>
</Reference>
<Reference Include="Plugin.Permissions.Abstractions, Version=1.2.1.0, Culture=neutral, processorArchitecture=MSIL">
<HintPath>..\..\packages\Plugin.Permissions.1.2.1\lib\MonoAndroid10\Plugin.Permissions.Abstractions.dll</HintPath>
<Private>True</Private>
</Reference>
<Reference Include="Plugin.Settings, Version=2.1.0.0, Culture=neutral, processorArchitecture=MSIL">
<HintPath>..\..\packages\Xam.Plugins.Settings.2.1.0\lib\MonoAndroid10\Plugin.Settings.dll</HintPath>
<Private>True</Private>
</Reference>
<Reference Include="Plugin.Settings.Abstractions, Version=2.1.0.0, Culture=neutral, processorArchitecture=MSIL">
<HintPath>..\..\packages\Xam.Plugins.Settings.2.1.0\lib\MonoAndroid10\Plugin.Settings.Abstractions.dll</HintPath>
<Private>True</Private>
</Reference>
<Reference Include="Prism, Version=6.2.0.0, Culture=neutral, PublicKeyToken=91a96d2a154366d8, processorArchitecture=MSIL">
<HintPath>..\..\packages\Prism.Core.6.2.0\lib\MonoAndroid10\Prism.dll</HintPath>
<Private>True</Private>
</Reference>
<Reference Include="Prism.Forms, Version=6.2.0.0, Culture=neutral, processorArchitecture=MSIL">
<HintPath>..\..\packages\Prism.Forms.6.2.0\lib\MonoAndroid1.0\Prism.Forms.dll</HintPath>
<Private>True</Private>
</Reference>
<Reference Include="Prism.Unity.Forms">
<HintPath>..\..\packages\Prism.Unity.Forms.6.2.0\lib\portable-win+net45+wp80+win81+wpa81+MonoAndroid10+MonoTouch10+Xamarin.iOS10\Prism.Unity.Forms.dll</HintPath>
</Reference>
<Reference Include="PropertyChanged, Version=1.51.3.0, Culture=neutral, PublicKeyToken=ee3ee20bcf148ddd, processorArchitecture=MSIL">
<HintPath>..\..\packages\PropertyChanged.Fody.1.51.3\lib\dotnet\PropertyChanged.dll</HintPath>
<Private>False</Private>
</Reference>
<Reference Include="RestSharp.Portable.Core, Version=3.3.0.0, Culture=neutral, PublicKeyToken=be81bb0f53eab22f, processorArchitecture=MSIL">
<HintPath>..\..\packages\FubarCoder.RestSharp.Portable.Core.3.3.0\lib\portable-net45+win+wpa81+wp80+MonoAndroid10+MonoTouch10+Xamarin.iOS10\RestSharp.Portable.Core.dll</HintPath>
<Private>True</Private>
</Reference>
<Reference Include="RestSharp.Portable.HttpClient, Version=3.3.0.0, Culture=neutral, PublicKeyToken=be81bb0f53eab22f, processorArchitecture=MSIL">
<HintPath>..\..\packages\FubarCoder.RestSharp.Portable.HttpClient.3.3.0\lib\MonoAndroid10\RestSharp.Portable.HttpClient.dll</HintPath>
<Private>True</Private>
</Reference>
<Reference Include="Splat, Version=1.6.2.0, Culture=neutral, processorArchitecture=MSIL">
<HintPath>..\..\packages\Splat.1.6.2\lib\monoandroid\Splat.dll</HintPath>
<Private>True</Private>
</Reference>
<Reference Include="SQLite.Net, Version=3.1.0.0, Culture=neutral, processorArchitecture=MSIL">
<HintPath>..\..\packages\SQLite.Net.Core-PCL.3.1.1\lib\portable-win8+net45+wp8+wpa81+MonoAndroid1+MonoTouch1\SQLite.Net.dll</HintPath>
<Private>True</Private>
</Reference>
<Reference Include="SQLite.Net.Async, Version=3.1.0.0, Culture=neutral, processorArchitecture=MSIL">
<HintPath>..\..\packages\SQLite.Net.Async-PCL.3.1.1\lib\portable-win8+net45+wp8+wpa81+MonoAndroid1+MonoTouch1\SQLite.Net.Async.dll</HintPath>
<Private>True</Private>
</Reference>
<Reference Include="SQLite.Net.Platform.XamarinAndroid, Version=3.1.0.0, Culture=neutral, processorArchitecture=MSIL">
<HintPath>..\..\packages\SQLite.Net-PCL.3.1.1\lib\MonoAndroid\SQLite.Net.Platform.XamarinAndroid.dll</HintPath>
<Private>True</Private>
</Reference>
<Reference Include="System" />
<Reference Include="System.Core" />
<Reference Include="System.Net" />
<Reference Include="System.Net.Http" />
<Reference Include="System.Runtime.Serialization" />
<Reference Include="System.Xml.Linq" />
<Reference Include="System.Xml" />
<Reference Include="Telerik.XamarinForms.DataVisualization, Version=2017.1.10118.233, Culture=neutral, processorArchitecture=MSIL">
<HintPath>..\..\packages\Telerik.UI.for.Xamarin.2017.1.10118.10\lib\MonoAndroid10\Telerik.XamarinForms.DataVisualization.dll</HintPath>
<Private>True</Private>
</Reference>
<Reference Include="Telerik.XamarinForms.SkiaSharp, Version=2017.1.10118.233, Culture=neutral, processorArchitecture=MSIL">
<HintPath>..\..\packages\Telerik.UI.for.Xamarin.2017.1.10118.10\lib\MonoAndroid10\Telerik.XamarinForms.SkiaSharp.dll</HintPath>
<Private>True</Private>
</Reference>
<Reference Include="TK.CustomMap, Version=1.5.0.0, Culture=neutral, processorArchitecture=MSIL">
<HintPath>..\..\packages\TK.CustomMap.1.5.0\lib\MonoAndroid10\TK.CustomMap.dll</HintPath>
<Private>True</Private>
</Reference>
<Reference Include="TK.CustomMap.Android, Version=1.5.0.0, Culture=neutral, processorArchitecture=MSIL">
<HintPath>..\..\packages\TK.CustomMap.1.5.0\lib\MonoAndroid10\TK.CustomMap.Android.dll</HintPath>
<Private>True</Private>
</Reference>
<Reference Include="Xamarin.Android.Support.Animated.Vector.Drawable, Version=1.0.0.0, Culture=neutral, processorArchitecture=MSIL">
<HintPath>..\..\packages\Xamarin.Android.Support.Animated.Vector.Drawable.23.3.0\lib\MonoAndroid403\Xamarin.Android.Support.Animated.Vector.Drawable.dll</HintPath>
<Private>True</Private>
</Reference>
<Reference Include="Xamarin.Android.Support.Design, Version=1.0.0.0, Culture=neutral, processorArchitecture=MSIL">
<HintPath>..\..\packages\Xamarin.Android.Support.Design.23.3.0\lib\MonoAndroid43\Xamarin.Android.Support.Design.dll</HintPath>
<Private>True</Private>
</Reference>
<Reference Include="Xamarin.Android.Support.v4, Version=1.0.0.0, Culture=neutral, processorArchitecture=MSIL">
<HintPath>..\..\packages\Xamarin.Android.Support.v4.23.3.0\lib\MonoAndroid403\Xamarin.Android.Support.v4.dll</HintPath>
<Private>True</Private>
</Reference>
<Reference Include="Xamarin.Android.Support.v7.AppCompat, Version=1.0.0.0, Culture=neutral, processorArchitecture=MSIL">
<HintPath>..\..\packages\Xamarin.Android.Support.v7.AppCompat.23.3.0\lib\MonoAndroid403\Xamarin.Android.Support.v7.AppCompat.dll</HintPath>
<Private>True</Private>
</Reference>
<Reference Include="Xamarin.Android.Support.v7.CardView, Version=1.0.0.0, Culture=neutral, processorArchitecture=MSIL">
<HintPath>..\..\packages\Xamarin.Android.Support.v7.CardView.23.3.0\lib\MonoAndroid403\Xamarin.Android.Support.v7.CardView.dll</HintPath>
<Private>True</Private>
</Reference>
<Reference Include="Xamarin.Android.Support.v7.MediaRouter, Version=1.0.0.0, Culture=neutral, processorArchitecture=MSIL">
<HintPath>..\..\packages\Xamarin.Android.Support.v7.MediaRouter.23.3.0\lib\MonoAndroid403\Xamarin.Android.Support.v7.MediaRouter.dll</HintPath>
<Private>True</Private>
</Reference>
<Reference Include="Xamarin.Android.Support.v7.RecyclerView, Version=1.0.0.0, Culture=neutral, processorArchitecture=MSIL">
<HintPath>..\..\packages\Xamarin.Android.Support.v7.RecyclerView.23.3.0\lib\MonoAndroid403\Xamarin.Android.Support.v7.RecyclerView.dll</HintPath>
<Private>True</Private>
</Reference>
<Reference Include="Xamarin.Android.Support.v8.RenderScript, Version=1.0.0.0, Culture=neutral, processorArchitecture=MSIL">
<HintPath>..\..\packages\Xamarin.Android.Support.v8.RenderScript.23.3.0\lib\MonoAndroid403\Xamarin.Android.Support.v8.RenderScript.dll</HintPath>
<Private>True</Private>
</Reference>
<Reference Include="Xamarin.Android.Support.Vector.Drawable, Version=1.0.0.0, Culture=neutral, processorArchitecture=MSIL">
<HintPath>..\..\packages\Xamarin.Android.Support.Vector.Drawable.23.3.0\lib\MonoAndroid403\Xamarin.Android.Support.Vector.Drawable.dll</HintPath>
<Private>True</Private>
</Reference>
<Reference Include="Xamarin.Forms.Core, Version=2.0.0.0, Culture=neutral, processorArchitecture=MSIL">
<HintPath>..\..\packages\Xamarin.Forms.2.3.2.127\lib\MonoAndroid10\Xamarin.Forms.Core.dll</HintPath>
<Private>True</Private>
</Reference>
<Reference Include="Xamarin.Forms.Maps, Version=2.0.0.0, Culture=neutral, processorArchitecture=MSIL">
<HintPath>..\..\packages\Xamarin.Forms.Maps.2.3.2.127\lib\MonoAndroid10\Xamarin.Forms.Maps.dll</HintPath>
<Private>True</Private>
</Reference>
<Reference Include="Xamarin.Forms.Maps.Android, Version=2.0.0.0, Culture=neutral, processorArchitecture=MSIL">
<HintPath>..\..\packages\Xamarin.Forms.Maps.2.3.2.127\lib\MonoAndroid10\Xamarin.Forms.Maps.Android.dll</HintPath>
<Private>True</Private>
</Reference>
<Reference Include="Xamarin.Forms.Platform, Version=1.0.0.0, Culture=neutral, processorArchitecture=MSIL">
<HintPath>..\..\packages\Xamarin.Forms.2.3.2.127\lib\MonoAndroid10\Xamarin.Forms.Platform.dll</HintPath>
<Private>True</Private>
</Reference>
<Reference Include="Xamarin.Forms.Platform.Android, Version=2.0.0.0, Culture=neutral, processorArchitecture=MSIL">
<HintPath>..\..\packages\Xamarin.Forms.2.3.2.127\lib\MonoAndroid10\Xamarin.Forms.Platform.Android.dll</HintPath>
<Private>True</Private>
</Reference>
<Reference Include="Xamarin.Forms.Xaml, Version=2.0.0.0, Culture=neutral, processorArchitecture=MSIL">
<HintPath>..\..\packages\Xamarin.Forms.2.3.2.127\lib\MonoAndroid10\Xamarin.Forms.Xaml.dll</HintPath>
<Private>True</Private>
</Reference>
<Reference Include="Xamarin.GooglePlayServices.Base, Version=1.0.0.0, Culture=neutral, processorArchitecture=MSIL">
<HintPath>..\..\packages\Xamarin.GooglePlayServices.Base.29.0.0.1\lib\MonoAndroid41\Xamarin.GooglePlayServices.Base.dll</HintPath>
<Private>True</Private>
</Reference>
<Reference Include="Xamarin.GooglePlayServices.Basement, Version=1.0.0.0, Culture=neutral, processorArchitecture=MSIL">
<HintPath>..\..\packages\Xamarin.GooglePlayServices.Basement.29.0.0.1\lib\MonoAndroid41\Xamarin.GooglePlayServices.Basement.dll</HintPath>
<Private>True</Private>
</Reference>
<Reference Include="Xamarin.GooglePlayServices.Location, Version=1.0.0.0, Culture=neutral, processorArchitecture=MSIL">
<HintPath>..\..\packages\Xamarin.GooglePlayServices.Location.29.0.0.1\lib\MonoAndroid41\Xamarin.GooglePlayServices.Location.dll</HintPath>
<Private>True</Private>
</Reference>
<Reference Include="Xamarin.GooglePlayServices.Maps, Version=1.0.0.0, Culture=neutral, processorArchitecture=MSIL">
<HintPath>..\..\packages\Xamarin.GooglePlayServices.Maps.29.0.0.1\lib\MonoAndroid41\Xamarin.GooglePlayServices.Maps.dll</HintPath>
<Private>True</Private>
</Reference>
</ItemGroup>
<ItemGroup>
<Compile Include="Helpers\Settings.cs" />
<Compile Include="MainActivity.cs" />
<Compile Include="MainApplication.cs" />
<Compile Include="PlatformSpecific\ImageResizer.cs" />
<Compile Include="PlatformSpecific\Localization.cs" />
<Compile Include="PlatformSpecific\SQLiteConnectionFactory.cs" />
<Compile Include="Renderers\FontAwesomeIconRenderer.cs" />
<Compile Include="Renderers\ImageEntry.cs" />
<Compile Include="Renderers\RoundedBoxRenderer.cs" />
<Compile Include="Renderers\TransparentEntryRenderer.cs" />
<Compile Include="Resources\Resource.Designer.cs" />
<Compile Include="Properties\AssemblyInfo.cs" />
<Compile Include="SplashActivity.cs" />
</ItemGroup>
<ItemGroup>
<None Include="app.config" />
<AndroidAsset Include="Assets\FontAwesome.ttf" />
<AndroidAsset Include="Assets\fonts\Roboto-Black.ttf" />
<AndroidAsset Include="Assets\fonts\Roboto-BlackItalic.ttf" />
<AndroidAsset Include="Assets\fonts\Roboto-Bold.ttf" />
<AndroidAsset Include="Assets\fonts\Roboto-BoldItalic.ttf" />
<AndroidAsset Include="Assets\fonts\Roboto-Italic.ttf" />
<AndroidAsset Include="Assets\fonts\Roboto-Light.ttf" />
<AndroidAsset Include="Assets\fonts\Roboto-LightItalic.ttf" />
<AndroidAsset Include="Assets\fonts\Roboto-Medium.ttf" />
<AndroidAsset Include="Assets\fonts\Roboto-MediumItalic.ttf" />
<AndroidAsset Include="Assets\fonts\Roboto-Regular.ttf" />
<AndroidAsset Include="Assets\fonts\Roboto-Thin.ttf" />
<AndroidAsset Include="Assets\fonts\Roboto-ThinItalic.ttf" />
<None Include="packages.config" />
<None Include="Resources\AboutResources.txt" />
<None Include="Assets\AboutAssets.txt" />
</ItemGroup>
<ItemGroup>
<None Include="Properties\AndroidManifest.xml">
<SubType>Designer</SubType>
</None>
</ItemGroup>
<ItemGroup>
<AndroidResource Include="Resources\layout\Tabbar.axml" />
<AndroidResource Include="Resources\layout\Toolbar.axml" />
<AndroidResource Include="Resources\values\styles.xml" />
<AndroidResource Include="Resources\drawable\job_completed.png" />
</ItemGroup>
<ItemGroup>
<ProjectReference Include="..\..\IsoPanelApp.Models\IsoPanelApp.Models.csproj">
<Project>{67F9D3A8-F71E-4428-913F-C37AE82CDB24}</Project>
<Name>IsoPanelApp.Models</Name>
</ProjectReference>
<ProjectReference Include="..\..\IsoPanelApp.Resources\IsoPanelApp.Resources.csproj">
<Project>{F703752C-837F-42FC-BEF0-3FFCF7C61BFF}</Project>
<Name>IsoPanelApp.Resources</Name>
</ProjectReference>
<ProjectReference Include="..\IsoPanelApp\IsoPanelApp.csproj">
<Project>{A5BC9A9B-3C2C-4BEB-AA61-0E81B61C5ED3}</Project>
<Name>IsoPanelApp</Name>
</ProjectReference>
</ItemGroup>
<ItemGroup>
<AndroidResource Include="Resources\drawable\user_icon.PNG" />
</ItemGroup>
<ItemGroup>
<AndroidResource Include="Resources\drawable\entry_user_image.PNG" />
</ItemGroup>
<ItemGroup>
<AndroidResource Include="Resources\drawable\entry_lock_image.PNG" />
</ItemGroup>
<ItemGroup />
<ItemGroup>
<AndroidResource Include="Resources\drawable\right_button.png" />
</ItemGroup>
<ItemGroup>
<XamarinComponentReference Include="hockeyappandroid">
<Visible>False</Visible>
<Version>4.1.0.3</Version>
</XamarinComponentReference>
</ItemGroup>
<ItemGroup>
<Content Include="FodyWeavers.xml" />
<AndroidResource Include="Resources\drawable\icon.png" />
<AndroidResource Include="Resources\drawable-hdpi\icon.png" />
<AndroidResource Include="Resources\drawable-xhdpi\icon.png" />
<AndroidResource Include="Resources\drawable-xxhdpi\icon.png" />
<AndroidResource Include="Resources\drawable\background.jpg" />
<AndroidResource Include="Resources\drawable\logo.jpg" />
<AndroidResource Include="Resources\drawable\add_customer.png" />
<AndroidResource Include="Resources\drawable\back.png" />
<AndroidResource Include="Resources\drawable\close.png" />
<AndroidResource Include="Resources\drawable\customer_database.png" />
<AndroidResource Include="Resources\drawable\etage.png" />
<AndroidResource Include="Resources\drawable\facade.png" />
<AndroidResource Include="Resources\drawable\go.png" />
<AndroidResource Include="Resources\drawable\hulmur.png" />
<AndroidResource Include="Resources\drawable\loft.png" />
<AndroidResource Include="Resources\drawable\menu.png" />
<AndroidResource Include="Resources\drawable\more.png" />
<AndroidResource Include="Resources\drawable\more2.png" />
<AndroidResource Include="Resources\drawable\not_completed.png" />
<AndroidResource Include="Resources\drawable\other.png" />
<AndroidResource Include="Resources\drawable\search.png" />
<AndroidResource Include="Resources\drawable\show_jobs.png" />
<AndroidResource Include="Resources\drawable\splash.png" />
<AndroidResource Include="Resources\drawable\edit.png" />
<AndroidResource Include="Resources\drawable\direction.png" />
<AndroidResource Include="Resources\drawable\add.png" />
<AndroidResource Include="Resources\drawable\calendar.png" />
<AndroidResource Include="Resources\drawable\delete.png" />
<AndroidResource Include="Resources\drawable\ic_delete_white_24dp.png" />
<AndroidResource Include="Resources\drawable\ic_camera.png" />
<AndroidResource Include="Resources\drawable\ic_gallery.png" />
<AndroidResource Include="Resources\drawable-hdpi\ic_delete_white_24dp.png" />
<AndroidResource Include="Resources\drawable-xhdpi\ic_delete_white_24dp.png" />
<AndroidResource Include="Resources\drawable-xxhdpi\ic_delete_white_24dp.png" />
<AndroidResource Include="Resources\drawable\cancel.png" />
<AndroidResource Include="Resources\drawable\round_delete.png" />
<AndroidResource Include="Resources\drawable\ic_add_a_photo_48.png" />
<AndroidResource Include="Resources\drawable-hdpi\ic_add_a_photo_48.png" />
<AndroidResource Include="Resources\drawable-xhdpi\ic_add_a_photo_48.png" />
<AndroidResource Include="Resources\drawable-xxhdpi\ic_add_a_photo_48.png" />
<EmbeddedResource Include="Resources\drawable\ic_camera.png" />
<EmbeddedResource Include="Resources\drawable\ic_gallery.png" />
</ItemGroup>
<Import Project="$(MSBuildExtensionsPath)\Xamarin\Android\Xamarin.Android.CSharp.targets" />
<Target Name="EnsureNuGetPackageBuildImports" BeforeTargets="PrepareForBuild">
<PropertyGroup>
<ErrorText>This project references NuGet package(s) that are missing on this computer. Use NuGet Package Restore to download them. For more information, see http://go.microsoft.com/fwlink/?LinkID=322105. The missing file is {0}.</ErrorText>
</PropertyGroup>
<Error Condition="!Exists('..\..\packages\Fody.1.29.2\build\dotnet\Fody.targets')" Text="$([System.String]::Format('$(ErrorText)', '..\..\packages\Fody.1.29.2\build\dotnet\Fody.targets'))" />
<Error Condition="!Exists('..\..\packages\Xamarin.Forms.2.3.2.127\build\portable-win+net45+wp80+win81+wpa81+MonoAndroid10+MonoTouch10+Xamarin.iOS10\Xamarin.Forms.targets')" Text="$([System.String]::Format('$(ErrorText)', '..\..\packages\Xamarin.Forms.2.3.2.127\build\portable-win+net45+wp80+win81+wpa81+MonoAndroid10+MonoTouch10+Xamarin.iOS10\Xamarin.Forms.targets'))" />
<Error Condition="!Exists('..\..\packages\Xamarin.Android.Support.Vector.Drawable.23.3.0\build\Xamarin.Android.Support.Vector.Drawable.targets')" Text="$([System.String]::Format('$(ErrorText)', '..\..\packages\Xamarin.Android.Support.Vector.Drawable.23.3.0\build\Xamarin.Android.Support.Vector.Drawable.targets'))" />
</Target>
<Import Project="..\..\packages\Fody.1.29.2\build\dotnet\Fody.targets" Condition="Exists('..\..\packages\Fody.1.29.2\build\dotnet\Fody.targets')" />
<Import Project="..\..\packages\Xamarin.Forms.2.3.2.127\build\portable-win+net45+wp80+win81+wpa81+MonoAndroid10+MonoTouch10+Xamarin.iOS10\Xamarin.Forms.targets" Condition="Exists('..\..\packages\Xamarin.Forms.2.3.2.127\build\portable-win+net45+wp80+win81+wpa81+MonoAndroid10+MonoTouch10+Xamarin.iOS10\Xamarin.Forms.targets')" />
<Import Project="..\..\packages\Xamarin.Android.Support.Vector.Drawable.23.3.0\build\Xamarin.Android.Support.Vector.Drawable.targets" Condition="Exists('..\..\packages\Xamarin.Android.Support.Vector.Drawable.23.3.0\build\Xamarin.Android.Support.Vector.Drawable.targets')" />
<!-- To modify your build process, add your task inside one of the targets below and uncomment it.
Other similar extension points exist, see Microsoft.Common.targets.
<Target Name="BeforeBuild">
</Target>
<Target Name="AfterBuild">
</Target>
-->
</Project>
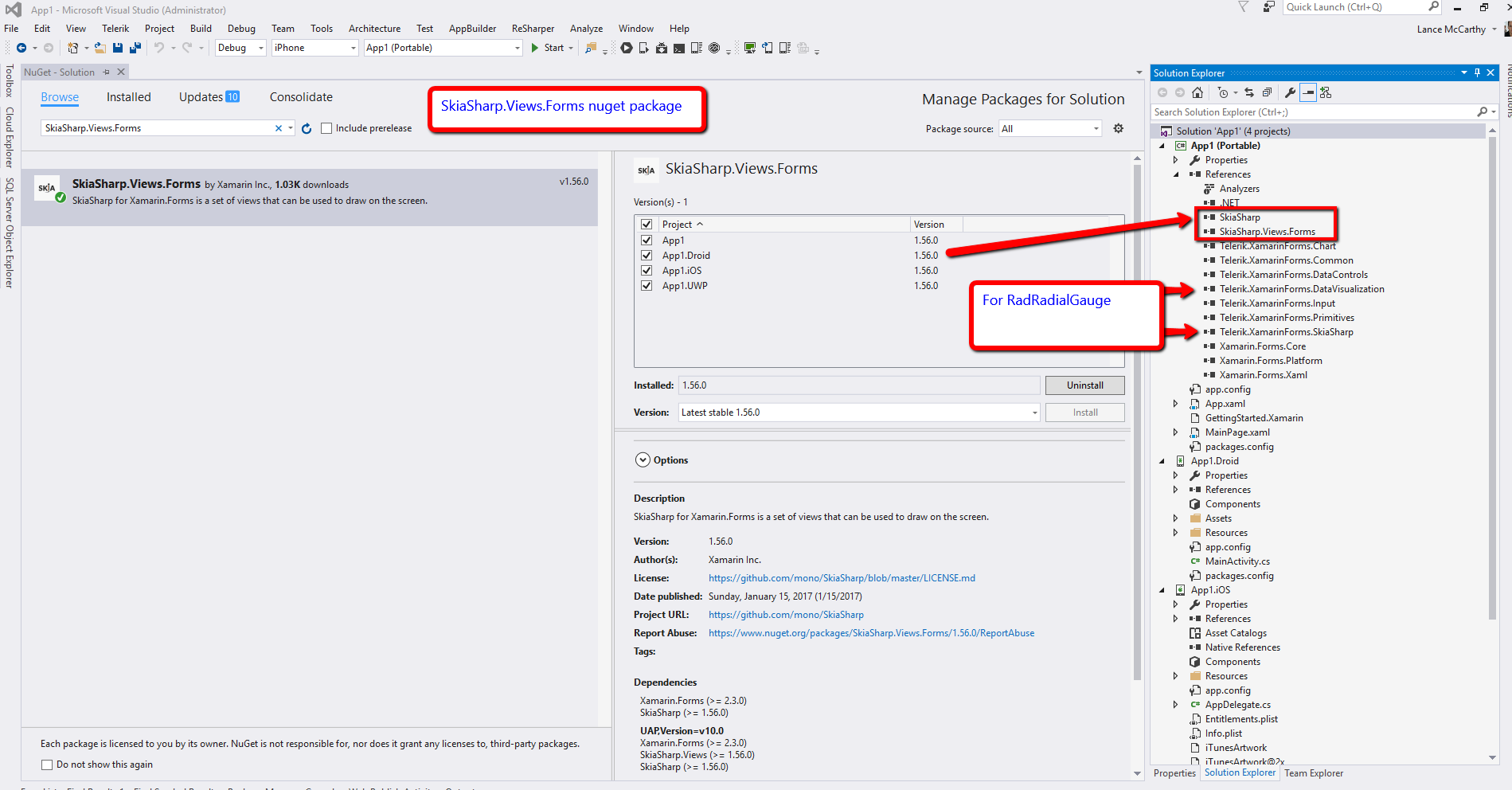
Thank you for sharing that information with us, it looks like you're using the UI for Xamarin Nuget package. Because you're using the Nuget package, it adds all the UI for Xamarin references to your project.
This includes the following references to be able to use the new RadRadialGauge control:
- Telerik.XamarinForms.DataVisualization
- Telerik.XamarinForms.SkiaSharp
As of the latest release (R1 2017), we've added a new component RadRadialGauge. RadRadialGauge is rendered via the SkiaSharp graphics library so you need to install SkiaSharp.Views.Forms.
See my attached screenshot for clarification, I also attached a demo app to compare against yours.
After you add the SkiaSharp Nuget Package to all of the projects in your solution, the error should go away. Let us know if you have any further trouble.
No Plans for the Gauge?
If you do not intend on using the RadRadialGauge, you can remove the two references from each project:
- Telerik.XamarinForms.DataVisualization
- Telerik.XamarinForms.SkiaSharp
Note that the next time you install the UI for Xamarin nuget package (i.e. for an update), you may have to remove them again as this is part of the install script.
Regards,
Lance | Tech Support Engineer, Sr.
Telerik by Progress
I just ran into the same problem.
For future reference, it would be nice if Telerik broke out its Xamarin Forms components into separate Nuget packages vs. one BIG package. This way we can pick and choose what we want to include.
I agree, the current situation with our nugets is far from perfect. I have logged two items in our feedback portal so that we can schedule this for improvements. You can vote and track their status:
Improve usability of the main nuget package by either including a dependency to SkiaSharp
Separate nuget packages so that a project can include only what is needed
I have updated your Telerik points as a thank you for letting us know we can improve this.
Regards,
Petar Marchev
Telerik by Progress
