Hello everybody,
has anyone managed to find Ribbon elements using wpfApp.MainWindow.Find.ByName(....)?
I can find the ribbon element itself, bit sub elements like "RibbonApplicationMenuItem" or "RibbonButton" cannot be found by neither name nor type.
Any suggestion is welcome!
Greets
Andreas
6 Answers, 1 is accepted
0
Hello,
When you find the ribbon you should be able to find the ribbon elements within it. This should be straight forward. In order to assist further we will need a sample application and the test you are using in order to take a look and investigate further.
Regards,
Ivaylo
Telerik
When you find the ribbon you should be able to find the ribbon elements within it. This should be straight forward. In order to assist further we will need a sample application and the test you are using in order to take a look and investigate further.
Regards,
Ivaylo
Telerik
Quickly become an expert in Test Studio, check out our new training sessions!
Test Studio Trainings
Test Studio Trainings
0

Andreas
Top achievements
Rank 1
answered on 09 Jul 2015, 07:54 AM
Hello,
I attached a demo project where my problems can be seen (hopefully :-))
Thanks in advance
0
Hеllo,
Thank you for providing the project. Will take a look and investigate further.
Will update this ticket accordingly.
Regards,
Ivaylo
Telerik
Thank you for providing the project. Will take a look and investigate further.
Will update this ticket accordingly.
Regards,
Ivaylo
Telerik
Quickly become an expert in Test Studio, check out our new training sessions!
Test Studio Trainings
Test Studio Trainings
0
Hello Andreas,
Please excuse me for the delayed reply.
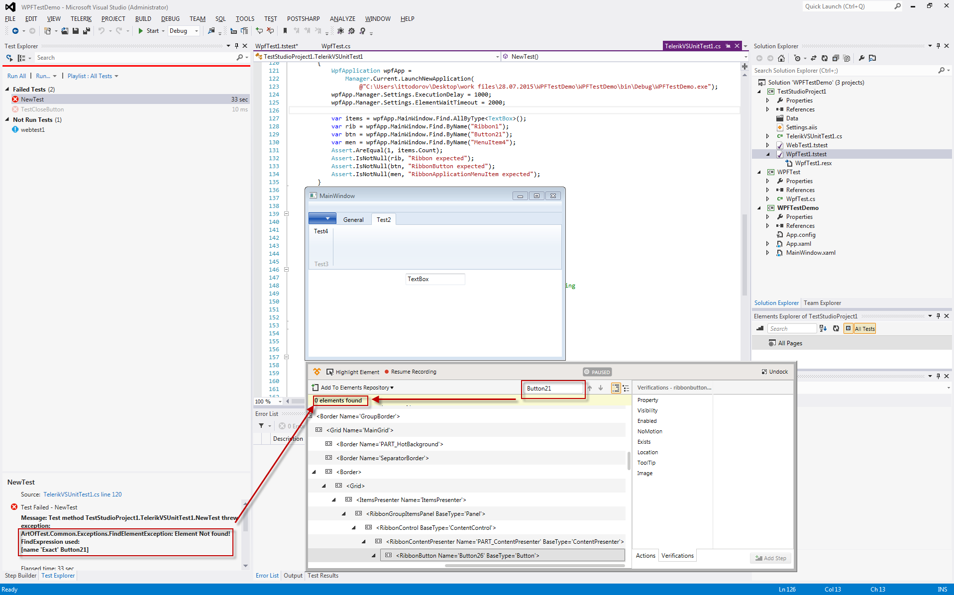
I have used the test you have provided and I have faced the error experienced, however this looks like an expected behavior, since when I run this in recording mode, there is no element with the name Button21 as you can see from the screenshot attached.
Regards,
Ivaylo
Telerik
Please excuse me for the delayed reply.
I have used the test you have provided and I have faced the error experienced, however this looks like an expected behavior, since when I run this in recording mode, there is no element with the name Button21 as you can see from the screenshot attached.
Regards,
Ivaylo
Telerik
Quickly become an expert in Test Studio, check out our new training sessions!
Test Studio Trainings
Test Studio Trainings
0

Andreas
Top achievements
Rank 1
answered on 29 Jul 2015, 06:47 AM
Hi Ivaylo,
I see, only currently visible elements can be found, so I have to change the current Tab!
Thank you. Is this WPF GUI inspector available for Visual Studio 2013? That would be a great improvement for me!
Greets
Andreas
0
Hi Andreas,
This the Test Studio recorder which has a DOM explorer for WPF.
Here is a Google search for available WPF inspectors.
Hope that helps.
Regards,
Boyan Boev
Telerik
This the Test Studio recorder which has a DOM explorer for WPF.
Here is a Google search for available WPF inspectors.
Hope that helps.
Regards,
Boyan Boev
Telerik
Quickly become an expert in Test Studio, check out our new training sessions!
Test Studio Trainings
Test Studio Trainings