This is a migrated thread and some comments may be shown as answers.

[Solved] Telerik Silverlight Controls Automation with UI Automation

5 Answers 258 Views
General Discussions
This is a migrated thread and some comments may be shown as answers.
This question is locked. New answers and comments are not allowed.
Harsha
Top achievements
Rank 1
Harsha asked on 18 Apr 2018, 06:18 AM

Hi,

We are having an application which is built of Telerik's RAD Controls. We are trying to automate this application using UI Automation framework of Microsoft. As we are trying to identify objects using UISpy tool, none of the controls in the application is getting identified starting from Silverlight window. Can you please help us on how to proceed doing automation with Microsoft UI Automation.

I checked with developers they confirmed that, they have not disabled the AutomationPeers explicitly any where in their code.

 

Thanks

 

5 Answers, 1 is accepted

Sort by
0
Ralitsa
Telerik team
answered on 20 Apr 2018, 03:14 PM
Hi Harsha,

Please make sure that the AutomationManager.AutomationMode property is not set to the Disabled in the application. It would be helpful if you can isolate the observed issue in a separate project with few controls and number of a version which you are using. In order to allow project attachments I am converting the forum thread into a support ticket and you can find it in your account. 

Let me know if you need further assistance.

Regards,
Ralitsa
Progress Telerik
Try our brand new, jQuery-free Angular 2 components built from ground-up which deliver the business app essential building blocks - a grid component, data visualization (charts) and form elements.
0
Harsha
Top achievements
Rank 1
answered on 27 Apr 2018, 05:55 AM

Thanks for the reply Ralitsa.

Is it not by default set to "Advanced" mode if the developer has not set this line of code. And it is not for individual controls from Q2 2014 SP. In this link it has been mentioned that by default it will be "Advanced" mode. Please confirm on this.

https://docs.telerik.com/devtools/silverlight/common-ui-automation

0
Ralitsa
Telerik team
answered on 30 Apr 2018, 07:36 PM
Hello Harsha,

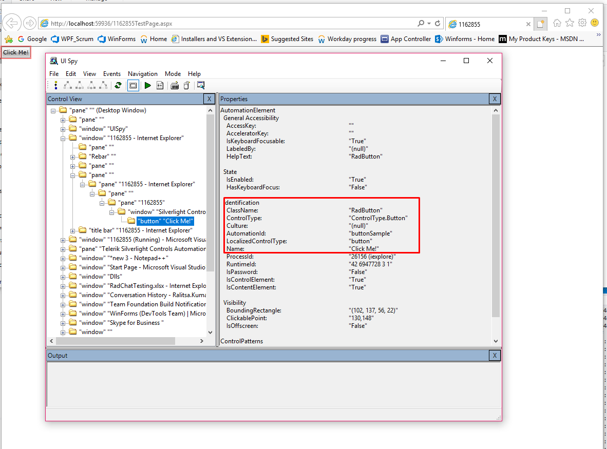
I have created a sample application with version R2 2014 SP1 (2014.2.729.1050) and I can confirm that the default value of the AutomationManager.AutomationMode property is Advanced. Please refer to the attached files illustrating the behavior on my end when I use UISpy tool. Feel free to modify the sample project in the attachment on a way to replicate the issue and get back to me with it. Alternatively, you can isolate the observed problem and get back to me.

You can also check 
following online resources: UI Automation/Accessibility in Silverlight 2, tools and resources summary

I hope this information was useful. 

Regards,
Ralitsa
Progress Telerik
Try our brand new, jQuery-free Angular 2 components built from ground-up which deliver the business app essential building blocks - a grid component, data visualization (charts) and form elements.
0
Harsha
Top achievements
Rank 1
answered on 07 May 2018, 03:05 PM

HI Ralista,

Since we are from testing team, we cannot see the dev code to see what is set in AutomationMode Property. However I checked with developer they said they haven't set anything which means it is by default 'Advanced' which allows UISpy tool to see the controls. Please see the attached screenshot of our app which is having telerik controls which are not identified by UISpy.

Do we need to update UISpy tool or any other checkings we need to see. Please help us.

 

0
Ralitsa
Telerik team
answered on 10 May 2018, 11:12 AM
Hi Harsha,

I have created a sample application with RadComboBox, RadMaskedInput, and RadButton with Telerik UI for Silverlight R2 2014 SP1 and tried different cases, however, the controls are successfully displayed in the tool on my end. I use UISpy.exe with 6.0.5808 version for testing. It would be helpful if you can download the attached application(1162855 Modified.zip) and try to reproduce the issue with it. Another option is sending me a project, where the issue is isolated with exact steps which I need to follow, so I can continue investing the cause of the problem. 

Bear in mind that it is recommended to set the AutomationId property of each control for better testability if you have controls that are created dynamically from your code.  

Alternatively, you can try upgrading the application to the newer version of our controls to test whether it still has a problem.

I hope this will be useful. Let me know if you have additional questions. 

Regards,
Ralitsa
Progress Telerik
Try our brand new, jQuery-free Angular 2 components built from ground-up which deliver the business app essential building blocks - a grid component, data visualization (charts) and form elements.
Tags
General Discussions
Asked by
Harsha
Top achievements
Rank 1
Answers by
Ralitsa
Telerik team
Harsha
Top achievements
Rank 1
Share this question
or