This is a migrated thread and some comments may be shown as answers.

[Solved] Problem with plot area

4 Answers 157 Views
Chart
This is a migrated thread and some comments may be shown as answers.
This question is locked. New answers and comments are not allowed.
1897
Top achievements
Rank 1
1897 asked on 16 Sep 2010, 01:49 PM
The plot area isn't accessible for me
I declared :
in C#
using Telerik.Windows.Controls;
using Telerik.Windows.Controls.Charting;
and in XML:
       xmlns="http://schemas.microsoft.com/winfx/2006/xaml/presentation"
           xmlns:x="http://schemas.microsoft.com/winfx/2006/xaml"
           xmlns:d="http://schemas.microsoft.com/expression/blend/2008"
           xmlns:mc="http://schemas.openxmlformats.org/markup-compatibility/2006"
           xmlns:navigation="clr-namespace:System.Windows.Controls;assembly=System.Windows.Controls.Navigation"
           xmlns:telerikChart="clr-namespace:Telerik.Windows.Controls.Charting;assembly=Telerik.Windows.Controls.Charting"
           xmlns:telerik="http://schemas.telerik.com/2008/xaml/presentation"
           xmlns:telerikQuickStart="clr-namespace:Telerik.Windows.Controls.QuickStart;assembly=Telerik.Windows.Controls"
           xmlns:sdk="http://schemas.microsoft.com/winfx/2006/xaml/presentation/sdk"
           xmlns:data="clr-namespace:System.Windows.Controls;assembly=System.Windows.Controls.Data"

of course I added reference to the project:
Charting
Data
Controls

this is my code:

<telerik:RadChart x:Name="RadChart1" telerikQuickStart:ThemeAwareBackgroundBehavior.IsEnabled="True" Height="200" Width="763" BorderThickness="1" Style="{StaticResource RadChartStyle1}"  >
                            <PlotArea>
                                <XAxis>
                                    <AxisLabel Visible="True">
                                        <Appearance Position-Auto="False" Position-X="330" Position-Y="242"
                           Visible="True">
                                        </Appearance>
                                        <TextBlock Text="X">
                                        </TextBlock>
                                    </AxisLabel>
                                </XAxis>
                                <YAxis>
                                    <AxisLabel Visible="True">
                                        <Appearance Position-Auto="False" Position-X="35" Position-Y="25"
                           Visible="True">
                                        </Appearance>
                                        <TextBlock Text="Y">
                                        </TextBlock>
                                    </AxisLabel>
                                </YAxis>
                            </PlotArea>
                        </telerik:RadChart>

but I have :
 The type 'PlotArea' was not found. Verify that you are not missing an assembly reference and that all referenced assemblies have been built.  

the same message I have when I try to declare plot are in C#
don't redirect me to :http://www.telerik.com/help/aspnet-ajax/understandingelementsaxislabels.html
or to demos !

I need to remove axis labels , maybe you know another way,
help me please

4 Answers, 1 is accepted

Sort by
0
Evgenia
Telerik team
answered on 16 Sep 2010, 03:05 PM
Hi 1897,

I created a sample project with our Latest Internal Build version 2010_2_0903 as there are new properties added for simply setting Axis Labels to Collapsed.
I hope it gets you started properly.

All the best,
Evgenia
the Telerik team
Do you want to have your say when we set our development plans? Do you want to know when a feature you care about is added or when a bug fixed? Explore the Telerik Public Issue Tracking system and vote to affect the priority of the items
0
1897
Top achievements
Rank 1
answered on 16 Sep 2010, 03:49 PM
hi Evghenia,

I found only 2010.2 812 version and in this version i have above problems
where's the new version ?
0
1897
Top achievements
Rank 1
answered on 16 Sep 2010, 03:54 PM
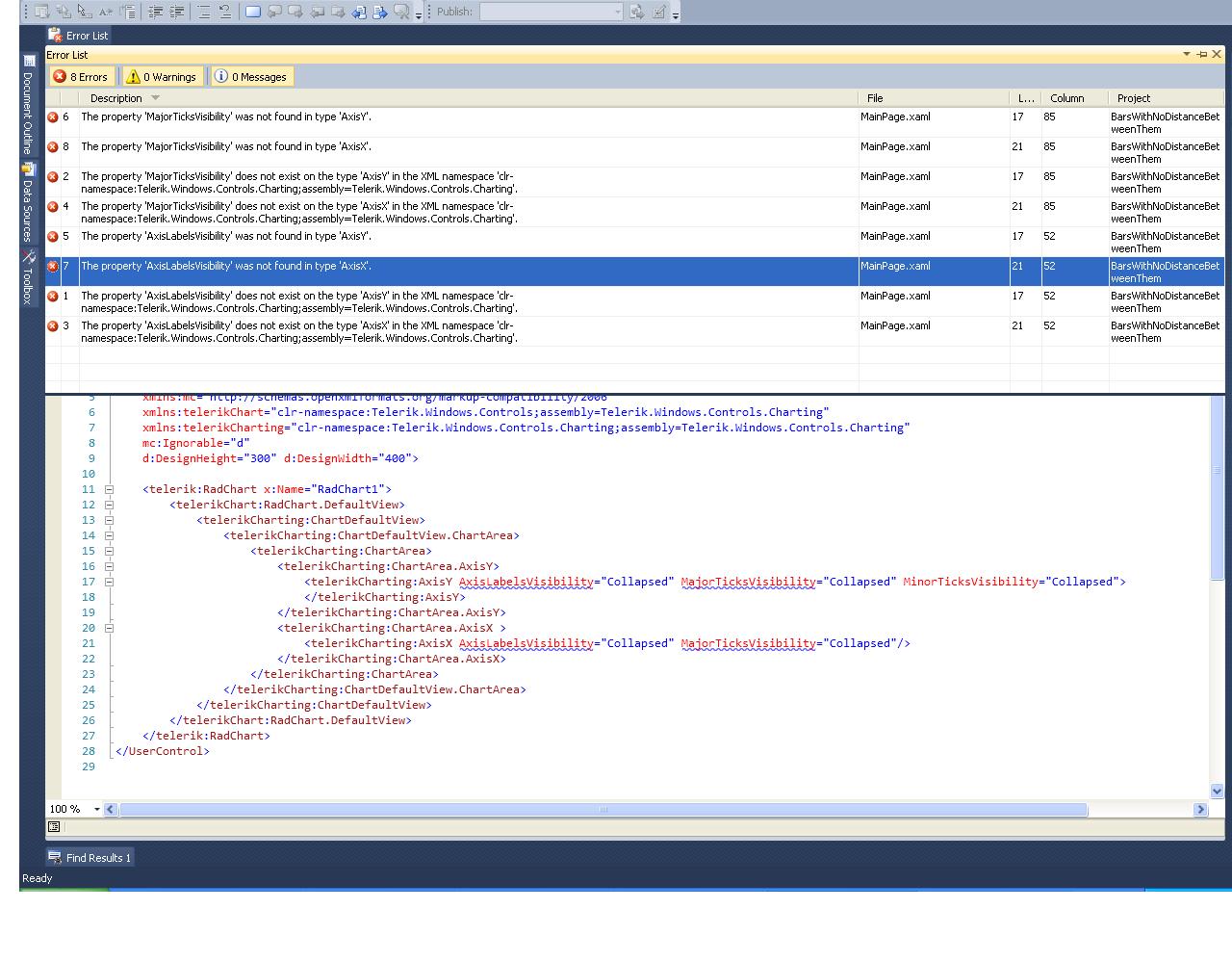
I execute your project an I have following :(see image)

I need new version!!
0
Evgenia
Telerik team
answered on 17 Sep 2010, 03:08 PM
Hello,

You have these errors because you use version 2010.2.812 where the mentioned properties are not present. You can download the latest internal build (version 2010.2.0903) from your Client.Net account under the Internal Builds Download link.


Regards,
Evgenia
the Telerik team
Do you want to have your say when we set our development plans? Do you want to know when a feature you care about is added or when a bug fixed? Explore the Telerik Public Issue Tracking system and vote to affect the priority of the items
Tags
Chart
Asked by
1897
Top achievements
Rank 1
Answers by
Evgenia
Telerik team
1897
Top achievements
Rank 1
Share this question
or