
i am using Telerik Web UI Test Studio for testing the UI functionalities. When i record the test which opens the popup it records the URL values as string.
ex:
Manager.WaitForNewBrowserConnect(
"http://dev-wb111/i2swebsite/IdentityPage.aspx?IdentityID=101&IdentityTypeID=1&Ide" +
"ntityDataGroupTypeID=16&RoleID=226&IdentityPageAction=AccountStatement", true, 5000);
Manager.ActiveBrowser.WaitUntilReady();
But later whenever we have new build deployed the values of the querystring might change, so is there any possible method to change the URL param values dynamically.
Thanks
Pratheef Raghavan.
8 Answers, 1 is accepted
Thanks for the question and your trial of WebUI Test Studio. When recording and before converting to code, the 'Connect To pop-up window...' test step has a couple properties you can change for this.
You can change the PopUrl property to a partial Url without using the query string that will be constant for your application's popup. The IsUrlPartial property looks to already be set from the code you posted, and this property will help connect to the popup window without the query string.
You can also edit the code to do this as well, probably something like:
Manager.WaitForNewBrowserConnect("http://dev-wb111/i2swebsite/IdentityPage.aspx",true, 5000);
Please also edit the 'Close pop-up window...' test step similarly to the above as well.
Greetings,
Nelson Sin
the Telerik team
Do you want to have your say when we set our development plans? Do you want to know when a feature you care about is added or when a bug fixed? Explore the Telerik Public Issue Tracking system and vote to affect the priority of the items.

Thank you so much for your help.
I am facing another issue with Rad Window.
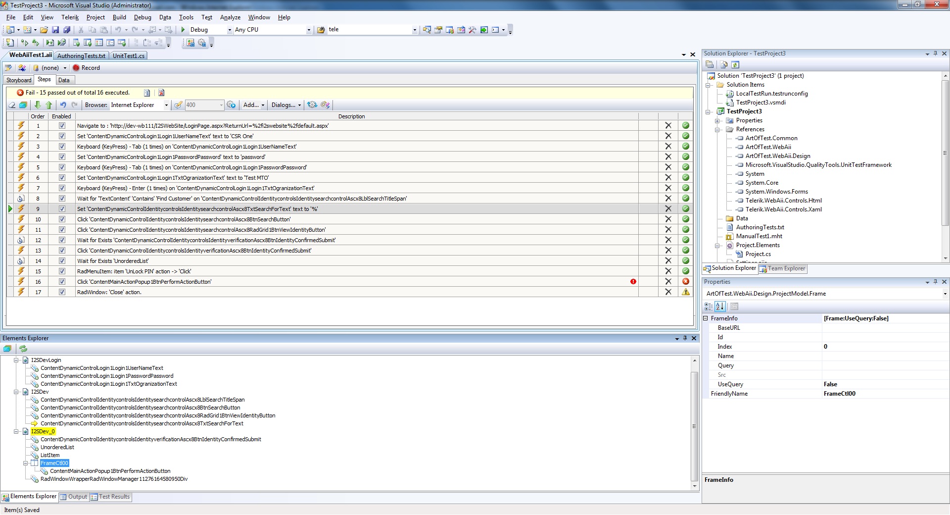
When i try to record the events which fired inside the radwindow it got recorded but when i try to run the test, any events inside radwindow was not firing up. It could not able to get the controls inside the radwindow.
ex.
Pages.I2SDev_4.FrameCtl00.ContentMainActionPopup1BtnPerformActionButton.InvokeEvent(ArtOfTest.WebAii.Core.ScriptEventType.OnClick);
This is button event which fails when i execute the test.
Kindly help me with this.
Thanks and Regards
Pratheef Raghavan.
I'm glad that I was able to help out. Could you post back with what error you are getting for your test step on the RadWindow?
If the error is similar to the following:
Unable to locate element. Details: Attempting to find [Html] element using
Find logic
(Html): [id 'Exact' RadWindowWrapper_prompt1276105252146] THEN UNDER NODE FIND [tagIndex 'Exact' input:0]
Unable to locate element. Search failed!
Then please see the attached screenshot on how to try to resolve the error. You would in the need to change Id to: Id -> Contains -> RadWindowWrapper
in the in the Step Failure Details Window.
Please let us know if you are getting a different error or if the above does not work.
Sincerely,
Nelson
the Telerik team
Do you want to have your say when we set our development plans? Do you want to know when a feature you care about is added or when a bug fixed? Explore the Telerik Public Issue Tracking system and vote to affect the priority of the items.

I am getting different error :(
Unable to find the target host (Browser/SilverlightApp) to locate an element. Failure: System.TimeoutException: Wait for condition has timed out
at ArtOfTest.Common.WaitSync.CheckResult(WaitSync wait, String extraExceptionInfo)
at ArtOfTest.Common.WaitSync.For[T,V](Func`3 func, T target, V custom, Boolean invertCondition, Int32 timeout)
at ArtOfTest.Common.WaitSync.For[T,V](Func`3 func, T target, V custom, Int32 timeout)
at ArtOfTest.WebAii.Core.Browser.WaitForFrame(FrameInfo frameInfo, Int32 timeout)
at ArtOfTest.WebAii.Design.Execution.ExecutionUtils.GetFrameBrowserInstance(Browser topBrowser, FrameInfo frame, Int32 waitTimeout, String& stringError)
I even added Delay execution, still it gives me the same error.
I attached the error description screen shot with this.
Thanks and Regards
Pratheef Raghavan
Just to confirm, please check out the attached screenshots for determining which release version of QA or Dev you are using and let us know what you are running. From your download history, it looks like you have latest, but I'd just like to confirm this.
Also, is this error happening in IE, Firefox, and Safari? And please check out the attached FrameSettings screenshot and use it as a reference to delete the following information properties.
Please delete them one at a time, then run the test to see if it solves the problem:
1) Query String (if applicable)
2) BaseUrl
3) Id
4) Name
Greetings,
Nelson
the Telerik team
Do you want to have your say when we set our development plans? Do you want to know when a feature you care about is added or when a bug fixed? Explore the Telerik Public Issue Tracking system and vote to affect the priority of the items.

I tried as you mention using frame settings still i am getting same error.
I am running the application in IE 8.0
And release version of Dev is latest one (2010.1.5.28) I attached the screen shot of the same.
Also i attached the relevant screen shots of the error.
Thanks and Regards
Pratheef Raghavan.
Thanks for trying the suggestions in my last post and the extra information. It looks like the step that is failing maybe closing the RadWindow.
Could you please try deleting the steps that test over the RadWindow then re-record the steps again. Then, for the test step that is failing, please try changing it's ClosesBrowser property to True in VS's Properties Window.
Best wishes,
Nelson
the Telerik team
Do you want to have your say when we set our development plans? Do you want to know when a feature you care about is added or when a bug fixed? Explore the Telerik Public Issue Tracking system and vote to affect the priority of the items.

Thank you for your support, it started working for me :)
Thanks and Regards
Pratheef Raghavan