This question is locked. New answers and comments are not allowed.
Can please anyone provide me with a sample to some crud in ASP.NET API WebServices created with telerik ORm?
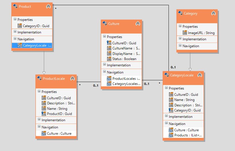
For an example i have this *Domain Classes* (Note the design is not for production, is just for tests! So please ignore the associations below), but to resume:
I have extended "Product" class with a property that basically gets
the "Name" - from (this.Name witch comes from "ProductLocale") + (this.Categorys.Name witch comes from "CategoryLocale").
Now this is working in a sample console project where i actually tested all CRUD and all goes well (i have also modified "isMAnaged" to True) and i can access everything.
Then to test Web.API i have generated another webproject webapp1 with this exact model!
Now when i access in Web.Api like http://webapp1/api/products (i am using Fiddler to get response), but it fails and when debugging it
falls to null exception on this.Categorys.Name because it simply null the only response get is from the actual this.product not the relationships.
Now is this a limitation or am i doing something wrong?If there is a way please advise me on this!
*Domain Classes* - For testing purposes

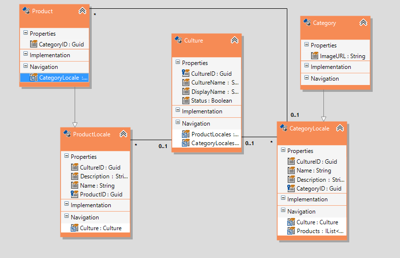
For an example i have this *Domain Classes* (Note the design is not for production, is just for tests! So please ignore the associations below), but to resume:
I have extended "Product" class with a property that basically gets
the "Name" - from (this.Name witch comes from "ProductLocale") + (this.Categorys.Name witch comes from "CategoryLocale").
Now this is working in a sample console project where i actually tested all CRUD and all goes well (i have also modified "isMAnaged" to True) and i can access everything.
Then to test Web.API i have generated another webproject webapp1 with this exact model!
Now when i access in Web.Api like http://webapp1/api/products (i am using Fiddler to get response), but it fails and when debugging it
falls to null exception on this.Categorys.Name because it simply null the only response get is from the actual this.product not the relationships.
Now is this a limitation or am i doing something wrong?If there is a way please advise me on this!
*Domain Classes* - For testing purposes