I'm new to WPF and C#, but have been able to build a simple prototype test automation project using Telerik Testing Framework and C# in Visual Studio 2019.
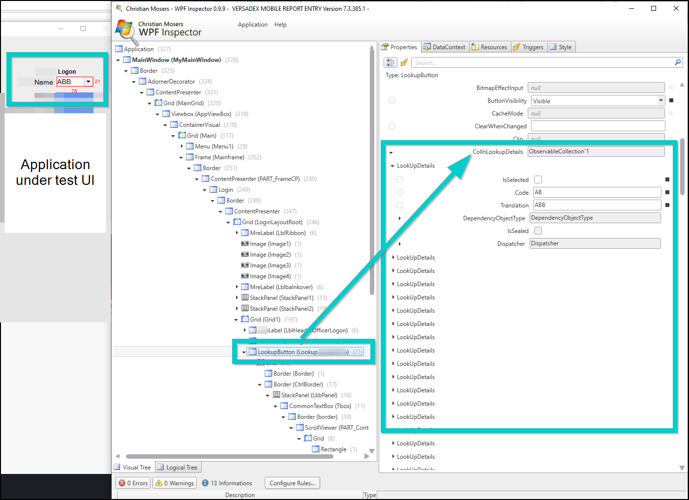
The application I'm testing uses rich textfield UI objects called LookupButtons.It's a textarea object where you click a control to see a list of valid values. Using WPF Inspector, I can see all the values in an "ObservableCollection`1" object under the property CollnLookupDetails, but cannot figure out how to retrieve the ObservableCollection`1 object using Testing Framework. Is it possible to retrieve an ObservableCollection from a property?
In the attached screenshot, the application under test is on the left, with a LookupButton textarea. On the left is WPF Inspector, showing the LookupButton and its CollnLookupDetails property. There are many "LookUpDetails" objects in the collection. Those are the objects I want to get.
I may be attempting to do the wrong thing. Maybe there is a different way to get all the valid values in a WPF object collection? Any suggestions or pointers would be very much appreciated. Thank-you!
