I have problem with launching browser on Windows 7 and Visual Studio 2010. I have installed WebUi Developer Edition on my machine, but when I started recording always appears error message "Failed to launch the browser". I think that settings in IE 8 is not problem, because I made all necessary settings for IE8. Please see attached file.
6 Answers, 1 is accepted
0

WCRA Dev
Top achievements
Rank 1
answered on 11 Jun 2010, 07:04 PM
I'm getting the same error. I'm using Windows 7 64bit with VS 2010 if that makes a difference.
0

WCRA Dev
Top achievements
Rank 1
answered on 11 Jun 2010, 07:09 PM
I just tested VS 2008 on the same computer as above and it failed the same way.
0
Hello Christian and Tony,
Thanks for your trial of WebUI Test Studio Dev Edition and I'm sorry you ran into this problem.
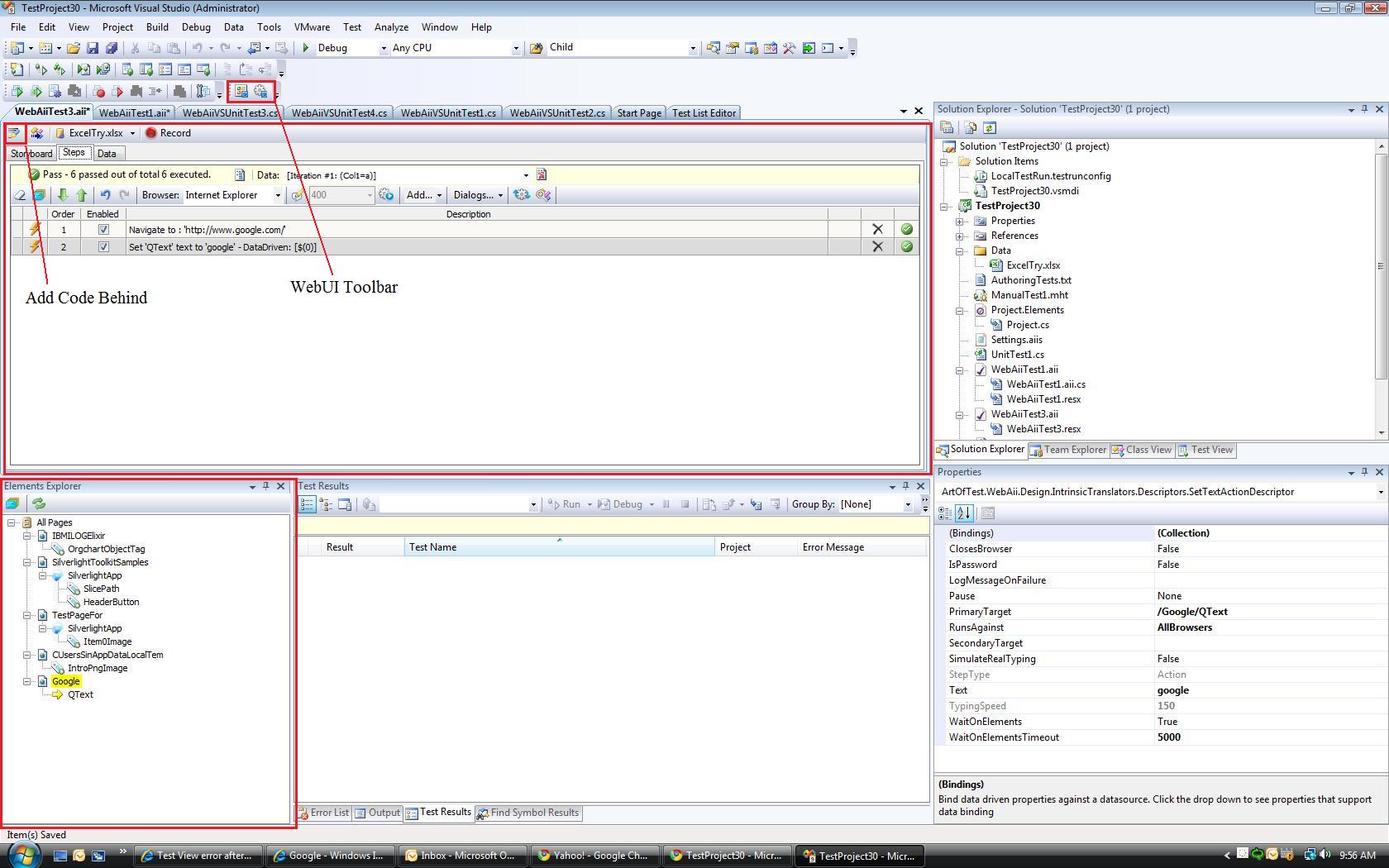
So does opening the WebAii Test look like the attached screenshot with the associated WebUI Windows? Or does the WebAii Test open showing XML code?
The WebUI toolbar that launches the WebUI Windows should also be accessible via the menus View -> Toolbars -> WebUI Test Studio.
If the WebUI Windows are showing up and the WebAii test opens correctly, please add this custom coded step to a test and try running it:
Let us know if the above test run launches a test browser.
Please also if any of the following are true:
- You installed WebUI with a user account that is part of the Admin Group for the machine.
- Any previous version of WebUI was already installed or had been installed on this machine
- What version of Windows you are using
Regards,
Nelson Sin
the Telerik team
Do you want to have your say when we set our development plans? Do you want to know when a feature you care about is added or when a bug fixed? Explore the Telerik Public Issue Tracking system and vote to affect the priority of the items.
Thanks for your trial of WebUI Test Studio Dev Edition and I'm sorry you ran into this problem.
So does opening the WebAii Test look like the attached screenshot with the associated WebUI Windows? Or does the WebAii Test open showing XML code?
The WebUI toolbar that launches the WebUI Windows should also be accessible via the menus View -> Toolbars -> WebUI Test Studio.
If the WebUI Windows are showing up and the WebAii test opens correctly, please add this custom coded step to a test and try running it:
[CodedStep(
"MyCustom Step Description"
)]
public
void
MyCustomStep()
{
// Custom code goes here
ActiveBrowser.NavigateTo(
"http://www.google.com"
);
}
Let us know if the above test run launches a test browser.
Please also if any of the following are true:
- You installed WebUI with a user account that is part of the Admin Group for the machine.
- Any previous version of WebUI was already installed or had been installed on this machine
- What version of Windows you are using
Regards,
Nelson Sin
the Telerik team
Do you want to have your say when we set our development plans? Do you want to know when a feature you care about is added or when a bug fixed? Explore the Telerik Public Issue Tracking system and vote to affect the priority of the items.
0

WCRA Dev
Top achievements
Rank 1
answered on 14 Jun 2010, 02:41 PM
If I try to use the code above I get this error message: The name 'ActiveBrowser' does not exist in the current context
Attached is a copy of what my screen looks like right before I press Record. The Web UI Test Studio toolbar is checked.
Attached is a copy of what my screen looks like right before I press Record. The Web UI Test Studio toolbar is checked.
0
Hi again Christian,
Thanks for trying that, it seems a little bit odd you got that error message.
Just to verify quickly for the Recording Window, please make sure IE is configured like this and turn UAC off completely for Windows 7 as described here.
Also, did you install WebUI with a user account that is part of the Admin Group for the machine?
Sincerely,
Nelson
the Telerik team
Do you want to have your say when we set our development plans? Do you want to know when a feature you care about is added or when a bug fixed? Explore the Telerik Public Issue Tracking system and vote to affect the priority of the items.
Thanks for trying that, it seems a little bit odd you got that error message.
Just to verify quickly for the Recording Window, please make sure IE is configured like this and turn UAC off completely for Windows 7 as described here.
Also, did you install WebUI with a user account that is part of the Admin Group for the machine?
Sincerely,
Nelson
the Telerik team
Do you want to have your say when we set our development plans? Do you want to know when a feature you care about is added or when a bug fixed? Explore the Telerik Public Issue Tracking system and vote to affect the priority of the items.
0
Hello again Christian,
Just wanted to check back with you on this as we'd definitely like to help get WebUI up and running for you.
Kind regards,
Nelson
the Telerik team
Do you want to have your say when we set our development plans? Do you want to know when a feature you care about is added or when a bug fixed? Explore the Telerik Public Issue Tracking system and vote to affect the priority of the items
Just wanted to check back with you on this as we'd definitely like to help get WebUI up and running for you.
Kind regards,
Nelson
the Telerik team
Do you want to have your say when we set our development plans? Do you want to know when a feature you care about is added or when a bug fixed? Explore the Telerik Public Issue Tracking system and vote to affect the priority of the items